Robert is a dynamic founder at Laminar and a proud member of the YC S24 cohort, blending the grit of startup hustle with technical prowess. He’s known for pioneering cutting-edge AI tools and openly sharing the highs and lows of his startup journey. With a background at Palantir and Bloomberg, he blends deep industry experience with bold innovation.
Robert’s startup hustle is so real that if ambition were a programming language, he’d be its eternal compiler—constantly running, occasionally throwing errors, but never crashing entirely (mostly because he forgot to push the 'stop' button).
Landing in the Y Combinator S24 batch and successfully demoing Laminar AI’s innovative pipeline builder marked a milestone that turned a once distant dream into a fast-moving reality.
To revolutionize AI observability and develop reliable, production-ready LLM applications that empower developers and businesses alike, while pushing the boundaries of what open-source intelligence can achieve.
Robert values innovation, transparency, and community engagement, believing that sharing knowledge and building on collaborative efforts drives real progress. He trusts in the power of strong, reliable technology paired with human-centric design to shape the future.
He combines technical expertise with entrepreneurial spirit, enabling him to build impactful tools while navigating the startup ecosystem adeptly. His transparency and engagement with the community make him relatable and trustworthy.
Sometimes his broad focus on multiple fronts—coding, fundraising, community-building—might dilute his bandwidth, risking burnout or slowing down milestones.
To supercharge his audience growth on X, Robert should turbocharge storytelling around his startup’s journey, use more behind-the-scenes content, and engage actively with niche AI and developer communities through AMAs and targeted threads. Visuals and quick tech demos could also elevate engagement.
Fun fact: Robert has a unique branding quirk—he’s only worked for companies with black and white logos, proving he’s a fan of simplicity and contrast even in his career choices.
We landed in sf 3 months ago to join @ycombinator S24 batch. Today was our demo day. It was an extremely rewarding 3 months. We are still pretty much in the beginning of our journey, but we are already backed by some incredible people and are very excited about the road ahead!
lmnr.ai is live on YC! Our goal is deliver the best developer experience for the AI devs, and help them ship reliable LLM agents 10x faster! Book a demo here -> cal.com/skull8888888/3…
At @lmnrai we've just shipped Browser Agent observability, seamlessly linking browser session replay with the thinking steps of the agent. All with 1 line integration.
We auto-instrument @playwrightweb. You can use local or remote browser. Here's an example of a trace of
@browser_use agent.
If you're building browser agents, this is one of the most impactful things that you can utilize to make them better. More things to come! Check out the docs 👇
We landed in sf 3 months ago to join @ycombinator S24 batch. Today was our demo day. It was an extremely rewarding 3 months. We are still pretty much in the beginning of our journey, but we are already backed by some incredible people and are very excited about the road ahead!
lmnr.ai is live on YC! Our goal is deliver the best developer experience for the AI devs, and help them ship reliable LLM agents 10x faster! Book a demo here -> cal.com/skull8888888/3…
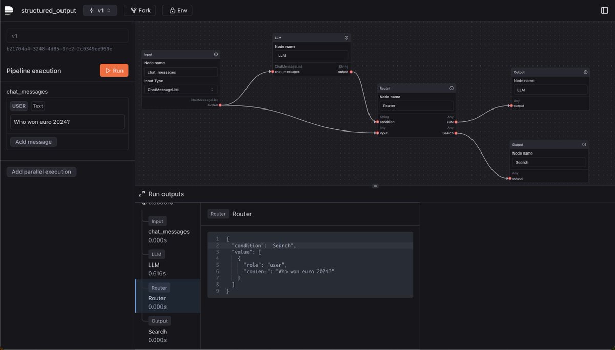
We are huge fans of BAML @boundaryML and integrated them directly into Laminar. You can effortlessly enforce structured output with BAML syntax. Check out this tutorial on how to use LLM as a router with structured output -> #deploy-your-pipeline">docs.lmnr.ai/tutorials/firs…. Public pipeline is here lmnr.ai/pub/c1724feb-5….
Laminar LW #1, D4, @supabase mega Launch week continues!
Today we're releasing Labeling Queues
- UI for fast labeling
- Push data from traces and evals to queue
- **Human labels as evaluations** - when human labels data, it goes directly to evals
- Automatically add span to datasets after labeling
I build magnetic products, brands and companies for the highest performing people on the planet //// Founder & CEO - @joinsequel / 1 x exit - Velocity Black
Web developer turned growth marketer. Built TrueCoach, the leading SaaS for coaches. TechStars alum. Growing brands with Google, Meta, and TikTok Ads 🌱
{"data":{"__meta":{"device":false,"path":"/creators/skull8888888888"},"/creators/skull8888888888":{"data":{"user":{"id":"993859188823601152","name":"Robert","description":"Founder @ Laminar https://t.co/ANyS8EX6Nj (YC S24). Prev @ Palantir, Bloomberg","followers_count":2167,"friends_count":631,"statuses_count":725,"profile_image_url_https":"https://pbs.twimg.com/profile_images/1786070151021948928/fXOgt6Fl_normal.jpg","screen_name":"skull8888888888","location":"","entities":{"description":{"urls":[{"display_url":"laminar.sh","expanded_url":"https://laminar.sh","url":"https://t.co/ANyS8EX6Nj","indices":[18,41]}]},"url":{"urls":[{"display_url":"laminar.sh","expanded_url":"https://laminar.sh","url":"https://t.co/ANyS8EX6Nj","indices":[0,23]}]}}},"details":{"type":"The Entrepreneur","description":"Robert is a dynamic founder at Laminar and a proud member of the YC S24 cohort, blending the grit of startup hustle with technical prowess. He’s known for pioneering cutting-edge AI tools and openly sharing the highs and lows of his startup journey. With a background at Palantir and Bloomberg, he blends deep industry experience with bold innovation.","purpose":"To revolutionize AI observability and develop reliable, production-ready LLM applications that empower developers and businesses alike, while pushing the boundaries of what open-source intelligence can achieve.","beliefs":"Robert values innovation, transparency, and community engagement, believing that sharing knowledge and building on collaborative efforts drives real progress. He trusts in the power of strong, reliable technology paired with human-centric design to shape the future.","facts":"Fun fact: Robert has a unique branding quirk—he’s only worked for companies with black and white logos, proving he’s a fan of simplicity and contrast even in his career choices.","strength":"He combines technical expertise with entrepreneurial spirit, enabling him to build impactful tools while navigating the startup ecosystem adeptly. His transparency and engagement with the community make him relatable and trustworthy.","weakness":"Sometimes his broad focus on multiple fronts—coding, fundraising, community-building—might dilute his bandwidth, risking burnout or slowing down milestones.","recommendation":"To supercharge his audience growth on X, Robert should turbocharge storytelling around his startup’s journey, use more behind-the-scenes content, and engage actively with niche AI and developer communities through AMAs and targeted threads. Visuals and quick tech demos could also elevate engagement.","roast":"Robert’s startup hustle is so real that if ambition were a programming language, he’d be its eternal compiler—constantly running, occasionally throwing errors, but never crashing entirely (mostly because he forgot to push the 'stop' button).","win":"Landing in the Y Combinator S24 batch and successfully demoing Laminar AI’s innovative pipeline builder marked a milestone that turned a once distant dream into a fast-moving reality."},"tweets":[{"bookmarked":false,"display_text_range":[0,53],"entities":{"hashtags":[],"media":[{"display_url":"pic.x.com/efgw7tonbZ","expanded_url":"https://x.com/skull8888888888/status/1865143977256849539/photo/1","id_str":"1865143974274744320","indices":[54,77],"media_key":"3_1865143974274744320","media_url_https":"https://pbs.twimg.com/media/GeJSkAmbQAAA7eG.jpg","type":"photo","url":"https://t.co/efgw7tonbZ","ext_media_availability":{"status":"Available"},"features":{"large":{"faces":[]},"medium":{"faces":[]},"small":{"faces":[]},"orig":{"faces":[]}},"sizes":{"large":{"h":1412,"w":1506,"resize":"fit"},"medium":{"h":1125,"w":1200,"resize":"fit"},"small":{"h":638,"w":680,"resize":"fit"},"thumb":{"h":150,"w":150,"resize":"crop"}},"original_info":{"height":1412,"width":1506,"focus_rects":[{"x":0,"y":444,"w":1506,"h":843},{"x":0,"y":0,"w":1412,"h":1412},{"x":0,"y":0,"w":1239,"h":1412},{"x":0,"y":0,"w":706,"h":1412},{"x":0,"y":0,"w":1506,"h":1412}]},"media_results":{"result":{"media_key":"3_1865143974274744320"}}}],"symbols":[],"timestamps":[],"urls":[],"user_mentions":[]},"extended_entities":{"media":[{"display_url":"pic.x.com/efgw7tonbZ","expanded_url":"https://x.com/skull8888888888/status/1865143977256849539/photo/1","id_str":"1865143974274744320","indices":[54,77],"media_key":"3_1865143974274744320","media_url_https":"https://pbs.twimg.com/media/GeJSkAmbQAAA7eG.jpg","type":"photo","url":"https://t.co/efgw7tonbZ","ext_media_availability":{"status":"Available"},"features":{"large":{"faces":[]},"medium":{"faces":[]},"small":{"faces":[]},"orig":{"faces":[]}},"sizes":{"large":{"h":1412,"w":1506,"resize":"fit"},"medium":{"h":1125,"w":1200,"resize":"fit"},"small":{"h":638,"w":680,"resize":"fit"},"thumb":{"h":150,"w":150,"resize":"crop"}},"original_info":{"height":1412,"width":1506,"focus_rects":[{"x":0,"y":444,"w":1506,"h":843},{"x":0,"y":0,"w":1412,"h":1412},{"x":0,"y":0,"w":1239,"h":1412},{"x":0,"y":0,"w":706,"h":1412},{"x":0,"y":0,"w":1506,"h":1412}]},"media_results":{"result":{"media_key":"3_1865143974274744320"}}}]},"favorited":false,"lang":"en","possibly_sensitive":false,"possibly_sensitive_editable":true,"retweeted":false,"fact_check":null,"id":"1865143977256849539","view_count":76691,"bookmark_count":153,"created_at":1733519951000,"favorite_count":1516,"quote_count":9,"reply_count":105,"retweet_count":16,"user_id_str":"993859188823601152","conversation_id_str":"1865143977256849539","full_text":"I only worked in companies with black and white logos https://t.co/efgw7tonbZ","in_reply_to_user_id_str":null,"in_reply_to_status_id_str":null,"is_quote_status":0,"is_ai":null,"ai_score":null},{"bookmarked":false,"display_text_range":[0,277],"entities":{"hashtags":[],"media":[{"display_url":"pic.x.com/LpW6K35r5l","expanded_url":"https://x.com/skull8888888888/status/1910763169489764374/video/1","id_str":"1910763104306077696","indices":[278,301],"media_key":"13_1910763104306077696","media_url_https":"https://pbs.twimg.com/amplify_video_thumb/1910763104306077696/img/R8SkBaCAd9On6pmm.jpg","type":"video","url":"https://t.co/LpW6K35r5l","additional_media_info":{"monetizable":false},"ext_media_availability":{"status":"Available"},"sizes":{"large":{"h":1080,"w":1594,"resize":"fit"},"medium":{"h":813,"w":1200,"resize":"fit"},"small":{"h":461,"w":680,"resize":"fit"},"thumb":{"h":150,"w":150,"resize":"crop"}},"original_info":{"height":1080,"width":1594,"focus_rects":[]},"video_info":{"aspect_ratio":[797,540],"duration_millis":46083,"variants":[{"content_type":"application/x-mpegURL","url":"https://video.twimg.com/amplify_video/1910763104306077696/pl/taDqzNAwzel1gCox.m3u8?tag=14"},{"bitrate":288000,"content_type":"video/mp4","url":"https://video.twimg.com/amplify_video/1910763104306077696/vid/avc1/398x270/XjYA1itofJc1zd9W.mp4?tag=14"},{"bitrate":832000,"content_type":"video/mp4","url":"https://video.twimg.com/amplify_video/1910763104306077696/vid/avc1/530x360/sBMuoCLIAM9VUvnY.mp4?tag=14"},{"bitrate":2176000,"content_type":"video/mp4","url":"https://video.twimg.com/amplify_video/1910763104306077696/vid/avc1/1062x720/qv_PYP5iJ6MEaBuf.mp4?tag=14"}]},"media_results":{"result":{"media_key":"13_1910763104306077696"}}}],"symbols":[],"timestamps":[],"urls":[],"user_mentions":[{"id_str":"1353836358901501952","name":"Anthropic","screen_name":"AnthropicAI","indices":[77,89]},{"id_str":"1822706247633956864","name":"Laminar (YC S24)","screen_name":"lmnrai","indices":[184,191]}]},"extended_entities":{"media":[{"display_url":"pic.x.com/LpW6K35r5l","expanded_url":"https://x.com/skull8888888888/status/1910763169489764374/video/1","id_str":"1910763104306077696","indices":[278,301],"media_key":"13_1910763104306077696","media_url_https":"https://pbs.twimg.com/amplify_video_thumb/1910763104306077696/img/R8SkBaCAd9On6pmm.jpg","type":"video","url":"https://t.co/LpW6K35r5l","additional_media_info":{"monetizable":false},"ext_media_availability":{"status":"Available"},"sizes":{"large":{"h":1080,"w":1594,"resize":"fit"},"medium":{"h":813,"w":1200,"resize":"fit"},"small":{"h":461,"w":680,"resize":"fit"},"thumb":{"h":150,"w":150,"resize":"crop"}},"original_info":{"height":1080,"width":1594,"focus_rects":[]},"video_info":{"aspect_ratio":[797,540],"duration_millis":46083,"variants":[{"content_type":"application/x-mpegURL","url":"https://video.twimg.com/amplify_video/1910763104306077696/pl/taDqzNAwzel1gCox.m3u8?tag=14"},{"bitrate":288000,"content_type":"video/mp4","url":"https://video.twimg.com/amplify_video/1910763104306077696/vid/avc1/398x270/XjYA1itofJc1zd9W.mp4?tag=14"},{"bitrate":832000,"content_type":"video/mp4","url":"https://video.twimg.com/amplify_video/1910763104306077696/vid/avc1/530x360/sBMuoCLIAM9VUvnY.mp4?tag=14"},{"bitrate":2176000,"content_type":"video/mp4","url":"https://video.twimg.com/amplify_video/1910763104306077696/vid/avc1/1062x720/qv_PYP5iJ6MEaBuf.mp4?tag=14"}]},"media_results":{"result":{"media_key":"13_1910763104306077696"}}}]},"favorited":false,"lang":"en","possibly_sensitive":false,"possibly_sensitive_editable":true,"retweeted":false,"fact_check":null,"id":"1910763169489764374","view_count":155483,"bookmark_count":1859,"created_at":1744396414000,"favorite_count":1055,"quote_count":8,"reply_count":30,"retweet_count":79,"user_id_str":"993859188823601152","conversation_id_str":"1910763169489764374","full_text":"Excited to introduce Index - a new SOTA open-source browser agent powered by @AnthropicAI Claude 3.7 thinking. \n\nIt reached 92% on webvoyager.\n\nUse it as:\n- a Python package\n- API via @lmnrai\n- or a self-hostable Chat UI\n\nWe built it by inventing a new type of observability🧵⤵️ https://t.co/LpW6K35r5l","in_reply_to_user_id_str":null,"in_reply_to_status_id_str":null,"is_quote_status":0,"is_ai":null,"ai_score":null},{"bookmarked":false,"display_text_range":[0,278],"entities":{"hashtags":[{"indices":[261,273],"text":"ycombinator"},{"indices":[274,278],"text":"llm"}],"media":[{"display_url":"pic.x.com/bmgCgdweDA","expanded_url":"https://x.com/skull8888888888/status/1809091806103228887/photo/1","id_str":"1809091802949169152","indices":[279,302],"media_key":"3_1809091802949169152","media_url_https":"https://pbs.twimg.com/media/GRsvaOjbMAAL1uF.jpg","type":"photo","url":"https://t.co/bmgCgdweDA","ext_media_availability":{"status":"Available"},"features":{"large":{"faces":[{"x":648,"y":385,"h":65,"w":65},{"x":251,"y":319,"h":354,"w":354}]},"medium":{"faces":[{"x":588,"y":349,"h":59,"w":59},{"x":228,"y":289,"h":321,"w":321}]},"small":{"faces":[{"x":333,"y":198,"h":33,"w":33},{"x":129,"y":164,"h":182,"w":182}]},"orig":{"faces":[{"x":648,"y":385,"h":65,"w":65},{"x":251,"y":319,"h":354,"w":354}]}},"sizes":{"large":{"h":990,"w":1321,"resize":"fit"},"medium":{"h":899,"w":1200,"resize":"fit"},"small":{"h":510,"w":680,"resize":"fit"},"thumb":{"h":150,"w":150,"resize":"crop"}},"original_info":{"height":990,"width":1321,"focus_rects":[{"x":0,"y":125,"w":1321,"h":740},{"x":0,"y":0,"w":990,"h":990},{"x":61,"y":0,"w":868,"h":990},{"x":248,"y":0,"w":495,"h":990},{"x":0,"y":0,"w":1321,"h":990}]},"media_results":{"result":{"media_key":"3_1809091802949169152"}}}],"symbols":[],"timestamps":[],"urls":[{"display_url":"lmnr.ai","expanded_url":"http://lmnr.ai","url":"https://t.co/wr42XG9ubt","indices":[34,57]}],"user_mentions":[{"id_str":"113130846","name":"Y Combinator","screen_name":"ycombinator","indices":[72,84]}]},"extended_entities":{"media":[{"display_url":"pic.x.com/bmgCgdweDA","expanded_url":"https://x.com/skull8888888888/status/1809091806103228887/photo/1","id_str":"1809091802949169152","indices":[279,302],"media_key":"3_1809091802949169152","media_url_https":"https://pbs.twimg.com/media/GRsvaOjbMAAL1uF.jpg","type":"photo","url":"https://t.co/bmgCgdweDA","ext_media_availability":{"status":"Available"},"features":{"large":{"faces":[{"x":648,"y":385,"h":65,"w":65},{"x":251,"y":319,"h":354,"w":354}]},"medium":{"faces":[{"x":588,"y":349,"h":59,"w":59},{"x":228,"y":289,"h":321,"w":321}]},"small":{"faces":[{"x":333,"y":198,"h":33,"w":33},{"x":129,"y":164,"h":182,"w":182}]},"orig":{"faces":[{"x":648,"y":385,"h":65,"w":65},{"x":251,"y":319,"h":354,"w":354}]}},"sizes":{"large":{"h":990,"w":1321,"resize":"fit"},"medium":{"h":899,"w":1200,"resize":"fit"},"small":{"h":510,"w":680,"resize":"fit"},"thumb":{"h":150,"w":150,"resize":"crop"}},"original_info":{"height":990,"width":1321,"focus_rects":[{"x":0,"y":125,"w":1321,"h":740},{"x":0,"y":0,"w":990,"h":990},{"x":61,"y":0,"w":868,"h":990},{"x":248,"y":0,"w":495,"h":990},{"x":0,"y":0,"w":1321,"h":990}]},"media_results":{"result":{"media_key":"3_1809091802949169152"}}}]},"favorited":false,"lang":"en","possibly_sensitive":false,"possibly_sensitive_editable":true,"retweeted":false,"fact_check":null,"id":"1809091806103228887","view_count":46435,"bookmark_count":93,"created_at":1720156072000,"favorite_count":472,"quote_count":3,"reply_count":26,"retweet_count":19,"user_id_str":"993859188823601152","conversation_id_str":"1809091806103228887","full_text":"We are in SF to build Laminar AI (https://t.co/wr42XG9ubt) as a part of @ycombinator S24 batch!\n\nFeels surreal... YC always felt like an unreachable dream, but now here we are. If you are in SF let's catch up and talk about production ready, reliable LLM apps!\n#ycombinator #llm https://t.co/bmgCgdweDA","in_reply_to_user_id_str":null,"in_reply_to_status_id_str":null,"is_quote_status":0,"is_ai":null,"ai_score":null},{"bookmarked":false,"display_text_range":[0,277],"entities":{"hashtags":[],"media":[{"display_url":"pic.x.com/OE1KNLaBuF","expanded_url":"https://x.com/skull8888888888/status/1839398908138840306/photo/1","id_str":"1839398903923548160","indices":[278,301],"media_key":"3_1839398903923548160","media_url_https":"https://pbs.twimg.com/media/GYbbjrybIAAvhxd.jpg","type":"photo","url":"https://t.co/OE1KNLaBuF","ext_media_availability":{"status":"Available"},"features":{"large":{"faces":[{"x":407,"y":606,"h":140,"w":140},{"x":234,"y":594,"h":345,"w":345}]},"medium":{"faces":[{"x":386,"y":575,"h":132,"w":132},{"x":222,"y":563,"h":327,"w":327}]},"small":{"faces":[{"x":218,"y":326,"h":75,"w":75},{"x":125,"y":319,"h":185,"w":185}]},"orig":{"faces":[{"x":407,"y":606,"h":140,"w":140},{"x":234,"y":594,"h":345,"w":345}]}},"sizes":{"large":{"h":1264,"w":948,"resize":"fit"},"medium":{"h":1200,"w":900,"resize":"fit"},"small":{"h":680,"w":510,"resize":"fit"},"thumb":{"h":150,"w":150,"resize":"crop"}},"original_info":{"height":1264,"width":948,"focus_rects":[{"x":0,"y":525,"w":948,"h":531},{"x":0,"y":316,"w":948,"h":948},{"x":0,"y":183,"w":948,"h":1081},{"x":94,"y":0,"w":632,"h":1264},{"x":0,"y":0,"w":948,"h":1264}]},"media_results":{"result":{"media_key":"3_1839398903923548160"}}}],"symbols":[],"timestamps":[],"urls":[],"user_mentions":[{"id_str":"113130846","name":"Y Combinator","screen_name":"ycombinator","indices":[37,49]}]},"extended_entities":{"media":[{"display_url":"pic.x.com/OE1KNLaBuF","expanded_url":"https://x.com/skull8888888888/status/1839398908138840306/photo/1","id_str":"1839398903923548160","indices":[278,301],"media_key":"3_1839398903923548160","media_url_https":"https://pbs.twimg.com/media/GYbbjrybIAAvhxd.jpg","type":"photo","url":"https://t.co/OE1KNLaBuF","ext_media_availability":{"status":"Available"},"features":{"large":{"faces":[{"x":407,"y":606,"h":140,"w":140},{"x":234,"y":594,"h":345,"w":345}]},"medium":{"faces":[{"x":386,"y":575,"h":132,"w":132},{"x":222,"y":563,"h":327,"w":327}]},"small":{"faces":[{"x":218,"y":326,"h":75,"w":75},{"x":125,"y":319,"h":185,"w":185}]},"orig":{"faces":[{"x":407,"y":606,"h":140,"w":140},{"x":234,"y":594,"h":345,"w":345}]}},"sizes":{"large":{"h":1264,"w":948,"resize":"fit"},"medium":{"h":1200,"w":900,"resize":"fit"},"small":{"h":680,"w":510,"resize":"fit"},"thumb":{"h":150,"w":150,"resize":"crop"}},"original_info":{"height":1264,"width":948,"focus_rects":[{"x":0,"y":525,"w":948,"h":531},{"x":0,"y":316,"w":948,"h":948},{"x":0,"y":183,"w":948,"h":1081},{"x":94,"y":0,"w":632,"h":1264},{"x":0,"y":0,"w":948,"h":1264}]},"media_results":{"result":{"media_key":"3_1839398903923548160"}}}]},"favorited":false,"lang":"en","possibly_sensitive":false,"possibly_sensitive_editable":true,"retweeted":false,"fact_check":null,"id":"1839398908138840306","view_count":38560,"bookmark_count":29,"created_at":1727381848000,"favorite_count":371,"quote_count":0,"reply_count":12,"retweet_count":7,"user_id_str":"993859188823601152","conversation_id_str":"1839398908138840306","full_text":"We landed in sf 3 months ago to join @ycombinator S24 batch. Today was our demo day. It was an extremely rewarding 3 months. We are still pretty much in the beginning of our journey, but we are already backed by some incredible people and are very excited about the road ahead! https://t.co/OE1KNLaBuF","in_reply_to_user_id_str":null,"in_reply_to_status_id_str":null,"is_quote_status":0,"is_ai":null,"ai_score":null},{"bookmarked":false,"display_text_range":[0,280],"entities":{"hashtags":[],"media":[{"display_url":"pic.x.com/Pn3Xbr2gu0","expanded_url":"https://x.com/skull8888888888/status/1827052433954238584/photo/1","id_str":"1827052429319532546","indices":[281,304],"media_key":"3_1827052429319532546","media_url_https":"https://pbs.twimg.com/media/GVr-gRua8AIskqh.jpg","type":"photo","url":"https://t.co/Pn3Xbr2gu0","ext_media_availability":{"status":"Available"},"features":{"large":{"faces":[]},"medium":{"faces":[]},"small":{"faces":[]},"orig":{"faces":[]}},"sizes":{"large":{"h":533,"w":800,"resize":"fit"},"medium":{"h":533,"w":800,"resize":"fit"},"small":{"h":453,"w":680,"resize":"fit"},"thumb":{"h":150,"w":150,"resize":"crop"}},"original_info":{"height":533,"width":800,"focus_rects":[{"x":0,"y":0,"w":800,"h":448},{"x":0,"y":0,"w":533,"h":533},{"x":0,"y":0,"w":468,"h":533},{"x":47,"y":0,"w":267,"h":533},{"x":0,"y":0,"w":800,"h":533}]},"media_results":{"result":{"media_key":"3_1827052429319532546"}}}],"symbols":[],"timestamps":[],"urls":[],"user_mentions":[{"id_str":"183749519","name":"Paul Graham","screen_name":"paulg","indices":[270,276]},{"id_str":"183749519","name":"Paul Graham","screen_name":"paulg","indices":[270,276]},{"id_str":"48964805","name":"Eliot Andres","screen_name":"EliotAndres","indices":[281,293]},{"id_str":"113130846","name":"Y Combinator","screen_name":"ycombinator","indices":[309,321]}]},"extended_entities":{"media":[{"display_url":"pic.x.com/Pn3Xbr2gu0","expanded_url":"https://x.com/skull8888888888/status/1827052433954238584/photo/1","id_str":"1827052429319532546","indices":[281,304],"media_key":"3_1827052429319532546","media_url_https":"https://pbs.twimg.com/media/GVr-gRua8AIskqh.jpg","type":"photo","url":"https://t.co/Pn3Xbr2gu0","ext_media_availability":{"status":"Available"},"features":{"large":{"faces":[]},"medium":{"faces":[]},"small":{"faces":[]},"orig":{"faces":[]}},"sizes":{"large":{"h":533,"w":800,"resize":"fit"},"medium":{"h":533,"w":800,"resize":"fit"},"small":{"h":453,"w":680,"resize":"fit"},"thumb":{"h":150,"w":150,"resize":"crop"}},"original_info":{"height":533,"width":800,"focus_rects":[{"x":0,"y":0,"w":800,"h":448},{"x":0,"y":0,"w":533,"h":533},{"x":0,"y":0,"w":468,"h":533},{"x":47,"y":0,"w":267,"h":533},{"x":0,"y":0,"w":800,"h":533}]},"media_results":{"result":{"media_key":"3_1827052429319532546"}}}]},"favorited":false,"lang":"en","possibly_sensitive":false,"possibly_sensitive_editable":true,"retweeted":false,"fact_check":null,"id":"1827052433954238584","view_count":242174,"bookmark_count":231,"created_at":1724438219000,"favorite_count":285,"quote_count":3,"reply_count":7,"retweet_count":6,"user_id_str":"993859188823601152","conversation_id_str":"1827052433954238584","full_text":"In the past two weeks, we talked to a bunch of devs and pushed Laminar's pipeline builder to the limit only realize that the best orchestrator for LLM apps/agents is literally just Python. Then, the soul searching has started ... Luckily 2 things happened: we talked to @paulg and @EliotAndres gave a talk at @ycombinator about Photoroom's early days 🧵","in_reply_to_user_id_str":null,"in_reply_to_status_id_str":null,"is_quote_status":0,"is_ai":null,"ai_score":null},{"bookmarked":false,"display_text_range":[0,271],"entities":{"hashtags":[],"symbols":[],"timestamps":[],"urls":[],"user_mentions":[{"id_str":"113130846","name":"Y Combinator","screen_name":"ycombinator","indices":[58,70]}]},"favorited":false,"lang":"en","retweeted":false,"fact_check":null,"id":"1817769944182116860","view_count":396168,"bookmark_count":91,"created_at":1722225101000,"favorite_count":280,"quote_count":3,"reply_count":28,"retweet_count":3,"user_id_str":"993859188823601152","conversation_id_str":"1817769944182116860","full_text":"it's been a month since we landed in SF to participate in @ycombinator S24 batch, however I've spent all days between 3 locations: flat, gym and YC office. I need to unlock the true power of SF. Would love recommendations for events or new people to talk to in LLM space!","in_reply_to_user_id_str":null,"in_reply_to_status_id_str":null,"is_quote_status":0,"is_ai":null,"ai_score":null},{"bookmarked":false,"display_text_range":[0,203],"entities":{"hashtags":[],"symbols":[],"timestamps":[],"urls":[{"display_url":"lmnr.ai","expanded_url":"http://lmnr.ai","url":"https://t.co/wr42XG9ubt","indices":[0,23]},{"display_url":"cal.com/skull8888888/3…","expanded_url":"https://cal.com/skull8888888/30min","url":"https://t.co/jWM7W9aebS","indices":[180,203]}],"user_mentions":[]},"favorited":false,"lang":"en","possibly_sensitive":false,"possibly_sensitive_editable":true,"quoted_status_id_str":"1814713299440996720","quoted_status_permalink":{"url":"https://t.co/7b3fy2VnoA","expanded":"https://twitter.com/ycombinator/status/1814713299440996720","display":"x.com/ycombinator/st…"},"retweeted":false,"fact_check":null,"id":"1814717481753456797","view_count":14242,"bookmark_count":75,"created_at":1721497338000,"favorite_count":99,"quote_count":1,"reply_count":7,"retweet_count":10,"user_id_str":"993859188823601152","conversation_id_str":"1814717481753456797","full_text":"https://t.co/wr42XG9ubt is live on YC! Our goal is deliver the best developer experience for the AI devs, and help them ship reliable LLM agents 10x faster! Book a demo here -> https://t.co/jWM7W9aebS","in_reply_to_user_id_str":null,"in_reply_to_status_id_str":null,"is_quote_status":1,"is_ai":null,"ai_score":null},{"bookmarked":false,"display_text_range":[0,197],"entities":{"hashtags":[],"media":[{"display_url":"pic.x.com/ItcMvYch7m","expanded_url":"https://x.com/skull8888888888/status/1817108255992349117/photo/1","id_str":"1817108251592523777","indices":[198,221],"media_key":"3_1817108251592523777","media_url_https":"https://pbs.twimg.com/media/GTeqU86agAEpPLh.jpg","type":"photo","url":"https://t.co/ItcMvYch7m","ext_media_availability":{"status":"Available"},"features":{"large":{"faces":[]},"medium":{"faces":[]},"small":{"faces":[]},"orig":{"faces":[]}},"sizes":{"large":{"h":1488,"w":1740,"resize":"fit"},"medium":{"h":1026,"w":1200,"resize":"fit"},"small":{"h":582,"w":680,"resize":"fit"},"thumb":{"h":150,"w":150,"resize":"crop"}},"original_info":{"height":1488,"width":1740,"focus_rects":[{"x":0,"y":425,"w":1740,"h":974},{"x":0,"y":0,"w":1488,"h":1488},{"x":0,"y":0,"w":1305,"h":1488},{"x":192,"y":0,"w":744,"h":1488},{"x":0,"y":0,"w":1740,"h":1488}]},"media_results":{"result":{"media_key":"3_1817108251592523777"}}}],"symbols":[],"timestamps":[],"urls":[{"display_url":"lmnr.ai","expanded_url":"http://lmnr.ai","url":"https://t.co/wr42XG9ubt","indices":[75,98]}],"user_mentions":[{"id_str":"113130846","name":"Y Combinator","screen_name":"ycombinator","indices":[52,64]}]},"extended_entities":{"media":[{"display_url":"pic.x.com/ItcMvYch7m","expanded_url":"https://x.com/skull8888888888/status/1817108255992349117/photo/1","id_str":"1817108251592523777","indices":[198,221],"media_key":"3_1817108251592523777","media_url_https":"https://pbs.twimg.com/media/GTeqU86agAEpPLh.jpg","type":"photo","url":"https://t.co/ItcMvYch7m","ext_media_availability":{"status":"Available"},"features":{"large":{"faces":[]},"medium":{"faces":[]},"small":{"faces":[]},"orig":{"faces":[]}},"sizes":{"large":{"h":1488,"w":1740,"resize":"fit"},"medium":{"h":1026,"w":1200,"resize":"fit"},"small":{"h":582,"w":680,"resize":"fit"},"thumb":{"h":150,"w":150,"resize":"crop"}},"original_info":{"height":1488,"width":1740,"focus_rects":[{"x":0,"y":425,"w":1740,"h":974},{"x":0,"y":0,"w":1488,"h":1488},{"x":0,"y":0,"w":1305,"h":1488},{"x":192,"y":0,"w":744,"h":1488},{"x":0,"y":0,"w":1740,"h":1488}]},"media_results":{"result":{"media_key":"3_1817108251592523777"}}}]},"favorited":false,"lang":"en","possibly_sensitive":false,"possibly_sensitive_editable":true,"retweeted":false,"fact_check":null,"id":"1817108255992349117","view_count":6122,"bookmark_count":27,"created_at":1722067343000,"favorite_count":60,"quote_count":0,"reply_count":2,"retweet_count":5,"user_id_str":"993859188823601152","conversation_id_str":"1817108255992349117","full_text":"This week we had 26 demo calls following our recent @ycombinator launch of https://t.co/wr42XG9ubt. We learned a ton of things by treating this demo calls as a customer discovery calls instead. 1/n https://t.co/ItcMvYch7m","in_reply_to_user_id_str":null,"in_reply_to_status_id_str":null,"is_quote_status":0,"is_ai":null,"ai_score":null},{"bookmarked":false,"display_text_range":[0,150],"entities":{"hashtags":[],"media":[{"display_url":"pic.x.com/5hhoWeWdRC","expanded_url":"https://x.com/skull8888888888/status/1811887830060458292/photo/1","id_str":"1811887824943153152","indices":[151,174],"media_key":"3_1811887824943153152","media_url_https":"https://pbs.twimg.com/media/GSUeYIKXgAA6KVD.jpg","type":"photo","url":"https://t.co/5hhoWeWdRC","ext_media_availability":{"status":"Available"},"features":{"large":{"faces":[{"x":888,"y":405,"h":42,"w":42},{"x":583,"y":497,"h":37,"w":37},{"x":463,"y":203,"h":79,"w":79},{"x":667,"y":187,"h":95,"w":95},{"x":300,"y":203,"h":86,"w":86},{"x":837,"y":231,"h":104,"w":104},{"x":95,"y":199,"h":110,"w":110}]},"medium":{"faces":[{"x":888,"y":405,"h":42,"w":42},{"x":583,"y":497,"h":37,"w":37},{"x":463,"y":203,"h":79,"w":79},{"x":667,"y":187,"h":95,"w":95},{"x":300,"y":203,"h":86,"w":86},{"x":837,"y":231,"h":104,"w":104},{"x":95,"y":199,"h":110,"w":110}]},"small":{"faces":[{"x":571,"y":260,"h":27,"w":27},{"x":375,"y":320,"h":23,"w":23},{"x":298,"y":130,"h":50,"w":50},{"x":429,"y":120,"h":61,"w":61},{"x":193,"y":130,"h":55,"w":55},{"x":538,"y":148,"h":66,"w":66},{"x":61,"y":128,"h":70,"w":70}]},"orig":{"faces":[{"x":888,"y":405,"h":42,"w":42},{"x":583,"y":497,"h":37,"w":37},{"x":463,"y":203,"h":79,"w":79},{"x":667,"y":187,"h":95,"w":95},{"x":300,"y":203,"h":86,"w":86},{"x":837,"y":231,"h":104,"w":104},{"x":95,"y":199,"h":110,"w":110}]}},"sizes":{"large":{"h":792,"w":1056,"resize":"fit"},"medium":{"h":792,"w":1056,"resize":"fit"},"small":{"h":510,"w":680,"resize":"fit"},"thumb":{"h":150,"w":150,"resize":"crop"}},"original_info":{"height":792,"width":1056,"focus_rects":[{"x":0,"y":48,"w":1056,"h":591},{"x":264,"y":0,"w":792,"h":792},{"x":361,"y":0,"w":695,"h":792},{"x":660,"y":0,"w":396,"h":792},{"x":0,"y":0,"w":1056,"h":792}]},"media_results":{"result":{"media_key":"3_1811887824943153152"}}}],"symbols":[],"timestamps":[],"urls":[],"user_mentions":[{"id_str":"113130846","name":"Y Combinator","screen_name":"ycombinator","indices":[29,41]},{"id_str":"3587741","name":"Jared Friedman","screen_name":"snowmaker","indices":[112,122]},{"id_str":"11768582","name":"Garry Tan","screen_name":"garrytan","indices":[128,137]}]},"extended_entities":{"media":[{"display_url":"pic.x.com/5hhoWeWdRC","expanded_url":"https://x.com/skull8888888888/status/1811887830060458292/photo/1","id_str":"1811887824943153152","indices":[151,174],"media_key":"3_1811887824943153152","media_url_https":"https://pbs.twimg.com/media/GSUeYIKXgAA6KVD.jpg","type":"photo","url":"https://t.co/5hhoWeWdRC","ext_media_availability":{"status":"Available"},"features":{"large":{"faces":[{"x":888,"y":405,"h":42,"w":42},{"x":583,"y":497,"h":37,"w":37},{"x":463,"y":203,"h":79,"w":79},{"x":667,"y":187,"h":95,"w":95},{"x":300,"y":203,"h":86,"w":86},{"x":837,"y":231,"h":104,"w":104},{"x":95,"y":199,"h":110,"w":110}]},"medium":{"faces":[{"x":888,"y":405,"h":42,"w":42},{"x":583,"y":497,"h":37,"w":37},{"x":463,"y":203,"h":79,"w":79},{"x":667,"y":187,"h":95,"w":95},{"x":300,"y":203,"h":86,"w":86},{"x":837,"y":231,"h":104,"w":104},{"x":95,"y":199,"h":110,"w":110}]},"small":{"faces":[{"x":571,"y":260,"h":27,"w":27},{"x":375,"y":320,"h":23,"w":23},{"x":298,"y":130,"h":50,"w":50},{"x":429,"y":120,"h":61,"w":61},{"x":193,"y":130,"h":55,"w":55},{"x":538,"y":148,"h":66,"w":66},{"x":61,"y":128,"h":70,"w":70}]},"orig":{"faces":[{"x":888,"y":405,"h":42,"w":42},{"x":583,"y":497,"h":37,"w":37},{"x":463,"y":203,"h":79,"w":79},{"x":667,"y":187,"h":95,"w":95},{"x":300,"y":203,"h":86,"w":86},{"x":837,"y":231,"h":104,"w":104},{"x":95,"y":199,"h":110,"w":110}]}},"sizes":{"large":{"h":792,"w":1056,"resize":"fit"},"medium":{"h":792,"w":1056,"resize":"fit"},"small":{"h":510,"w":680,"resize":"fit"},"thumb":{"h":150,"w":150,"resize":"crop"}},"original_info":{"height":792,"width":1056,"focus_rects":[{"x":0,"y":48,"w":1056,"h":591},{"x":264,"y":0,"w":792,"h":792},{"x":361,"y":0,"w":695,"h":792},{"x":660,"y":0,"w":396,"h":792},{"x":0,"y":0,"w":1056,"h":792}]},"media_results":{"result":{"media_key":"3_1811887824943153152"}}}]},"favorited":false,"lang":"en","possibly_sensitive":false,"possibly_sensitive_editable":true,"retweeted":false,"fact_check":null,"id":"1811887830060458292","view_count":11896,"bookmark_count":2,"created_at":1720822696000,"favorite_count":59,"quote_count":0,"reply_count":3,"retweet_count":3,"user_id_str":"993859188823601152","conversation_id_str":"1811887830060458292","full_text":"We started the second day of @ycombinator S24 retreat with un-conference about demystifying Kazakhstan. Thanks @snowmaker and @garrytan for coming! https://t.co/5hhoWeWdRC","in_reply_to_user_id_str":null,"in_reply_to_status_id_str":null,"is_quote_status":0,"is_ai":null,"ai_score":null},{"bookmarked":false,"display_text_range":[0,273],"entities":{"hashtags":[],"media":[{"display_url":"pic.x.com/1OSAyu3jyx","expanded_url":"https://x.com/skull8888888888/status/1884390461760295223/video/1","id_str":"1884390439916113920","indices":[274,297],"media_key":"7_1884390439916113920","media_url_https":"https://pbs.twimg.com/ext_tw_video_thumb/1884390439916113920/pu/img/DvdD1NnraKetnPr7.jpg","type":"video","url":"https://t.co/1OSAyu3jyx","additional_media_info":{"monetizable":false},"ext_media_availability":{"status":"Available"},"sizes":{"large":{"h":1080,"w":1594,"resize":"fit"},"medium":{"h":813,"w":1200,"resize":"fit"},"small":{"h":461,"w":680,"resize":"fit"},"thumb":{"h":150,"w":150,"resize":"crop"}},"original_info":{"height":1080,"width":1594,"focus_rects":[]},"video_info":{"aspect_ratio":[797,540],"duration_millis":14083,"variants":[{"content_type":"application/x-mpegURL","url":"https://video.twimg.com/ext_tw_video/1884390439916113920/pu/pl/P8G0cLG_tyf78Wcd.m3u8?tag=12"},{"bitrate":256000,"content_type":"video/mp4","url":"https://video.twimg.com/ext_tw_video/1884390439916113920/pu/vid/avc1/398x270/Eu6PK5RnTiK-BDmY.mp4?tag=12"},{"bitrate":832000,"content_type":"video/mp4","url":"https://video.twimg.com/ext_tw_video/1884390439916113920/pu/vid/avc1/530x360/Q5W9gXnK_-U6r6UH.mp4?tag=12"},{"bitrate":2176000,"content_type":"video/mp4","url":"https://video.twimg.com/ext_tw_video/1884390439916113920/pu/vid/avc1/1062x720/JiAD6BYChpyxamct.mp4?tag=12"}]},"media_results":{"result":{"media_key":"7_1884390439916113920"}}}],"symbols":[],"timestamps":[],"urls":[],"user_mentions":[{"id_str":"1822706247633956864","name":"Laminar (YC S24)","screen_name":"lmnrai","indices":[3,10]},{"id_str":"1263579586589126658","name":"Playwright","screen_name":"playwrightweb","indices":[189,203]},{"id_str":"1822706247633956864","name":"Laminar (YC S24)","screen_name":"lmnrai","indices":[3,10]},{"id_str":"1263579586589126658","name":"Playwright","screen_name":"playwrightweb","indices":[189,203]},{"id_str":"1861811243813666816","name":"Browser Use (W25)","screen_name":"browser_use","indices":[274,286]}]},"extended_entities":{"media":[{"display_url":"pic.x.com/1OSAyu3jyx","expanded_url":"https://x.com/skull8888888888/status/1884390461760295223/video/1","id_str":"1884390439916113920","indices":[274,297],"media_key":"7_1884390439916113920","media_url_https":"https://pbs.twimg.com/ext_tw_video_thumb/1884390439916113920/pu/img/DvdD1NnraKetnPr7.jpg","type":"video","url":"https://t.co/1OSAyu3jyx","additional_media_info":{"monetizable":false},"ext_media_availability":{"status":"Available"},"sizes":{"large":{"h":1080,"w":1594,"resize":"fit"},"medium":{"h":813,"w":1200,"resize":"fit"},"small":{"h":461,"w":680,"resize":"fit"},"thumb":{"h":150,"w":150,"resize":"crop"}},"original_info":{"height":1080,"width":1594,"focus_rects":[]},"video_info":{"aspect_ratio":[797,540],"duration_millis":14083,"variants":[{"content_type":"application/x-mpegURL","url":"https://video.twimg.com/ext_tw_video/1884390439916113920/pu/pl/P8G0cLG_tyf78Wcd.m3u8?tag=12"},{"bitrate":256000,"content_type":"video/mp4","url":"https://video.twimg.com/ext_tw_video/1884390439916113920/pu/vid/avc1/398x270/Eu6PK5RnTiK-BDmY.mp4?tag=12"},{"bitrate":832000,"content_type":"video/mp4","url":"https://video.twimg.com/ext_tw_video/1884390439916113920/pu/vid/avc1/530x360/Q5W9gXnK_-U6r6UH.mp4?tag=12"},{"bitrate":2176000,"content_type":"video/mp4","url":"https://video.twimg.com/ext_tw_video/1884390439916113920/pu/vid/avc1/1062x720/JiAD6BYChpyxamct.mp4?tag=12"}]},"media_results":{"result":{"media_key":"7_1884390439916113920"}}}]},"favorited":false,"lang":"en","possibly_sensitive":false,"possibly_sensitive_editable":true,"retweeted":false,"fact_check":null,"id":"1884390461760295223","view_count":8732,"bookmark_count":26,"created_at":1738108671000,"favorite_count":45,"quote_count":2,"reply_count":2,"retweet_count":4,"user_id_str":"993859188823601152","conversation_id_str":"1884390461760295223","full_text":"At @lmnrai we've just shipped Browser Agent observability, seamlessly linking browser session replay with the thinking steps of the agent. All with 1 line integration. \n\nWe auto-instrument @playwrightweb. You can use local or remote browser. Here's an example of a trace of\n@browser_use agent. \n\nIf you're building browser agents, this is one of the most impactful things that you can utilize to make them better. More things to come! Check out the docs 👇","in_reply_to_user_id_str":null,"in_reply_to_status_id_str":null,"is_quote_status":0,"is_ai":null,"ai_score":null},{"bookmarked":false,"display_text_range":[0,51],"entities":{"hashtags":[],"media":[{"display_url":"pic.x.com/z17A67O0iD","expanded_url":"https://x.com/skull8888888888/status/1831538115363889519/photo/1","id_str":"1831538110443798529","indices":[52,75],"media_key":"3_1831538110443798529","media_url_https":"https://pbs.twimg.com/media/GWruNSGXwAE-yYQ.png","type":"photo","url":"https://t.co/z17A67O0iD","ext_media_availability":{"status":"Available"},"features":{"large":{"faces":[]},"medium":{"faces":[]},"small":{"faces":[]},"orig":{"faces":[]}},"sizes":{"large":{"h":221,"w":846,"resize":"fit"},"medium":{"h":221,"w":846,"resize":"fit"},"small":{"h":178,"w":680,"resize":"fit"},"thumb":{"h":150,"w":150,"resize":"crop"}},"original_info":{"height":221,"width":846,"focus_rects":[{"x":0,"y":0,"w":395,"h":221},{"x":0,"y":0,"w":221,"h":221},{"x":8,"y":0,"w":194,"h":221},{"x":50,"y":0,"w":111,"h":221},{"x":0,"y":0,"w":846,"h":221}]},"media_results":{"result":{"media_key":"3_1831538110443798529"}}}],"symbols":[],"timestamps":[],"urls":[],"user_mentions":[]},"extended_entities":{"media":[{"display_url":"pic.x.com/z17A67O0iD","expanded_url":"https://x.com/skull8888888888/status/1831538115363889519/photo/1","id_str":"1831538110443798529","indices":[52,75],"media_key":"3_1831538110443798529","media_url_https":"https://pbs.twimg.com/media/GWruNSGXwAE-yYQ.png","type":"photo","url":"https://t.co/z17A67O0iD","ext_media_availability":{"status":"Available"},"features":{"large":{"faces":[]},"medium":{"faces":[]},"small":{"faces":[]},"orig":{"faces":[]}},"sizes":{"large":{"h":221,"w":846,"resize":"fit"},"medium":{"h":221,"w":846,"resize":"fit"},"small":{"h":178,"w":680,"resize":"fit"},"thumb":{"h":150,"w":150,"resize":"crop"}},"original_info":{"height":221,"width":846,"focus_rects":[{"x":0,"y":0,"w":395,"h":221},{"x":0,"y":0,"w":221,"h":221},{"x":8,"y":0,"w":194,"h":221},{"x":50,"y":0,"w":111,"h":221},{"x":0,"y":0,"w":846,"h":221}]},"media_results":{"result":{"media_key":"3_1831538110443798529"}}}]},"favorited":false,"lang":"en","possibly_sensitive":false,"possibly_sensitive_editable":true,"retweeted":false,"fact_check":null,"id":"1831538115363889519","view_count":3702,"bookmark_count":2,"created_at":1725507689000,"favorite_count":34,"quote_count":0,"reply_count":7,"retweet_count":0,"user_id_str":"993859188823601152","conversation_id_str":"1831538115363889519","full_text":"Laminar is trending on the top page of Hacker News! https://t.co/z17A67O0iD","in_reply_to_user_id_str":null,"in_reply_to_status_id_str":null,"is_quote_status":0,"is_ai":null,"ai_score":null},{"bookmarked":false,"display_text_range":[0,269],"entities":{"hashtags":[],"symbols":[],"timestamps":[],"urls":[{"display_url":"github.com/lmnr-ai/lmnr","expanded_url":"https://github.com/lmnr-ai/lmnr","url":"https://t.co/h2tt79U3d8","indices":[245,268]}],"user_mentions":[{"id_str":"1221534581045620736","name":"PostHog","screen_name":"posthog","indices":[43,51]}]},"favorited":false,"lang":"en","possibly_sensitive":false,"possibly_sensitive_editable":true,"quoted_status_id_str":"1829610072143503465","quoted_status_permalink":{"url":"https://t.co/4naL0GQ9WB","expanded":"https://twitter.com/ycombinator/status/1829610072143503465","display":"x.com/ycombinator/st…"},"retweeted":false,"fact_check":null,"id":"1829620603873300591","view_count":4178,"bookmark_count":8,"created_at":1725050519000,"favorite_count":28,"quote_count":0,"reply_count":2,"retweet_count":0,"user_id_str":"993859188823601152","conversation_id_str":"1829620603873300591","full_text":"We pivoted 4 weeks before YC S24 demoday 👀 @posthog. LLMOps space is crowded but incomplete. Laminar is a comprehensive LLM development platform with focus on reliability and high performance. It's open-source and written in Rust! Star our repo https://t.co/h2tt79U3d8.","in_reply_to_user_id_str":null,"in_reply_to_status_id_str":null,"is_quote_status":1,"is_ai":null,"ai_score":null},{"bookmarked":false,"display_text_range":[0,187],"entities":{"hashtags":[],"symbols":[],"timestamps":[],"urls":[{"display_url":"github.com/OpenHands/soft…","expanded_url":"https://github.com/OpenHands/software-agent-sdk/pull/681","url":"https://t.co/2GVW8DoMjQ","indices":[164,187]}],"user_mentions":[]},"favorited":false,"lang":"en","possibly_sensitive":false,"possibly_sensitive_editable":true,"quoted_status_id_str":"1988034446440767994","quoted_status_permalink":{"url":"https://t.co/mCDo7mBxZB","expanded":"https://twitter.com/thdxr/status/1988034446440767994","display":"x.com/thdxr/status/1…"},"retweeted":false,"fact_check":null,"id":"1988224248112873556","view_count":9018,"bookmark_count":25,"created_at":1762864574000,"favorite_count":28,"quote_count":0,"reply_count":3,"retweet_count":2,"user_id_str":"993859188823601152","conversation_id_str":"1988224248112873556","full_text":"Check out Laminar, very powerful TS instrumentation SDK, fully OSS, incredible support for AI SDK. Happy to do PR to opencode, similar to what we did for openhands https://t.co/2GVW8DoMjQ","in_reply_to_user_id_str":null,"in_reply_to_status_id_str":null,"is_quote_status":1,"is_ai":null,"ai_score":null},{"bookmarked":false,"display_text_range":[0,71],"entities":{"hashtags":[],"symbols":[],"timestamps":[],"urls":[],"user_mentions":[]},"favorited":false,"lang":"en","retweeted":false,"fact_check":null,"id":"1914274102094725481","view_count":1571,"bookmark_count":0,"created_at":1745233486000,"favorite_count":26,"quote_count":0,"reply_count":0,"retweet_count":0,"user_id_str":"993859188823601152","conversation_id_str":"1914274102094725481","full_text":"I've been sleeping on gemini 2.5 flash for too long, it's insanely good","in_reply_to_user_id_str":null,"in_reply_to_status_id_str":null,"is_quote_status":0,"is_ai":null,"ai_score":null},{"bookmarked":false,"display_text_range":[0,271],"entities":{"hashtags":[],"media":[{"display_url":"pic.x.com/Ec71l8iVHc","expanded_url":"https://x.com/skull8888888888/status/1831487763113505165/photo/1","id_str":"1831487758852091904","indices":[272,295],"media_key":"3_1831487758852091904","media_url_https":"https://pbs.twimg.com/media/GWrAabza8AAuqkJ.jpg","type":"photo","url":"https://t.co/Ec71l8iVHc","ext_media_availability":{"status":"Available"},"features":{"large":{"faces":[]},"medium":{"faces":[]},"small":{"faces":[]},"orig":{"faces":[]}},"sizes":{"large":{"h":498,"w":1486,"resize":"fit"},"medium":{"h":402,"w":1200,"resize":"fit"},"small":{"h":228,"w":680,"resize":"fit"},"thumb":{"h":150,"w":150,"resize":"crop"}},"original_info":{"height":498,"width":1486,"focus_rects":[{"x":299,"y":0,"w":889,"h":498},{"x":494,"y":0,"w":498,"h":498},{"x":525,"y":0,"w":437,"h":498},{"x":619,"y":0,"w":249,"h":498},{"x":0,"y":0,"w":1486,"h":498}]},"media_results":{"result":{"media_key":"3_1831487758852091904"}}}],"symbols":[],"timestamps":[],"urls":[{"display_url":"github.com/lmnr-ai/lmnr","expanded_url":"https://github.com/lmnr-ai/lmnr","url":"https://t.co/h2tt79U3d8","indices":[215,238]},{"display_url":"news.ycombinator.com/show","expanded_url":"https://news.ycombinator.com/show","url":"https://t.co/Gb6X3hiVsN","indices":[248,271]}],"user_mentions":[]},"extended_entities":{"media":[{"display_url":"pic.x.com/Ec71l8iVHc","expanded_url":"https://x.com/skull8888888888/status/1831487763113505165/photo/1","id_str":"1831487758852091904","indices":[272,295],"media_key":"3_1831487758852091904","media_url_https":"https://pbs.twimg.com/media/GWrAabza8AAuqkJ.jpg","type":"photo","url":"https://t.co/Ec71l8iVHc","ext_media_availability":{"status":"Available"},"features":{"large":{"faces":[]},"medium":{"faces":[]},"small":{"faces":[]},"orig":{"faces":[]}},"sizes":{"large":{"h":498,"w":1486,"resize":"fit"},"medium":{"h":402,"w":1200,"resize":"fit"},"small":{"h":228,"w":680,"resize":"fit"},"thumb":{"h":150,"w":150,"resize":"crop"}},"original_info":{"height":498,"width":1486,"focus_rects":[{"x":299,"y":0,"w":889,"h":498},{"x":494,"y":0,"w":498,"h":498},{"x":525,"y":0,"w":437,"h":498},{"x":619,"y":0,"w":249,"h":498},{"x":0,"y":0,"w":1486,"h":498}]},"media_results":{"result":{"media_key":"3_1831487758852091904"}}}]},"favorited":false,"lang":"en","possibly_sensitive":false,"possibly_sensitive_editable":true,"retweeted":false,"fact_check":null,"id":"1831487763113505165","view_count":3175,"bookmark_count":6,"created_at":1725495684000,"favorite_count":24,"quote_count":1,"reply_count":2,"retweet_count":2,"user_id_str":"993859188823601152","conversation_id_str":"1831487763113505165","full_text":"We just did Show HN for Laminar. Laminar is Open-Source DataDog + PostHog for AI agents / RAG apps. We're helping you answer questions like \"how many upsells my AI drive-through agent made\". Check out our repo here https://t.co/h2tt79U3d8. Show HN https://t.co/Gb6X3hiVsN https://t.co/Ec71l8iVHc","in_reply_to_user_id_str":null,"in_reply_to_status_id_str":null,"is_quote_status":0,"is_ai":null,"ai_score":null},{"bookmarked":false,"display_text_range":[0,205],"entities":{"hashtags":[],"media":[{"display_url":"pic.x.com/d9sUYVI0o6","expanded_url":"https://x.com/skull8888888888/status/1851885622656668036/photo/1","id_str":"1851885619460608008","indices":[206,229],"media_key":"3_1851885619460608008","media_url_https":"https://pbs.twimg.com/media/GbM4KMCakAgBdMk.jpg","type":"photo","url":"https://t.co/d9sUYVI0o6","ext_media_availability":{"status":"Available"},"features":{"large":{"faces":[{"x":104,"y":453,"h":277,"w":277}]},"medium":{"faces":[{"x":75,"y":329,"h":201,"w":201}]},"small":{"faces":[{"x":42,"y":186,"h":114,"w":114}]},"orig":{"faces":[{"x":104,"y":453,"h":277,"w":277}]}},"sizes":{"large":{"h":1238,"w":1651,"resize":"fit"},"medium":{"h":900,"w":1200,"resize":"fit"},"small":{"h":510,"w":680,"resize":"fit"},"thumb":{"h":150,"w":150,"resize":"crop"}},"original_info":{"height":1238,"width":1651,"focus_rects":[{"x":0,"y":239,"w":1651,"h":925},{"x":413,"y":0,"w":1238,"h":1238},{"x":565,"y":0,"w":1086,"h":1238},{"x":805,"y":0,"w":619,"h":1238},{"x":0,"y":0,"w":1651,"h":1238}]},"media_results":{"result":{"media_key":"3_1851885619460608008"}}}],"symbols":[],"timestamps":[],"urls":[{"display_url":"producthunt.com/posts/laminar-…","expanded_url":"https://www.producthunt.com/posts/laminar-yc-s24","url":"https://t.co/MKZg9ngTwx","indices":[69,92]}],"user_mentions":[{"id_str":"113130846","name":"Y Combinator","screen_name":"ycombinator","indices":[166,178]}]},"extended_entities":{"media":[{"display_url":"pic.x.com/d9sUYVI0o6","expanded_url":"https://x.com/skull8888888888/status/1851885622656668036/photo/1","id_str":"1851885619460608008","indices":[206,229],"media_key":"3_1851885619460608008","media_url_https":"https://pbs.twimg.com/media/GbM4KMCakAgBdMk.jpg","type":"photo","url":"https://t.co/d9sUYVI0o6","ext_media_availability":{"status":"Available"},"features":{"large":{"faces":[{"x":104,"y":453,"h":277,"w":277}]},"medium":{"faces":[{"x":75,"y":329,"h":201,"w":201}]},"small":{"faces":[{"x":42,"y":186,"h":114,"w":114}]},"orig":{"faces":[{"x":104,"y":453,"h":277,"w":277}]}},"sizes":{"large":{"h":1238,"w":1651,"resize":"fit"},"medium":{"h":900,"w":1200,"resize":"fit"},"small":{"h":510,"w":680,"resize":"fit"},"thumb":{"h":150,"w":150,"resize":"crop"}},"original_info":{"height":1238,"width":1651,"focus_rects":[{"x":0,"y":239,"w":1651,"h":925},{"x":413,"y":0,"w":1238,"h":1238},{"x":565,"y":0,"w":1086,"h":1238},{"x":805,"y":0,"w":619,"h":1238},{"x":0,"y":0,"w":1651,"h":1238}]},"media_results":{"result":{"media_key":"3_1851885619460608008"}}}]},"favorited":false,"lang":"en","possibly_sensitive":false,"possibly_sensitive_editable":true,"retweeted":false,"fact_check":null,"id":"1851885622656668036","view_count":1162,"bookmark_count":1,"created_at":1730358913000,"favorite_count":24,"quote_count":1,"reply_count":4,"retweet_count":2,"user_id_str":"993859188823601152","conversation_id_str":"1851885622656668036","full_text":"12AM SF time, we stacked on ramen and launching on ProductHunt -> https://t.co/MKZg9ngTwx. We would really love your support!\nIt's been a months since we finished @ycombinator but we ship even more now! https://t.co/d9sUYVI0o6","in_reply_to_user_id_str":null,"in_reply_to_status_id_str":null,"is_quote_status":0,"is_ai":null,"ai_score":null}],"ctweets":[{"bookmarked":false,"display_text_range":[0,53],"entities":{"hashtags":[],"media":[{"display_url":"pic.x.com/efgw7tonbZ","expanded_url":"https://x.com/skull8888888888/status/1865143977256849539/photo/1","id_str":"1865143974274744320","indices":[54,77],"media_key":"3_1865143974274744320","media_url_https":"https://pbs.twimg.com/media/GeJSkAmbQAAA7eG.jpg","type":"photo","url":"https://t.co/efgw7tonbZ","ext_media_availability":{"status":"Available"},"features":{"large":{"faces":[]},"medium":{"faces":[]},"small":{"faces":[]},"orig":{"faces":[]}},"sizes":{"large":{"h":1412,"w":1506,"resize":"fit"},"medium":{"h":1125,"w":1200,"resize":"fit"},"small":{"h":638,"w":680,"resize":"fit"},"thumb":{"h":150,"w":150,"resize":"crop"}},"original_info":{"height":1412,"width":1506,"focus_rects":[{"x":0,"y":444,"w":1506,"h":843},{"x":0,"y":0,"w":1412,"h":1412},{"x":0,"y":0,"w":1239,"h":1412},{"x":0,"y":0,"w":706,"h":1412},{"x":0,"y":0,"w":1506,"h":1412}]},"media_results":{"result":{"media_key":"3_1865143974274744320"}}}],"symbols":[],"timestamps":[],"urls":[],"user_mentions":[]},"extended_entities":{"media":[{"display_url":"pic.x.com/efgw7tonbZ","expanded_url":"https://x.com/skull8888888888/status/1865143977256849539/photo/1","id_str":"1865143974274744320","indices":[54,77],"media_key":"3_1865143974274744320","media_url_https":"https://pbs.twimg.com/media/GeJSkAmbQAAA7eG.jpg","type":"photo","url":"https://t.co/efgw7tonbZ","ext_media_availability":{"status":"Available"},"features":{"large":{"faces":[]},"medium":{"faces":[]},"small":{"faces":[]},"orig":{"faces":[]}},"sizes":{"large":{"h":1412,"w":1506,"resize":"fit"},"medium":{"h":1125,"w":1200,"resize":"fit"},"small":{"h":638,"w":680,"resize":"fit"},"thumb":{"h":150,"w":150,"resize":"crop"}},"original_info":{"height":1412,"width":1506,"focus_rects":[{"x":0,"y":444,"w":1506,"h":843},{"x":0,"y":0,"w":1412,"h":1412},{"x":0,"y":0,"w":1239,"h":1412},{"x":0,"y":0,"w":706,"h":1412},{"x":0,"y":0,"w":1506,"h":1412}]},"media_results":{"result":{"media_key":"3_1865143974274744320"}}}]},"favorited":false,"lang":"en","possibly_sensitive":false,"possibly_sensitive_editable":true,"retweeted":false,"fact_check":null,"id":"1865143977256849539","view_count":76691,"bookmark_count":153,"created_at":1733519951000,"favorite_count":1516,"quote_count":9,"reply_count":105,"retweet_count":16,"user_id_str":"993859188823601152","conversation_id_str":"1865143977256849539","full_text":"I only worked in companies with black and white logos https://t.co/efgw7tonbZ","in_reply_to_user_id_str":null,"in_reply_to_status_id_str":null,"is_quote_status":0,"is_ai":null,"ai_score":null},{"bookmarked":false,"display_text_range":[0,277],"entities":{"hashtags":[],"media":[{"display_url":"pic.x.com/LpW6K35r5l","expanded_url":"https://x.com/skull8888888888/status/1910763169489764374/video/1","id_str":"1910763104306077696","indices":[278,301],"media_key":"13_1910763104306077696","media_url_https":"https://pbs.twimg.com/amplify_video_thumb/1910763104306077696/img/R8SkBaCAd9On6pmm.jpg","type":"video","url":"https://t.co/LpW6K35r5l","additional_media_info":{"monetizable":false},"ext_media_availability":{"status":"Available"},"sizes":{"large":{"h":1080,"w":1594,"resize":"fit"},"medium":{"h":813,"w":1200,"resize":"fit"},"small":{"h":461,"w":680,"resize":"fit"},"thumb":{"h":150,"w":150,"resize":"crop"}},"original_info":{"height":1080,"width":1594,"focus_rects":[]},"video_info":{"aspect_ratio":[797,540],"duration_millis":46083,"variants":[{"content_type":"application/x-mpegURL","url":"https://video.twimg.com/amplify_video/1910763104306077696/pl/taDqzNAwzel1gCox.m3u8?tag=14"},{"bitrate":288000,"content_type":"video/mp4","url":"https://video.twimg.com/amplify_video/1910763104306077696/vid/avc1/398x270/XjYA1itofJc1zd9W.mp4?tag=14"},{"bitrate":832000,"content_type":"video/mp4","url":"https://video.twimg.com/amplify_video/1910763104306077696/vid/avc1/530x360/sBMuoCLIAM9VUvnY.mp4?tag=14"},{"bitrate":2176000,"content_type":"video/mp4","url":"https://video.twimg.com/amplify_video/1910763104306077696/vid/avc1/1062x720/qv_PYP5iJ6MEaBuf.mp4?tag=14"}]},"media_results":{"result":{"media_key":"13_1910763104306077696"}}}],"symbols":[],"timestamps":[],"urls":[],"user_mentions":[{"id_str":"1353836358901501952","name":"Anthropic","screen_name":"AnthropicAI","indices":[77,89]},{"id_str":"1822706247633956864","name":"Laminar (YC S24)","screen_name":"lmnrai","indices":[184,191]}]},"extended_entities":{"media":[{"display_url":"pic.x.com/LpW6K35r5l","expanded_url":"https://x.com/skull8888888888/status/1910763169489764374/video/1","id_str":"1910763104306077696","indices":[278,301],"media_key":"13_1910763104306077696","media_url_https":"https://pbs.twimg.com/amplify_video_thumb/1910763104306077696/img/R8SkBaCAd9On6pmm.jpg","type":"video","url":"https://t.co/LpW6K35r5l","additional_media_info":{"monetizable":false},"ext_media_availability":{"status":"Available"},"sizes":{"large":{"h":1080,"w":1594,"resize":"fit"},"medium":{"h":813,"w":1200,"resize":"fit"},"small":{"h":461,"w":680,"resize":"fit"},"thumb":{"h":150,"w":150,"resize":"crop"}},"original_info":{"height":1080,"width":1594,"focus_rects":[]},"video_info":{"aspect_ratio":[797,540],"duration_millis":46083,"variants":[{"content_type":"application/x-mpegURL","url":"https://video.twimg.com/amplify_video/1910763104306077696/pl/taDqzNAwzel1gCox.m3u8?tag=14"},{"bitrate":288000,"content_type":"video/mp4","url":"https://video.twimg.com/amplify_video/1910763104306077696/vid/avc1/398x270/XjYA1itofJc1zd9W.mp4?tag=14"},{"bitrate":832000,"content_type":"video/mp4","url":"https://video.twimg.com/amplify_video/1910763104306077696/vid/avc1/530x360/sBMuoCLIAM9VUvnY.mp4?tag=14"},{"bitrate":2176000,"content_type":"video/mp4","url":"https://video.twimg.com/amplify_video/1910763104306077696/vid/avc1/1062x720/qv_PYP5iJ6MEaBuf.mp4?tag=14"}]},"media_results":{"result":{"media_key":"13_1910763104306077696"}}}]},"favorited":false,"lang":"en","possibly_sensitive":false,"possibly_sensitive_editable":true,"retweeted":false,"fact_check":null,"id":"1910763169489764374","view_count":155483,"bookmark_count":1859,"created_at":1744396414000,"favorite_count":1055,"quote_count":8,"reply_count":30,"retweet_count":79,"user_id_str":"993859188823601152","conversation_id_str":"1910763169489764374","full_text":"Excited to introduce Index - a new SOTA open-source browser agent powered by @AnthropicAI Claude 3.7 thinking. \n\nIt reached 92% on webvoyager.\n\nUse it as:\n- a Python package\n- API via @lmnrai\n- or a self-hostable Chat UI\n\nWe built it by inventing a new type of observability🧵⤵️ https://t.co/LpW6K35r5l","in_reply_to_user_id_str":null,"in_reply_to_status_id_str":null,"is_quote_status":0,"is_ai":null,"ai_score":null},{"bookmarked":false,"display_text_range":[0,271],"entities":{"hashtags":[],"symbols":[],"timestamps":[],"urls":[],"user_mentions":[{"id_str":"113130846","name":"Y Combinator","screen_name":"ycombinator","indices":[58,70]}]},"favorited":false,"lang":"en","retweeted":false,"fact_check":null,"id":"1817769944182116860","view_count":396168,"bookmark_count":91,"created_at":1722225101000,"favorite_count":280,"quote_count":3,"reply_count":28,"retweet_count":3,"user_id_str":"993859188823601152","conversation_id_str":"1817769944182116860","full_text":"it's been a month since we landed in SF to participate in @ycombinator S24 batch, however I've spent all days between 3 locations: flat, gym and YC office. I need to unlock the true power of SF. Would love recommendations for events or new people to talk to in LLM space!","in_reply_to_user_id_str":null,"in_reply_to_status_id_str":null,"is_quote_status":0,"is_ai":null,"ai_score":null},{"bookmarked":false,"display_text_range":[0,278],"entities":{"hashtags":[{"indices":[261,273],"text":"ycombinator"},{"indices":[274,278],"text":"llm"}],"media":[{"display_url":"pic.x.com/bmgCgdweDA","expanded_url":"https://x.com/skull8888888888/status/1809091806103228887/photo/1","id_str":"1809091802949169152","indices":[279,302],"media_key":"3_1809091802949169152","media_url_https":"https://pbs.twimg.com/media/GRsvaOjbMAAL1uF.jpg","type":"photo","url":"https://t.co/bmgCgdweDA","ext_media_availability":{"status":"Available"},"features":{"large":{"faces":[{"x":648,"y":385,"h":65,"w":65},{"x":251,"y":319,"h":354,"w":354}]},"medium":{"faces":[{"x":588,"y":349,"h":59,"w":59},{"x":228,"y":289,"h":321,"w":321}]},"small":{"faces":[{"x":333,"y":198,"h":33,"w":33},{"x":129,"y":164,"h":182,"w":182}]},"orig":{"faces":[{"x":648,"y":385,"h":65,"w":65},{"x":251,"y":319,"h":354,"w":354}]}},"sizes":{"large":{"h":990,"w":1321,"resize":"fit"},"medium":{"h":899,"w":1200,"resize":"fit"},"small":{"h":510,"w":680,"resize":"fit"},"thumb":{"h":150,"w":150,"resize":"crop"}},"original_info":{"height":990,"width":1321,"focus_rects":[{"x":0,"y":125,"w":1321,"h":740},{"x":0,"y":0,"w":990,"h":990},{"x":61,"y":0,"w":868,"h":990},{"x":248,"y":0,"w":495,"h":990},{"x":0,"y":0,"w":1321,"h":990}]},"media_results":{"result":{"media_key":"3_1809091802949169152"}}}],"symbols":[],"timestamps":[],"urls":[{"display_url":"lmnr.ai","expanded_url":"http://lmnr.ai","url":"https://t.co/wr42XG9ubt","indices":[34,57]}],"user_mentions":[{"id_str":"113130846","name":"Y Combinator","screen_name":"ycombinator","indices":[72,84]}]},"extended_entities":{"media":[{"display_url":"pic.x.com/bmgCgdweDA","expanded_url":"https://x.com/skull8888888888/status/1809091806103228887/photo/1","id_str":"1809091802949169152","indices":[279,302],"media_key":"3_1809091802949169152","media_url_https":"https://pbs.twimg.com/media/GRsvaOjbMAAL1uF.jpg","type":"photo","url":"https://t.co/bmgCgdweDA","ext_media_availability":{"status":"Available"},"features":{"large":{"faces":[{"x":648,"y":385,"h":65,"w":65},{"x":251,"y":319,"h":354,"w":354}]},"medium":{"faces":[{"x":588,"y":349,"h":59,"w":59},{"x":228,"y":289,"h":321,"w":321}]},"small":{"faces":[{"x":333,"y":198,"h":33,"w":33},{"x":129,"y":164,"h":182,"w":182}]},"orig":{"faces":[{"x":648,"y":385,"h":65,"w":65},{"x":251,"y":319,"h":354,"w":354}]}},"sizes":{"large":{"h":990,"w":1321,"resize":"fit"},"medium":{"h":899,"w":1200,"resize":"fit"},"small":{"h":510,"w":680,"resize":"fit"},"thumb":{"h":150,"w":150,"resize":"crop"}},"original_info":{"height":990,"width":1321,"focus_rects":[{"x":0,"y":125,"w":1321,"h":740},{"x":0,"y":0,"w":990,"h":990},{"x":61,"y":0,"w":868,"h":990},{"x":248,"y":0,"w":495,"h":990},{"x":0,"y":0,"w":1321,"h":990}]},"media_results":{"result":{"media_key":"3_1809091802949169152"}}}]},"favorited":false,"lang":"en","possibly_sensitive":false,"possibly_sensitive_editable":true,"retweeted":false,"fact_check":null,"id":"1809091806103228887","view_count":46435,"bookmark_count":93,"created_at":1720156072000,"favorite_count":472,"quote_count":3,"reply_count":26,"retweet_count":19,"user_id_str":"993859188823601152","conversation_id_str":"1809091806103228887","full_text":"We are in SF to build Laminar AI (https://t.co/wr42XG9ubt) as a part of @ycombinator S24 batch!\n\nFeels surreal... YC always felt like an unreachable dream, but now here we are. If you are in SF let's catch up and talk about production ready, reliable LLM apps!\n#ycombinator #llm https://t.co/bmgCgdweDA","in_reply_to_user_id_str":null,"in_reply_to_status_id_str":null,"is_quote_status":0,"is_ai":null,"ai_score":null},{"bookmarked":false,"display_text_range":[0,277],"entities":{"hashtags":[],"media":[{"display_url":"pic.x.com/OE1KNLaBuF","expanded_url":"https://x.com/skull8888888888/status/1839398908138840306/photo/1","id_str":"1839398903923548160","indices":[278,301],"media_key":"3_1839398903923548160","media_url_https":"https://pbs.twimg.com/media/GYbbjrybIAAvhxd.jpg","type":"photo","url":"https://t.co/OE1KNLaBuF","ext_media_availability":{"status":"Available"},"features":{"large":{"faces":[{"x":407,"y":606,"h":140,"w":140},{"x":234,"y":594,"h":345,"w":345}]},"medium":{"faces":[{"x":386,"y":575,"h":132,"w":132},{"x":222,"y":563,"h":327,"w":327}]},"small":{"faces":[{"x":218,"y":326,"h":75,"w":75},{"x":125,"y":319,"h":185,"w":185}]},"orig":{"faces":[{"x":407,"y":606,"h":140,"w":140},{"x":234,"y":594,"h":345,"w":345}]}},"sizes":{"large":{"h":1264,"w":948,"resize":"fit"},"medium":{"h":1200,"w":900,"resize":"fit"},"small":{"h":680,"w":510,"resize":"fit"},"thumb":{"h":150,"w":150,"resize":"crop"}},"original_info":{"height":1264,"width":948,"focus_rects":[{"x":0,"y":525,"w":948,"h":531},{"x":0,"y":316,"w":948,"h":948},{"x":0,"y":183,"w":948,"h":1081},{"x":94,"y":0,"w":632,"h":1264},{"x":0,"y":0,"w":948,"h":1264}]},"media_results":{"result":{"media_key":"3_1839398903923548160"}}}],"symbols":[],"timestamps":[],"urls":[],"user_mentions":[{"id_str":"113130846","name":"Y Combinator","screen_name":"ycombinator","indices":[37,49]}]},"extended_entities":{"media":[{"display_url":"pic.x.com/OE1KNLaBuF","expanded_url":"https://x.com/skull8888888888/status/1839398908138840306/photo/1","id_str":"1839398903923548160","indices":[278,301],"media_key":"3_1839398903923548160","media_url_https":"https://pbs.twimg.com/media/GYbbjrybIAAvhxd.jpg","type":"photo","url":"https://t.co/OE1KNLaBuF","ext_media_availability":{"status":"Available"},"features":{"large":{"faces":[{"x":407,"y":606,"h":140,"w":140},{"x":234,"y":594,"h":345,"w":345}]},"medium":{"faces":[{"x":386,"y":575,"h":132,"w":132},{"x":222,"y":563,"h":327,"w":327}]},"small":{"faces":[{"x":218,"y":326,"h":75,"w":75},{"x":125,"y":319,"h":185,"w":185}]},"orig":{"faces":[{"x":407,"y":606,"h":140,"w":140},{"x":234,"y":594,"h":345,"w":345}]}},"sizes":{"large":{"h":1264,"w":948,"resize":"fit"},"medium":{"h":1200,"w":900,"resize":"fit"},"small":{"h":680,"w":510,"resize":"fit"},"thumb":{"h":150,"w":150,"resize":"crop"}},"original_info":{"height":1264,"width":948,"focus_rects":[{"x":0,"y":525,"w":948,"h":531},{"x":0,"y":316,"w":948,"h":948},{"x":0,"y":183,"w":948,"h":1081},{"x":94,"y":0,"w":632,"h":1264},{"x":0,"y":0,"w":948,"h":1264}]},"media_results":{"result":{"media_key":"3_1839398903923548160"}}}]},"favorited":false,"lang":"en","possibly_sensitive":false,"possibly_sensitive_editable":true,"retweeted":false,"fact_check":null,"id":"1839398908138840306","view_count":38560,"bookmark_count":29,"created_at":1727381848000,"favorite_count":371,"quote_count":0,"reply_count":12,"retweet_count":7,"user_id_str":"993859188823601152","conversation_id_str":"1839398908138840306","full_text":"We landed in sf 3 months ago to join @ycombinator S24 batch. Today was our demo day. It was an extremely rewarding 3 months. We are still pretty much in the beginning of our journey, but we are already backed by some incredible people and are very excited about the road ahead! https://t.co/OE1KNLaBuF","in_reply_to_user_id_str":null,"in_reply_to_status_id_str":null,"is_quote_status":0,"is_ai":null,"ai_score":null},{"bookmarked":false,"display_text_range":[0,203],"entities":{"hashtags":[],"symbols":[],"timestamps":[],"urls":[{"display_url":"lmnr.ai","expanded_url":"http://lmnr.ai","url":"https://t.co/wr42XG9ubt","indices":[0,23]},{"display_url":"cal.com/skull8888888/3…","expanded_url":"https://cal.com/skull8888888/30min","url":"https://t.co/jWM7W9aebS","indices":[180,203]}],"user_mentions":[]},"favorited":false,"lang":"en","possibly_sensitive":false,"possibly_sensitive_editable":true,"quoted_status_id_str":"1814713299440996720","quoted_status_permalink":{"url":"https://t.co/7b3fy2VnoA","expanded":"https://twitter.com/ycombinator/status/1814713299440996720","display":"x.com/ycombinator/st…"},"retweeted":false,"fact_check":null,"id":"1814717481753456797","view_count":14242,"bookmark_count":75,"created_at":1721497338000,"favorite_count":99,"quote_count":1,"reply_count":7,"retweet_count":10,"user_id_str":"993859188823601152","conversation_id_str":"1814717481753456797","full_text":"https://t.co/wr42XG9ubt is live on YC! Our goal is deliver the best developer experience for the AI devs, and help them ship reliable LLM agents 10x faster! Book a demo here -> https://t.co/jWM7W9aebS","in_reply_to_user_id_str":null,"in_reply_to_status_id_str":null,"is_quote_status":1,"is_ai":null,"ai_score":null},{"bookmarked":false,"display_text_range":[0,280],"entities":{"hashtags":[],"media":[{"display_url":"pic.x.com/Pn3Xbr2gu0","expanded_url":"https://x.com/skull8888888888/status/1827052433954238584/photo/1","id_str":"1827052429319532546","indices":[281,304],"media_key":"3_1827052429319532546","media_url_https":"https://pbs.twimg.com/media/GVr-gRua8AIskqh.jpg","type":"photo","url":"https://t.co/Pn3Xbr2gu0","ext_media_availability":{"status":"Available"},"features":{"large":{"faces":[]},"medium":{"faces":[]},"small":{"faces":[]},"orig":{"faces":[]}},"sizes":{"large":{"h":533,"w":800,"resize":"fit"},"medium":{"h":533,"w":800,"resize":"fit"},"small":{"h":453,"w":680,"resize":"fit"},"thumb":{"h":150,"w":150,"resize":"crop"}},"original_info":{"height":533,"width":800,"focus_rects":[{"x":0,"y":0,"w":800,"h":448},{"x":0,"y":0,"w":533,"h":533},{"x":0,"y":0,"w":468,"h":533},{"x":47,"y":0,"w":267,"h":533},{"x":0,"y":0,"w":800,"h":533}]},"media_results":{"result":{"media_key":"3_1827052429319532546"}}}],"symbols":[],"timestamps":[],"urls":[],"user_mentions":[{"id_str":"183749519","name":"Paul Graham","screen_name":"paulg","indices":[270,276]},{"id_str":"183749519","name":"Paul Graham","screen_name":"paulg","indices":[270,276]},{"id_str":"48964805","name":"Eliot Andres","screen_name":"EliotAndres","indices":[281,293]},{"id_str":"113130846","name":"Y Combinator","screen_name":"ycombinator","indices":[309,321]}]},"extended_entities":{"media":[{"display_url":"pic.x.com/Pn3Xbr2gu0","expanded_url":"https://x.com/skull8888888888/status/1827052433954238584/photo/1","id_str":"1827052429319532546","indices":[281,304],"media_key":"3_1827052429319532546","media_url_https":"https://pbs.twimg.com/media/GVr-gRua8AIskqh.jpg","type":"photo","url":"https://t.co/Pn3Xbr2gu0","ext_media_availability":{"status":"Available"},"features":{"large":{"faces":[]},"medium":{"faces":[]},"small":{"faces":[]},"orig":{"faces":[]}},"sizes":{"large":{"h":533,"w":800,"resize":"fit"},"medium":{"h":533,"w":800,"resize":"fit"},"small":{"h":453,"w":680,"resize":"fit"},"thumb":{"h":150,"w":150,"resize":"crop"}},"original_info":{"height":533,"width":800,"focus_rects":[{"x":0,"y":0,"w":800,"h":448},{"x":0,"y":0,"w":533,"h":533},{"x":0,"y":0,"w":468,"h":533},{"x":47,"y":0,"w":267,"h":533},{"x":0,"y":0,"w":800,"h":533}]},"media_results":{"result":{"media_key":"3_1827052429319532546"}}}]},"favorited":false,"lang":"en","possibly_sensitive":false,"possibly_sensitive_editable":true,"retweeted":false,"fact_check":null,"id":"1827052433954238584","view_count":242174,"bookmark_count":231,"created_at":1724438219000,"favorite_count":285,"quote_count":3,"reply_count":7,"retweet_count":6,"user_id_str":"993859188823601152","conversation_id_str":"1827052433954238584","full_text":"In the past two weeks, we talked to a bunch of devs and pushed Laminar's pipeline builder to the limit only realize that the best orchestrator for LLM apps/agents is literally just Python. Then, the soul searching has started ... Luckily 2 things happened: we talked to @paulg and @EliotAndres gave a talk at @ycombinator about Photoroom's early days 🧵","in_reply_to_user_id_str":null,"in_reply_to_status_id_str":null,"is_quote_status":0,"is_ai":null,"ai_score":null},{"bookmarked":false,"display_text_range":[0,51],"entities":{"hashtags":[],"media":[{"display_url":"pic.x.com/z17A67O0iD","expanded_url":"https://x.com/skull8888888888/status/1831538115363889519/photo/1","id_str":"1831538110443798529","indices":[52,75],"media_key":"3_1831538110443798529","media_url_https":"https://pbs.twimg.com/media/GWruNSGXwAE-yYQ.png","type":"photo","url":"https://t.co/z17A67O0iD","ext_media_availability":{"status":"Available"},"features":{"large":{"faces":[]},"medium":{"faces":[]},"small":{"faces":[]},"orig":{"faces":[]}},"sizes":{"large":{"h":221,"w":846,"resize":"fit"},"medium":{"h":221,"w":846,"resize":"fit"},"small":{"h":178,"w":680,"resize":"fit"},"thumb":{"h":150,"w":150,"resize":"crop"}},"original_info":{"height":221,"width":846,"focus_rects":[{"x":0,"y":0,"w":395,"h":221},{"x":0,"y":0,"w":221,"h":221},{"x":8,"y":0,"w":194,"h":221},{"x":50,"y":0,"w":111,"h":221},{"x":0,"y":0,"w":846,"h":221}]},"media_results":{"result":{"media_key":"3_1831538110443798529"}}}],"symbols":[],"timestamps":[],"urls":[],"user_mentions":[]},"extended_entities":{"media":[{"display_url":"pic.x.com/z17A67O0iD","expanded_url":"https://x.com/skull8888888888/status/1831538115363889519/photo/1","id_str":"1831538110443798529","indices":[52,75],"media_key":"3_1831538110443798529","media_url_https":"https://pbs.twimg.com/media/GWruNSGXwAE-yYQ.png","type":"photo","url":"https://t.co/z17A67O0iD","ext_media_availability":{"status":"Available"},"features":{"large":{"faces":[]},"medium":{"faces":[]},"small":{"faces":[]},"orig":{"faces":[]}},"sizes":{"large":{"h":221,"w":846,"resize":"fit"},"medium":{"h":221,"w":846,"resize":"fit"},"small":{"h":178,"w":680,"resize":"fit"},"thumb":{"h":150,"w":150,"resize":"crop"}},"original_info":{"height":221,"width":846,"focus_rects":[{"x":0,"y":0,"w":395,"h":221},{"x":0,"y":0,"w":221,"h":221},{"x":8,"y":0,"w":194,"h":221},{"x":50,"y":0,"w":111,"h":221},{"x":0,"y":0,"w":846,"h":221}]},"media_results":{"result":{"media_key":"3_1831538110443798529"}}}]},"favorited":false,"lang":"en","possibly_sensitive":false,"possibly_sensitive_editable":true,"retweeted":false,"fact_check":null,"id":"1831538115363889519","view_count":3702,"bookmark_count":2,"created_at":1725507689000,"favorite_count":34,"quote_count":0,"reply_count":7,"retweet_count":0,"user_id_str":"993859188823601152","conversation_id_str":"1831538115363889519","full_text":"Laminar is trending on the top page of Hacker News! https://t.co/z17A67O0iD","in_reply_to_user_id_str":null,"in_reply_to_status_id_str":null,"is_quote_status":0,"is_ai":null,"ai_score":null},{"bookmarked":false,"display_text_range":[0,276],"entities":{"hashtags":[],"media":[{"display_url":"pic.x.com/4aeDGRyfaI","expanded_url":"https://x.com/skull8888888888/status/1815129689444524069/photo/1","id_str":"1815129685128593408","indices":[277,300],"media_key":"3_1815129685128593408","media_url_https":"https://pbs.twimg.com/media/GTCi1OdbQAAACYS.jpg","type":"photo","url":"https://t.co/4aeDGRyfaI","ext_media_availability":{"status":"Available"},"features":{"large":{"faces":[{"x":769,"y":805,"h":69,"w":69}]},"medium":{"faces":[{"x":450,"y":472,"h":40,"w":40}]},"small":{"faces":[{"x":255,"y":267,"h":23,"w":23}]},"orig":{"faces":[{"x":908,"y":951,"h":82,"w":82}]}},"sizes":{"large":{"h":1167,"w":2048,"resize":"fit"},"medium":{"h":684,"w":1200,"resize":"fit"},"small":{"h":387,"w":680,"resize":"fit"},"thumb":{"h":150,"w":150,"resize":"crop"}},"original_info":{"height":1377,"width":2417,"focus_rects":[{"x":0,"y":23,"w":2417,"h":1354},{"x":0,"y":0,"w":1377,"h":1377},{"x":60,"y":0,"w":1208,"h":1377},{"x":320,"y":0,"w":689,"h":1377},{"x":0,"y":0,"w":2417,"h":1377}]},"media_results":{"result":{"media_key":"3_1815129685128593408"}}}],"symbols":[],"timestamps":[],"urls":[{"display_url":"docs.lmnr.ai/tutorials/firs…","expanded_url":"https://docs.lmnr.ai/tutorials/first-pipeline#deploy-your-pipeline","url":"https://t.co/LtcLk44DCO","indices":[228,251]},{"display_url":"docs.lmnr.ai/tutorials/firs…","expanded_url":"https://docs.lmnr.ai/tutorials/first-pipeline#deploy-your-pipeline","url":"https://t.co/BskyM3UMZn","indices":[225,248]},{"display_url":"lmnr.ai/pub/c1724feb-5…","expanded_url":"https://www.lmnr.ai/pub/c1724feb-568b-4453-a8a5-5e14bbebc444","url":"https://t.co/1q6RnfZW5X","indices":[274,297]}],"user_mentions":[{"id_str":"1612573268560707586","name":"Boundary ML","screen_name":"boundaryML","indices":[25,36]},{"id_str":"1612573268560707586","name":"Boundary ML","screen_name":"boundaryML","indices":[25,36]}]},"extended_entities":{"media":[{"display_url":"pic.x.com/4aeDGRyfaI","expanded_url":"https://x.com/skull8888888888/status/1815129689444524069/photo/1","id_str":"1815129685128593408","indices":[277,300],"media_key":"3_1815129685128593408","media_url_https":"https://pbs.twimg.com/media/GTCi1OdbQAAACYS.jpg","type":"photo","url":"https://t.co/4aeDGRyfaI","ext_media_availability":{"status":"Available"},"features":{"large":{"faces":[{"x":769,"y":805,"h":69,"w":69}]},"medium":{"faces":[{"x":450,"y":472,"h":40,"w":40}]},"small":{"faces":[{"x":255,"y":267,"h":23,"w":23}]},"orig":{"faces":[{"x":908,"y":951,"h":82,"w":82}]}},"sizes":{"large":{"h":1167,"w":2048,"resize":"fit"},"medium":{"h":684,"w":1200,"resize":"fit"},"small":{"h":387,"w":680,"resize":"fit"},"thumb":{"h":150,"w":150,"resize":"crop"}},"original_info":{"height":1377,"width":2417,"focus_rects":[{"x":0,"y":23,"w":2417,"h":1354},{"x":0,"y":0,"w":1377,"h":1377},{"x":60,"y":0,"w":1208,"h":1377},{"x":320,"y":0,"w":689,"h":1377},{"x":0,"y":0,"w":2417,"h":1377}]},"media_results":{"result":{"media_key":"3_1815129685128593408"}}}]},"favorited":false,"lang":"en","possibly_sensitive":false,"possibly_sensitive_editable":true,"retweeted":false,"fact_check":null,"id":"1815129689444524069","view_count":2492,"bookmark_count":6,"created_at":1721595616000,"favorite_count":18,"quote_count":1,"reply_count":4,"retweet_count":1,"user_id_str":"993859188823601152","conversation_id_str":"1815129689444524069","full_text":"We are huge fans of BAML @boundaryML and integrated them directly into Laminar. You can effortlessly enforce structured output with BAML syntax. Check out this tutorial on how to use LLM as a router with structured output -> https://t.co/BskyM3UMZn. Public pipeline is here https://t.co/1q6RnfZW5X.","in_reply_to_user_id_str":null,"in_reply_to_status_id_str":null,"is_quote_status":0,"is_ai":null,"ai_score":null},{"bookmarked":false,"display_text_range":[0,205],"entities":{"hashtags":[],"media":[{"display_url":"pic.x.com/d9sUYVI0o6","expanded_url":"https://x.com/skull8888888888/status/1851885622656668036/photo/1","id_str":"1851885619460608008","indices":[206,229],"media_key":"3_1851885619460608008","media_url_https":"https://pbs.twimg.com/media/GbM4KMCakAgBdMk.jpg","type":"photo","url":"https://t.co/d9sUYVI0o6","ext_media_availability":{"status":"Available"},"features":{"large":{"faces":[{"x":104,"y":453,"h":277,"w":277}]},"medium":{"faces":[{"x":75,"y":329,"h":201,"w":201}]},"small":{"faces":[{"x":42,"y":186,"h":114,"w":114}]},"orig":{"faces":[{"x":104,"y":453,"h":277,"w":277}]}},"sizes":{"large":{"h":1238,"w":1651,"resize":"fit"},"medium":{"h":900,"w":1200,"resize":"fit"},"small":{"h":510,"w":680,"resize":"fit"},"thumb":{"h":150,"w":150,"resize":"crop"}},"original_info":{"height":1238,"width":1651,"focus_rects":[{"x":0,"y":239,"w":1651,"h":925},{"x":413,"y":0,"w":1238,"h":1238},{"x":565,"y":0,"w":1086,"h":1238},{"x":805,"y":0,"w":619,"h":1238},{"x":0,"y":0,"w":1651,"h":1238}]},"media_results":{"result":{"media_key":"3_1851885619460608008"}}}],"symbols":[],"timestamps":[],"urls":[{"display_url":"producthunt.com/posts/laminar-…","expanded_url":"https://www.producthunt.com/posts/laminar-yc-s24","url":"https://t.co/MKZg9ngTwx","indices":[69,92]}],"user_mentions":[{"id_str":"113130846","name":"Y Combinator","screen_name":"ycombinator","indices":[166,178]}]},"extended_entities":{"media":[{"display_url":"pic.x.com/d9sUYVI0o6","expanded_url":"https://x.com/skull8888888888/status/1851885622656668036/photo/1","id_str":"1851885619460608008","indices":[206,229],"media_key":"3_1851885619460608008","media_url_https":"https://pbs.twimg.com/media/GbM4KMCakAgBdMk.jpg","type":"photo","url":"https://t.co/d9sUYVI0o6","ext_media_availability":{"status":"Available"},"features":{"large":{"faces":[{"x":104,"y":453,"h":277,"w":277}]},"medium":{"faces":[{"x":75,"y":329,"h":201,"w":201}]},"small":{"faces":[{"x":42,"y":186,"h":114,"w":114}]},"orig":{"faces":[{"x":104,"y":453,"h":277,"w":277}]}},"sizes":{"large":{"h":1238,"w":1651,"resize":"fit"},"medium":{"h":900,"w":1200,"resize":"fit"},"small":{"h":510,"w":680,"resize":"fit"},"thumb":{"h":150,"w":150,"resize":"crop"}},"original_info":{"height":1238,"width":1651,"focus_rects":[{"x":0,"y":239,"w":1651,"h":925},{"x":413,"y":0,"w":1238,"h":1238},{"x":565,"y":0,"w":1086,"h":1238},{"x":805,"y":0,"w":619,"h":1238},{"x":0,"y":0,"w":1651,"h":1238}]},"media_results":{"result":{"media_key":"3_1851885619460608008"}}}]},"favorited":false,"lang":"en","possibly_sensitive":false,"possibly_sensitive_editable":true,"retweeted":false,"fact_check":null,"id":"1851885622656668036","view_count":1162,"bookmark_count":1,"created_at":1730358913000,"favorite_count":24,"quote_count":1,"reply_count":4,"retweet_count":2,"user_id_str":"993859188823601152","conversation_id_str":"1851885622656668036","full_text":"12AM SF time, we stacked on ramen and launching on ProductHunt -> https://t.co/MKZg9ngTwx. We would really love your support!\nIt's been a months since we finished @ycombinator but we ship even more now! https://t.co/d9sUYVI0o6","in_reply_to_user_id_str":null,"in_reply_to_status_id_str":null,"is_quote_status":0,"is_ai":null,"ai_score":null},{"bookmarked":false,"display_text_range":[0,150],"entities":{"hashtags":[],"media":[{"display_url":"pic.x.com/5hhoWeWdRC","expanded_url":"https://x.com/skull8888888888/status/1811887830060458292/photo/1","id_str":"1811887824943153152","indices":[151,174],"media_key":"3_1811887824943153152","media_url_https":"https://pbs.twimg.com/media/GSUeYIKXgAA6KVD.jpg","type":"photo","url":"https://t.co/5hhoWeWdRC","ext_media_availability":{"status":"Available"},"features":{"large":{"faces":[{"x":888,"y":405,"h":42,"w":42},{"x":583,"y":497,"h":37,"w":37},{"x":463,"y":203,"h":79,"w":79},{"x":667,"y":187,"h":95,"w":95},{"x":300,"y":203,"h":86,"w":86},{"x":837,"y":231,"h":104,"w":104},{"x":95,"y":199,"h":110,"w":110}]},"medium":{"faces":[{"x":888,"y":405,"h":42,"w":42},{"x":583,"y":497,"h":37,"w":37},{"x":463,"y":203,"h":79,"w":79},{"x":667,"y":187,"h":95,"w":95},{"x":300,"y":203,"h":86,"w":86},{"x":837,"y":231,"h":104,"w":104},{"x":95,"y":199,"h":110,"w":110}]},"small":{"faces":[{"x":571,"y":260,"h":27,"w":27},{"x":375,"y":320,"h":23,"w":23},{"x":298,"y":130,"h":50,"w":50},{"x":429,"y":120,"h":61,"w":61},{"x":193,"y":130,"h":55,"w":55},{"x":538,"y":148,"h":66,"w":66},{"x":61,"y":128,"h":70,"w":70}]},"orig":{"faces":[{"x":888,"y":405,"h":42,"w":42},{"x":583,"y":497,"h":37,"w":37},{"x":463,"y":203,"h":79,"w":79},{"x":667,"y":187,"h":95,"w":95},{"x":300,"y":203,"h":86,"w":86},{"x":837,"y":231,"h":104,"w":104},{"x":95,"y":199,"h":110,"w":110}]}},"sizes":{"large":{"h":792,"w":1056,"resize":"fit"},"medium":{"h":792,"w":1056,"resize":"fit"},"small":{"h":510,"w":680,"resize":"fit"},"thumb":{"h":150,"w":150,"resize":"crop"}},"original_info":{"height":792,"width":1056,"focus_rects":[{"x":0,"y":48,"w":1056,"h":591},{"x":264,"y":0,"w":792,"h":792},{"x":361,"y":0,"w":695,"h":792},{"x":660,"y":0,"w":396,"h":792},{"x":0,"y":0,"w":1056,"h":792}]},"media_results":{"result":{"media_key":"3_1811887824943153152"}}}],"symbols":[],"timestamps":[],"urls":[],"user_mentions":[{"id_str":"113130846","name":"Y Combinator","screen_name":"ycombinator","indices":[29,41]},{"id_str":"3587741","name":"Jared Friedman","screen_name":"snowmaker","indices":[112,122]},{"id_str":"11768582","name":"Garry Tan","screen_name":"garrytan","indices":[128,137]}]},"extended_entities":{"media":[{"display_url":"pic.x.com/5hhoWeWdRC","expanded_url":"https://x.com/skull8888888888/status/1811887830060458292/photo/1","id_str":"1811887824943153152","indices":[151,174],"media_key":"3_1811887824943153152","media_url_https":"https://pbs.twimg.com/media/GSUeYIKXgAA6KVD.jpg","type":"photo","url":"https://t.co/5hhoWeWdRC","ext_media_availability":{"status":"Available"},"features":{"large":{"faces":[{"x":888,"y":405,"h":42,"w":42},{"x":583,"y":497,"h":37,"w":37},{"x":463,"y":203,"h":79,"w":79},{"x":667,"y":187,"h":95,"w":95},{"x":300,"y":203,"h":86,"w":86},{"x":837,"y":231,"h":104,"w":104},{"x":95,"y":199,"h":110,"w":110}]},"medium":{"faces":[{"x":888,"y":405,"h":42,"w":42},{"x":583,"y":497,"h":37,"w":37},{"x":463,"y":203,"h":79,"w":79},{"x":667,"y":187,"h":95,"w":95},{"x":300,"y":203,"h":86,"w":86},{"x":837,"y":231,"h":104,"w":104},{"x":95,"y":199,"h":110,"w":110}]},"small":{"faces":[{"x":571,"y":260,"h":27,"w":27},{"x":375,"y":320,"h":23,"w":23},{"x":298,"y":130,"h":50,"w":50},{"x":429,"y":120,"h":61,"w":61},{"x":193,"y":130,"h":55,"w":55},{"x":538,"y":148,"h":66,"w":66},{"x":61,"y":128,"h":70,"w":70}]},"orig":{"faces":[{"x":888,"y":405,"h":42,"w":42},{"x":583,"y":497,"h":37,"w":37},{"x":463,"y":203,"h":79,"w":79},{"x":667,"y":187,"h":95,"w":95},{"x":300,"y":203,"h":86,"w":86},{"x":837,"y":231,"h":104,"w":104},{"x":95,"y":199,"h":110,"w":110}]}},"sizes":{"large":{"h":792,"w":1056,"resize":"fit"},"medium":{"h":792,"w":1056,"resize":"fit"},"small":{"h":510,"w":680,"resize":"fit"},"thumb":{"h":150,"w":150,"resize":"crop"}},"original_info":{"height":792,"width":1056,"focus_rects":[{"x":0,"y":48,"w":1056,"h":591},{"x":264,"y":0,"w":792,"h":792},{"x":361,"y":0,"w":695,"h":792},{"x":660,"y":0,"w":396,"h":792},{"x":0,"y":0,"w":1056,"h":792}]},"media_results":{"result":{"media_key":"3_1811887824943153152"}}}]},"favorited":false,"lang":"en","possibly_sensitive":false,"possibly_sensitive_editable":true,"retweeted":false,"fact_check":null,"id":"1811887830060458292","view_count":11896,"bookmark_count":2,"created_at":1720822696000,"favorite_count":59,"quote_count":0,"reply_count":3,"retweet_count":3,"user_id_str":"993859188823601152","conversation_id_str":"1811887830060458292","full_text":"We started the second day of @ycombinator S24 retreat with un-conference about demystifying Kazakhstan. Thanks @snowmaker and @garrytan for coming! https://t.co/5hhoWeWdRC","in_reply_to_user_id_str":null,"in_reply_to_status_id_str":null,"is_quote_status":0,"is_ai":null,"ai_score":null},{"bookmarked":false,"display_text_range":[0,64],"entities":{"hashtags":[],"media":[{"display_url":"pic.x.com/5AQPREJW6I","expanded_url":"https://x.com/skull8888888888/status/1808705127911674177/photo/1","id_str":"1808705124321349632","indices":[65,88],"media_key":"3_1808705124321349632","media_url_https":"https://pbs.twimg.com/media/GRnPukaaUAApA1q.jpg","type":"photo","url":"https://t.co/5AQPREJW6I","ext_media_availability":{"status":"Available"},"features":{"large":{"faces":[{"x":6,"y":739,"h":164,"w":164},{"x":12,"y":804,"h":161,"w":161},{"x":621,"y":1055,"h":164,"w":164},{"x":15,"y":1119,"h":172,"w":172},{"x":20,"y":663,"h":194,"w":194}]},"medium":{"faces":[{"x":4,"y":557,"h":123,"w":123},{"x":9,"y":606,"h":121,"w":121},{"x":468,"y":796,"h":123,"w":123},{"x":11,"y":844,"h":129,"w":129},{"x":15,"y":500,"h":146,"w":146}]},"small":{"faces":[{"x":2,"y":316,"h":70,"w":70},{"x":5,"y":343,"h":68,"w":68},{"x":265,"y":451,"h":70,"w":70},{"x":6,"y":478,"h":73,"w":73},{"x":8,"y":283,"h":82,"w":82}]},"orig":{"faces":[{"x":6,"y":739,"h":164,"w":164},{"x":12,"y":804,"h":161,"w":161},{"x":621,"y":1055,"h":164,"w":164},{"x":15,"y":1119,"h":172,"w":172},{"x":20,"y":663,"h":194,"w":194}]}},"sizes":{"large":{"h":1480,"w":1590,"resize":"fit"},"medium":{"h":1117,"w":1200,"resize":"fit"},"small":{"h":633,"w":680,"resize":"fit"},"thumb":{"h":150,"w":150,"resize":"crop"}},"original_info":{"height":1480,"width":1590,"focus_rects":[{"x":0,"y":590,"w":1590,"h":890},{"x":0,"y":0,"w":1480,"h":1480},{"x":0,"y":0,"w":1298,"h":1480},{"x":0,"y":0,"w":740,"h":1480},{"x":0,"y":0,"w":1590,"h":1480}]},"media_results":{"result":{"media_key":"3_1808705124321349632"}}}],"symbols":[],"timestamps":[],"urls":[{"display_url":"lmnr.ai","expanded_url":"https://www.lmnr.ai/","url":"https://t.co/bBc1luLIon","indices":[41,64]}],"user_mentions":[]},"extended_entities":{"media":[{"display_url":"pic.x.com/5AQPREJW6I","expanded_url":"https://x.com/skull8888888888/status/1808705127911674177/photo/1","id_str":"1808705124321349632","indices":[65,88],"media_key":"3_1808705124321349632","media_url_https":"https://pbs.twimg.com/media/GRnPukaaUAApA1q.jpg","type":"photo","url":"https://t.co/5AQPREJW6I","ext_media_availability":{"status":"Available"},"features":{"large":{"faces":[{"x":6,"y":739,"h":164,"w":164},{"x":12,"y":804,"h":161,"w":161},{"x":621,"y":1055,"h":164,"w":164},{"x":15,"y":1119,"h":172,"w":172},{"x":20,"y":663,"h":194,"w":194}]},"medium":{"faces":[{"x":4,"y":557,"h":123,"w":123},{"x":9,"y":606,"h":121,"w":121},{"x":468,"y":796,"h":123,"w":123},{"x":11,"y":844,"h":129,"w":129},{"x":15,"y":500,"h":146,"w":146}]},"small":{"faces":[{"x":2,"y":316,"h":70,"w":70},{"x":5,"y":343,"h":68,"w":68},{"x":265,"y":451,"h":70,"w":70},{"x":6,"y":478,"h":73,"w":73},{"x":8,"y":283,"h":82,"w":82}]},"orig":{"faces":[{"x":6,"y":739,"h":164,"w":164},{"x":12,"y":804,"h":161,"w":161},{"x":621,"y":1055,"h":164,"w":164},{"x":15,"y":1119,"h":172,"w":172},{"x":20,"y":663,"h":194,"w":194}]}},"sizes":{"large":{"h":1480,"w":1590,"resize":"fit"},"medium":{"h":1117,"w":1200,"resize":"fit"},"small":{"h":633,"w":680,"resize":"fit"},"thumb":{"h":150,"w":150,"resize":"crop"}},"original_info":{"height":1480,"width":1590,"focus_rects":[{"x":0,"y":590,"w":1590,"h":890},{"x":0,"y":0,"w":1480,"h":1480},{"x":0,"y":0,"w":1298,"h":1480},{"x":0,"y":0,"w":740,"h":1480},{"x":0,"y":0,"w":1590,"h":1480}]},"media_results":{"result":{"media_key":"3_1808705124321349632"}}}]},"favorited":false,"lang":"en","possibly_sensitive":false,"possibly_sensitive_editable":true,"retweeted":false,"fact_check":null,"id":"1808705127911674177","view_count":1022,"bookmark_count":0,"created_at":1720063881000,"favorite_count":8,"quote_count":0,"reply_count":3,"retweet_count":0,"user_id_str":"993859188823601152","conversation_id_str":"1808705127911674177","full_text":"Bedrock Anthropic is live on Laminar AI!\nhttps://t.co/bBc1luLIon https://t.co/5AQPREJW6I","in_reply_to_user_id_str":null,"in_reply_to_status_id_str":null,"is_quote_status":0,"is_ai":null,"ai_score":null},{"bookmarked":false,"display_text_range":[0,123],"entities":{"hashtags":[],"symbols":[],"timestamps":[],"urls":[],"user_mentions":[]},"favorited":false,"lang":"en","retweeted":false,"fact_check":null,"id":"1823157070474129416","view_count":2352,"bookmark_count":0,"created_at":1723509492000,"favorite_count":20,"quote_count":0,"reply_count":3,"retweet_count":0,"user_id_str":"993859188823601152","conversation_id_str":"1823157070474129416","full_text":"we are entering the \"chewing glass\" phase. We think we've built something really cool, but selling it is an ultimate grind.","in_reply_to_user_id_str":null,"in_reply_to_status_id_str":null,"is_quote_status":0,"is_ai":null,"ai_score":null},{"bookmarked":false,"display_text_range":[0,268],"entities":{"hashtags":[],"media":[{"display_url":"pic.x.com/rt9D1M1zsH","expanded_url":"https://x.com/skull8888888888/status/1864393235571069220/photo/1","id_str":"1864393231674560512","indices":[269,292],"media_key":"3_1864393231674560512","media_url_https":"https://pbs.twimg.com/media/Gd-nxCea0AAqwbn.jpg","type":"photo","url":"https://t.co/rt9D1M1zsH","ext_media_availability":{"status":"Available"},"features":{"large":{"faces":[]},"medium":{"faces":[]},"small":{"faces":[]},"orig":{"faces":[]}},"sizes":{"large":{"h":864,"w":1536,"resize":"fit"},"medium":{"h":675,"w":1200,"resize":"fit"},"small":{"h":383,"w":680,"resize":"fit"},"thumb":{"h":150,"w":150,"resize":"crop"}},"original_info":{"height":864,"width":1536,"focus_rects":[{"x":0,"y":0,"w":1536,"h":860},{"x":374,"y":0,"w":864,"h":864},{"x":427,"y":0,"w":758,"h":864},{"x":590,"y":0,"w":432,"h":864},{"x":0,"y":0,"w":1536,"h":864}]},"media_results":{"result":{"media_key":"3_1864393231674560512"}}}],"symbols":[],"timestamps":[],"urls":[],"user_mentions":[{"id_str":"1338631899422617600","name":"Qdrant","screen_name":"qdrant_engine","indices":[254,268]}]},"extended_entities":{"media":[{"display_url":"pic.x.com/rt9D1M1zsH","expanded_url":"https://x.com/skull8888888888/status/1864393235571069220/photo/1","id_str":"1864393231674560512","indices":[269,292],"media_key":"3_1864393231674560512","media_url_https":"https://pbs.twimg.com/media/Gd-nxCea0AAqwbn.jpg","type":"photo","url":"https://t.co/rt9D1M1zsH","ext_media_availability":{"status":"Available"},"features":{"large":{"faces":[]},"medium":{"faces":[]},"small":{"faces":[]},"orig":{"faces":[]}},"sizes":{"large":{"h":864,"w":1536,"resize":"fit"},"medium":{"h":675,"w":1200,"resize":"fit"},"small":{"h":383,"w":680,"resize":"fit"},"thumb":{"h":150,"w":150,"resize":"crop"}},"original_info":{"height":864,"width":1536,"focus_rects":[{"x":0,"y":0,"w":1536,"h":860},{"x":374,"y":0,"w":864,"h":864},{"x":427,"y":0,"w":758,"h":864},{"x":590,"y":0,"w":432,"h":864},{"x":0,"y":0,"w":1536,"h":864}]},"media_results":{"result":{"media_key":"3_1864393231674560512"}}}]},"favorited":false,"lang":"en","possibly_sensitive":false,"possibly_sensitive_editable":true,"retweeted":false,"fact_check":null,"id":"1864393235571069220","view_count":807,"bookmark_count":4,"created_at":1733340960000,"favorite_count":13,"quote_count":0,"reply_count":3,"retweet_count":2,"user_id_str":"993859188823601152","conversation_id_str":"1864393235571069220","full_text":"Laminar Launch week #1, Day 3\n\nToday we're releasing semantic retrieval over datasets.\n\nYou can now \n- export trace data to Laminar datasets\n- index them\n- query via API for few-shot examples to improve your prompts!\nAnd it's all open-source! Powered by @qdrant_engine https://t.co/rt9D1M1zsH","in_reply_to_user_id_str":null,"in_reply_to_status_id_str":null,"is_quote_status":0,"is_ai":null,"ai_score":null},{"bookmarked":false,"display_text_range":[0,275],"entities":{"hashtags":[],"media":[{"display_url":"pic.x.com/sepEipjO5d","expanded_url":"https://x.com/skull8888888888/status/1864780229077799182/photo/1","id_str":"1864780225978286080","indices":[276,299],"media_key":"3_1864780225978286080","media_url_https":"https://pbs.twimg.com/media/GeEHvEmbwAAVyyj.jpg","type":"photo","url":"https://t.co/sepEipjO5d","ext_media_availability":{"status":"Available"},"features":{"large":{"faces":[]},"medium":{"faces":[]},"small":{"faces":[]},"orig":{"faces":[]}},"sizes":{"large":{"h":864,"w":1536,"resize":"fit"},"medium":{"h":675,"w":1200,"resize":"fit"},"small":{"h":383,"w":680,"resize":"fit"},"thumb":{"h":150,"w":150,"resize":"crop"}},"original_info":{"height":864,"width":1536,"focus_rects":[{"x":0,"y":0,"w":1536,"h":860},{"x":297,"y":0,"w":864,"h":864},{"x":350,"y":0,"w":758,"h":864},{"x":513,"y":0,"w":432,"h":864},{"x":0,"y":0,"w":1536,"h":864}]},"media_results":{"result":{"media_key":"3_1864780225978286080"}}}],"symbols":[],"timestamps":[],"urls":[],"user_mentions":[{"id_str":"1219566488325017602","name":"Supabase","screen_name":"supabase","indices":[19,28]},{"id_str":"1219566488325017602","name":"Supabase","screen_name":"supabase","indices":[19,28]}]},"extended_entities":{"media":[{"display_url":"pic.x.com/sepEipjO5d","expanded_url":"https://x.com/skull8888888888/status/1864780229077799182/photo/1","id_str":"1864780225978286080","indices":[276,299],"media_key":"3_1864780225978286080","media_url_https":"https://pbs.twimg.com/media/GeEHvEmbwAAVyyj.jpg","type":"photo","url":"https://t.co/sepEipjO5d","ext_media_availability":{"status":"Available"},"features":{"large":{"faces":[]},"medium":{"faces":[]},"small":{"faces":[]},"orig":{"faces":[]}},"sizes":{"large":{"h":864,"w":1536,"resize":"fit"},"medium":{"h":675,"w":1200,"resize":"fit"},"small":{"h":383,"w":680,"resize":"fit"},"thumb":{"h":150,"w":150,"resize":"crop"}},"original_info":{"height":864,"width":1536,"focus_rects":[{"x":0,"y":0,"w":1536,"h":860},{"x":297,"y":0,"w":864,"h":864},{"x":350,"y":0,"w":758,"h":864},{"x":513,"y":0,"w":432,"h":864},{"x":0,"y":0,"w":1536,"h":864}]},"media_results":{"result":{"media_key":"3_1864780225978286080"}}}]},"favorited":false,"lang":"en","possibly_sensitive":false,"possibly_sensitive_editable":true,"retweeted":false,"fact_check":null,"id":"1864780229077799182","view_count":942,"bookmark_count":0,"created_at":1733433227000,"favorite_count":21,"quote_count":0,"reply_count":3,"retweet_count":3,"user_id_str":"993859188823601152","conversation_id_str":"1864780229077799182","full_text":"Laminar LW #1, D4, @supabase mega Launch week continues!\n\nToday we're releasing Labeling Queues\n- UI for fast labeling\n- Push data from traces and evals to queue\n- **Human labels as evaluations** - when human labels data, it goes directly to evals\n- Automatically add span to datasets after labeling","in_reply_to_user_id_str":null,"in_reply_to_status_id_str":null,"is_quote_status":0,"is_ai":null,"ai_score":null},{"bookmarked":false,"display_text_range":[0,33],"entities":{"hashtags":[],"symbols":[],"timestamps":[],"urls":[],"user_mentions":[]},"favorited":false,"lang":"en","retweeted":false,"fact_check":null,"id":"1960850550850752551","view_count":315,"bookmark_count":1,"created_at":1756338176000,"favorite_count":2,"quote_count":0,"reply_count":3,"retweet_count":0,"user_id_str":"993859188823601152","conversation_id_str":"1960850550850752551","full_text":"how to get better at cold emails?","in_reply_to_user_id_str":null,"in_reply_to_status_id_str":null,"is_quote_status":0,"is_ai":null,"ai_score":null}],"activities":{"nreplies":[{"label":"2025-10-22","value":0,"startTime":1761004800000,"endTime":1761091200000,"tweets":[]},{"label":"2025-10-23","value":0,"startTime":1761091200000,"endTime":1761177600000,"tweets":[]},{"label":"2025-10-24","value":0,"startTime":1761177600000,"endTime":1761264000000,"tweets":[]},{"label":"2025-10-25","value":0,"startTime":1761264000000,"endTime":1761350400000,"tweets":[]},{"label":"2025-10-26","value":0,"startTime":1761350400000,"endTime":1761436800000,"tweets":[]},{"label":"2025-10-27","value":0,"startTime":1761436800000,"endTime":1761523200000,"tweets":[]},{"label":"2025-10-28","value":1,"startTime":1761523200000,"endTime":1761609600000,"tweets":[{"bookmarked":false,"display_text_range":[0,13],"entities":{"hashtags":[],"media":[{"display_url":"pic.x.com/bCL3vTLZLB","expanded_url":"https://x.com/skull8888888888/status/1982790775256526876/photo/1","id_str":"1982790771485847552","indices":[14,37],"media_key":"3_1982790771485847552","media_url_https":"https://pbs.twimg.com/media/G4RJs45WMAAfwaf.jpg","type":"photo","url":"https://t.co/bCL3vTLZLB","ext_media_availability":{"status":"Available"},"features":{"large":{"faces":[]},"medium":{"faces":[]},"small":{"faces":[]},"orig":{"faces":[]}},"sizes":{"large":{"h":259,"w":1307,"resize":"fit"},"medium":{"h":238,"w":1200,"resize":"fit"},"small":{"h":135,"w":680,"resize":"fit"},"thumb":{"h":150,"w":150,"resize":"crop"}},"original_info":{"height":259,"width":1307,"focus_rects":[{"x":0,"y":0,"w":463,"h":259},{"x":34,"y":0,"w":259,"h":259},{"x":50,"y":0,"w":227,"h":259},{"x":98,"y":0,"w":130,"h":259},{"x":0,"y":0,"w":1307,"h":259}]},"media_results":{"result":{"media_key":"3_1982790771485847552"}}}],"symbols":[],"timestamps":[],"urls":[],"user_mentions":[]},"extended_entities":{"media":[{"display_url":"pic.x.com/bCL3vTLZLB","expanded_url":"https://x.com/skull8888888888/status/1982790775256526876/photo/1","id_str":"1982790771485847552","indices":[14,37],"media_key":"3_1982790771485847552","media_url_https":"https://pbs.twimg.com/media/G4RJs45WMAAfwaf.jpg","type":"photo","url":"https://t.co/bCL3vTLZLB","ext_media_availability":{"status":"Available"},"features":{"large":{"faces":[]},"medium":{"faces":[]},"small":{"faces":[]},"orig":{"faces":[]}},"sizes":{"large":{"h":259,"w":1307,"resize":"fit"},"medium":{"h":238,"w":1200,"resize":"fit"},"small":{"h":135,"w":680,"resize":"fit"},"thumb":{"h":150,"w":150,"resize":"crop"}},"original_info":{"height":259,"width":1307,"focus_rects":[{"x":0,"y":0,"w":463,"h":259},{"x":34,"y":0,"w":259,"h":259},{"x":50,"y":0,"w":227,"h":259},{"x":98,"y":0,"w":130,"h":259},{"x":0,"y":0,"w":1307,"h":259}]},"media_results":{"result":{"media_key":"3_1982790771485847552"}}}]},"favorited":false,"lang":"en","possibly_sensitive":false,"possibly_sensitive_editable":true,"retweeted":false,"fact_check":null,"id":"1982790775256526876","view_count":672,"bookmark_count":0,"created_at":1761569133000,"favorite_count":4,"quote_count":1,"reply_count":1,"retweet_count":1,"user_id_str":"993859188823601152","conversation_id_str":"1982790775256526876","full_text":"we're cooking https://t.co/bCL3vTLZLB","in_reply_to_user_id_str":null,"in_reply_to_status_id_str":null,"is_quote_status":0,"is_ai":null,"ai_score":null}]},{"label":"2025-10-29","value":0,"startTime":1761609600000,"endTime":1761696000000,"tweets":[{"bookmarked":false,"display_text_range":[28,70],"entities":{"hashtags":[],"symbols":[],"timestamps":[],"urls":[{"display_url":"laminar.sh","expanded_url":"http://laminar.sh","url":"https://t.co/M1ag2qMYZU","indices":[47,70]}],"user_mentions":[{"id_str":"2562915524","name":"Sebastian Kehle","screen_name":"sebastiankehle_","indices":[0,16]},{"id_str":"1861308613563949057","name":"Mastra","screen_name":"mastra_ai","indices":[17,27]}]},"favorited":false,"in_reply_to_screen_name":"sebastiankehle_","lang":"en","possibly_sensitive":false,"possibly_sensitive_editable":true,"retweeted":false,"fact_check":null,"id":"1983165323479265654","view_count":77,"bookmark_count":0,"created_at":1761658433000,"favorite_count":0,"quote_count":0,"reply_count":0,"retweet_count":0,"user_id_str":"993859188823601152","conversation_id_str":"1983116111681114168","full_text":"@sebastiankehle_ @mastra_ai Check out Laminar, https://t.co/M1ag2qMYZU","in_reply_to_user_id_str":"2562915524","in_reply_to_status_id_str":"1983116111681114168","is_quote_status":0,"is_ai":null,"ai_score":null}]},{"label":"2025-10-30","value":0,"startTime":1761696000000,"endTime":1761782400000,"tweets":[]},{"label":"2025-10-31","value":0,"startTime":1761782400000,"endTime":1761868800000,"tweets":[]},{"label":"2025-11-01","value":2,"startTime":1761868800000,"endTime":1761955200000,"tweets":[{"bookmarked":false,"display_text_range":[10,18],"entities":{"hashtags":[],"symbols":[],"timestamps":[],"urls":[],"user_mentions":[{"id_str":"376529573","name":"anam hira","screen_name":"anamhira","indices":[0,9]}]},"favorited":false,"in_reply_to_screen_name":"anamhira","lang":"en","retweeted":false,"fact_check":null,"id":"1984182238473306327","view_count":902,"bookmark_count":0,"created_at":1761900884000,"favorite_count":1,"quote_count":0,"reply_count":2,"retweet_count":0,"user_id_str":"993859188823601152","conversation_id_str":"1984122435172770219","full_text":"@anamhira Why tho?","in_reply_to_user_id_str":"376529573","in_reply_to_status_id_str":"1984122435172770219","is_quote_status":0,"is_ai":null,"ai_score":null}]},{"label":"2025-11-02","value":0,"startTime":1761955200000,"endTime":1762041600000,"tweets":[]},{"label":"2025-11-03","value":0,"startTime":1762041600000,"endTime":1762128000000,"tweets":[]},{"label":"2025-11-04","value":0,"startTime":1762128000000,"endTime":1762214400000,"tweets":[]},{"label":"2025-11-05","value":0,"startTime":1762214400000,"endTime":1762300800000,"tweets":[{"bookmarked":false,"display_text_range":[14,109],"entities":{"hashtags":[],"symbols":[],"timestamps":[],"urls":[{"display_url":"laminar.sh","expanded_url":"https://laminar.sh","url":"https://t.co/Rh5x04dJI7","indices":[86,109]}],"user_mentions":[{"id_str":"1028446247445618690","name":"Alex","screen_name":"alexinbinary","indices":[0,13]}]},"favorited":false,"in_reply_to_screen_name":"alexinbinary","lang":"en","possibly_sensitive":false,"possibly_sensitive_editable":true,"retweeted":false,"fact_check":null,"id":"1985838227811656023","view_count":76,"bookmark_count":0,"created_at":1762295703000,"favorite_count":1,"quote_count":0,"reply_count":0,"retweet_count":0,"user_id_str":"993859188823601152","conversation_id_str":"1985794690902605831","full_text":"@alexinbinary Let’s help with observability and catching when qa fails in production! https://t.co/Rh5x04dJI7","in_reply_to_user_id_str":"1028446247445618690","in_reply_to_status_id_str":"1985794690902605831","is_quote_status":0,"is_ai":null,"ai_score":null}]},{"label":"2025-11-06","value":0,"startTime":1762300800000,"endTime":1762387200000,"tweets":[]},{"label":"2025-11-07","value":0,"startTime":1762387200000,"endTime":1762473600000,"tweets":[]},{"label":"2025-11-08","value":1,"startTime":1762473600000,"endTime":1762560000000,"tweets":[{"bookmarked":false,"display_text_range":[0,71],"entities":{"hashtags":[],"media":[{"display_url":"pic.x.com/gcg86D0YcZ","expanded_url":"https://x.com/skull8888888888/status/1986788221628420225/photo/1","id_str":"1986788217639653376","indices":[72,95],"media_key":"3_1986788217639653376","media_url_https":"https://pbs.twimg.com/media/G5J9W4RX0AA0Yos.png","type":"photo","url":"https://t.co/gcg86D0YcZ","ext_media_availability":{"status":"Available"},"features":{"large":{"faces":[]},"medium":{"faces":[]},"small":{"faces":[]},"orig":{"faces":[]}},"sizes":{"large":{"h":181,"w":369,"resize":"fit"},"medium":{"h":181,"w":369,"resize":"fit"},"small":{"h":181,"w":369,"resize":"fit"},"thumb":{"h":150,"w":150,"resize":"crop"}},"original_info":{"height":181,"width":369,"focus_rects":[{"x":0,"y":0,"w":323,"h":181},{"x":0,"y":0,"w":181,"h":181},{"x":4,"y":0,"w":159,"h":181},{"x":38,"y":0,"w":91,"h":181},{"x":0,"y":0,"w":369,"h":181}]},"media_results":{"result":{"media_key":"3_1986788217639653376"}}}],"symbols":[],"timestamps":[],"urls":[],"user_mentions":[]},"extended_entities":{"media":[{"display_url":"pic.x.com/gcg86D0YcZ","expanded_url":"https://x.com/skull8888888888/status/1986788221628420225/photo/1","id_str":"1986788217639653376","indices":[72,95],"media_key":"3_1986788217639653376","media_url_https":"https://pbs.twimg.com/media/G5J9W4RX0AA0Yos.png","type":"photo","url":"https://t.co/gcg86D0YcZ","ext_media_availability":{"status":"Available"},"features":{"large":{"faces":[]},"medium":{"faces":[]},"small":{"faces":[]},"orig":{"faces":[]}},"sizes":{"large":{"h":181,"w":369,"resize":"fit"},"medium":{"h":181,"w":369,"resize":"fit"},"small":{"h":181,"w":369,"resize":"fit"},"thumb":{"h":150,"w":150,"resize":"crop"}},"original_info":{"height":181,"width":369,"focus_rects":[{"x":0,"y":0,"w":323,"h":181},{"x":0,"y":0,"w":181,"h":181},{"x":4,"y":0,"w":159,"h":181},{"x":38,"y":0,"w":91,"h":181},{"x":0,"y":0,"w":369,"h":181}]},"media_results":{"result":{"media_key":"3_1986788217639653376"}}}]},"favorited":false,"lang":"en","possibly_sensitive":false,"possibly_sensitive_editable":true,"retweeted":false,"fact_check":null,"id":"1986788221628420225","view_count":36,"bookmark_count":0,"created_at":1762522199000,"favorite_count":0,"quote_count":0,"reply_count":0,"retweet_count":0,"user_id_str":"993859188823601152","conversation_id_str":"1986788221628420225","full_text":"almost perfect composition of languages used in the early stage startup https://t.co/gcg86D0YcZ","in_reply_to_user_id_str":null,"in_reply_to_status_id_str":null,"is_quote_status":0,"is_ai":null,"ai_score":null},{"bookmarked":false,"display_text_range":[11,133],"entities":{"hashtags":[],"symbols":[],"timestamps":[],"urls":[{"display_url":"laminar.sh","expanded_url":"https://laminar.sh","url":"https://t.co/Rh5x04dbSz","indices":[19,42]},{"display_url":"github.com/OpenHands/soft…","expanded_url":"https://github.com/OpenHands/software-agent-sdk/pull/681","url":"https://t.co/2GVW8DoMjQ","indices":[110,133]}],"user_mentions":[{"id_str":"1448787032486989825","name":"Alex Shaw","screen_name":"alexgshaw","indices":[0,10]}]},"favorited":false,"in_reply_to_screen_name":"alexgshaw","lang":"en","possibly_sensitive":false,"possibly_sensitive_editable":true,"retweeted":false,"fact_check":null,"id":"1986927150415430137","view_count":351,"bookmark_count":0,"created_at":1762555322000,"favorite_count":4,"quote_count":0,"reply_count":1,"retweet_count":0,"user_id_str":"993859188823601152","conversation_id_str":"1986911106108211461","full_text":"@alexgshaw let us (https://t.co/Rh5x04dbSz) help you with instrumentation, the same way we did with OpenHands https://t.co/2GVW8DoMjQ","in_reply_to_user_id_str":"1448787032486989825","in_reply_to_status_id_str":"1986911106108211461","is_quote_status":0,"is_ai":null,"ai_score":null}]},{"label":"2025-11-09","value":0,"startTime":1762560000000,"endTime":1762646400000,"tweets":[]},{"label":"2025-11-10","value":0,"startTime":1762646400000,"endTime":1762732800000,"tweets":[]},{"label":"2025-11-11","value":0,"startTime":1762732800000,"endTime":1762819200000,"tweets":[]},{"label":"2025-11-12","value":3,"startTime":1762819200000,"endTime":1762905600000,"tweets":[{"bookmarked":false,"display_text_range":[0,187],"entities":{"hashtags":[],"symbols":[],"timestamps":[],"urls":[{"display_url":"github.com/OpenHands/soft…","expanded_url":"https://github.com/OpenHands/software-agent-sdk/pull/681","url":"https://t.co/2GVW8DoMjQ","indices":[164,187]}],"user_mentions":[]},"favorited":false,"lang":"en","possibly_sensitive":false,"possibly_sensitive_editable":true,"quoted_status_id_str":"1988034446440767994","quoted_status_permalink":{"url":"https://t.co/mCDo7mBxZB","expanded":"https://twitter.com/thdxr/status/1988034446440767994","display":"x.com/thdxr/status/1…"},"retweeted":false,"fact_check":null,"id":"1988224248112873556","view_count":9018,"bookmark_count":25,"created_at":1762864574000,"favorite_count":28,"quote_count":0,"reply_count":3,"retweet_count":2,"user_id_str":"993859188823601152","conversation_id_str":"1988224248112873556","full_text":"Check out Laminar, very powerful TS instrumentation SDK, fully OSS, incredible support for AI SDK. Happy to do PR to opencode, similar to what we did for openhands https://t.co/2GVW8DoMjQ","in_reply_to_user_id_str":null,"in_reply_to_status_id_str":null,"is_quote_status":1,"is_ai":null,"ai_score":null},{"bookmarked":false,"display_text_range":[12,62],"entities":{"hashtags":[],"symbols":[],"timestamps":[],"urls":[],"user_mentions":[{"id_str":"14763","name":"Ryan Carson","screen_name":"ryancarson","indices":[0,11]}]},"favorited":false,"in_reply_to_screen_name":"ryancarson","lang":"en","retweeted":false,"fact_check":null,"id":"1988207664355308013","view_count":64,"bookmark_count":0,"created_at":1762860620000,"favorite_count":0,"quote_count":0,"reply_count":0,"retweet_count":0,"user_id_str":"993859188823601152","conversation_id_str":"1988022725806371041","full_text":"@ryancarson Why do you need workflows? Why do you need memory?","in_reply_to_user_id_str":"14763","in_reply_to_status_id_str":"1988022725806371041","is_quote_status":0,"is_ai":null,"ai_score":null}]},{"label":"2025-11-13","value":0,"startTime":1762905600000,"endTime":1762992000000,"tweets":[]},{"label":"2025-11-14","value":0,"startTime":1762992000000,"endTime":1763078400000,"tweets":[{"bookmarked":false,"display_text_range":[15,55],"entities":{"hashtags":[],"symbols":[],"timestamps":[],"urls":[],"user_mentions":[{"id_str":"850347653875499010","name":"shai 🌻","screen_name":"shaiunterslak","indices":[0,14]}]},"favorited":false,"in_reply_to_screen_name":"shaiunterslak","lang":"en","retweeted":false,"fact_check":null,"id":"1988951835567386866","view_count":290,"bookmark_count":1,"created_at":1763038045000,"favorite_count":3,"quote_count":0,"reply_count":0,"retweet_count":0,"user_id_str":"993859188823601152","conversation_id_str":"1988682775550120007","full_text":"@shaiunterslak We just lack proper marketing at Laminar","in_reply_to_user_id_str":"850347653875499010","in_reply_to_status_id_str":"1988682775550120007","is_quote_status":0,"is_ai":null,"ai_score":null}]},{"label":"2025-11-15","value":0,"startTime":1763078400000,"endTime":1763164800000,"tweets":[]},{"label":"2025-11-16","value":0,"startTime":1763164800000,"endTime":1763251200000,"tweets":[{"bookmarked":false,"display_text_range":[0,174],"entities":{"hashtags":[],"symbols":[],"timestamps":[],"urls":[],"user_mentions":[]},"favorited":false,"lang":"en","quoted_status_id_str":"1989392631957524758","quoted_status_permalink":{"url":"https://t.co/YwlBmZzvnV","expanded":"https://twitter.com/abhshkdz/status/1989392631957524758","display":"x.com/abhshkdz/statu…"},"retweeted":false,"fact_check":null,"id":"1989715576306970688","view_count":1159,"bookmark_count":7,"created_at":1763220135000,"favorite_count":7,"quote_count":0,"reply_count":0,"retweet_count":0,"user_id_str":"993859188823601152","conversation_id_str":"1989715576306970688","full_text":"Great write up. Vision is def the future. To properly debug and iterate on vision browser agents you need image and video observability. Exactly what we pioneered at Laminar.","in_reply_to_user_id_str":null,"in_reply_to_status_id_str":null,"is_quote_status":1,"is_ai":null,"ai_score":null},{"bookmarked":false,"display_text_range":[0,26],"entities":{"hashtags":[],"symbols":[],"timestamps":[],"urls":[],"user_mentions":[]},"favorited":false,"lang":"et","quoted_status_id_str":"1989393706990915674","quoted_status_permalink":{"url":"https://t.co/SPvnn8mRbG","expanded":"https://twitter.com/mischa_vdburg/status/1989393706990915674","display":"x.com/mischa_vdburg/…"},"retweeted":false,"fact_check":null,"id":"1989718909830807705","view_count":322,"bookmark_count":0,"created_at":1763220929000,"favorite_count":4,"quote_count":0,"reply_count":0,"retweet_count":0,"user_id_str":"993859188823601152","conversation_id_str":"1989718909830807705","full_text":"Laminar runs on Kubernetes","in_reply_to_user_id_str":null,"in_reply_to_status_id_str":null,"is_quote_status":1,"is_ai":null,"ai_score":null}]},{"label":"2025-11-17","value":0,"startTime":1763251200000,"endTime":1763337600000,"tweets":[{"bookmarked":false,"display_text_range":[0,24],"entities":{"hashtags":[],"symbols":[],"timestamps":[],"urls":[],"user_mentions":[]},"favorited":false,"lang":"en","quoted_status_id_str":"1990106108535726192","quoted_status_permalink":{"url":"https://t.co/oeyGLNRE1a","expanded":"https://twitter.com/pk_iv/status/1990106108535726192","display":"x.com/pk_iv/status/1…"},"retweeted":false,"fact_check":null,"id":"1990106673831121140","view_count":78,"bookmark_count":0,"created_at":1763313380000,"favorite_count":0,"quote_count":0,"reply_count":0,"retweet_count":0,"user_id_str":"993859188823601152","conversation_id_str":"1990106673831121140","full_text":"You were born in 1999???","in_reply_to_user_id_str":null,"in_reply_to_status_id_str":null,"is_quote_status":1,"is_ai":null,"ai_score":null}]},{"label":"2025-11-18","value":1,"startTime":1763337600000,"endTime":1763424000000,"tweets":[{"bookmarked":false,"display_text_range":[0,42],"entities":{"hashtags":[],"symbols":[],"timestamps":[],"urls":[],"user_mentions":[]},"favorited":false,"lang":"en","quoted_status_id_str":"1990149975750463538","quoted_status_permalink":{"url":"https://t.co/63pAlZgZAM","expanded":"https://twitter.com/jarredsumner/status/1990149975750463538","display":"x.com/jarredsumner/s…"},"retweeted":false,"fact_check":null,"id":"1990506479820914860","view_count":102,"bookmark_count":0,"created_at":1763408701000,"favorite_count":0,"quote_count":0,"reply_count":0,"retweet_count":0,"user_id_str":"993859188823601152","conversation_id_str":"1990506479820914860","full_text":"Sync coding agents or general sync agents?","in_reply_to_user_id_str":null,"in_reply_to_status_id_str":null,"is_quote_status":1,"is_ai":null,"ai_score":null},{"bookmarked":false,"display_text_range":[0,21],"entities":{"hashtags":[],"symbols":[],"timestamps":[],"urls":[],"user_mentions":[]},"favorited":false,"lang":"en","quoted_status_id_str":"1990483435409060117","quoted_status_permalink":{"url":"https://t.co/ZSiqHTyvVW","expanded":"https://twitter.com/justinstorre/status/1990483435409060117","display":"x.com/justinstorre/s…"},"retweeted":false,"fact_check":null,"id":"1990529840542593330","view_count":360,"bookmark_count":0,"created_at":1763414270000,"favorite_count":0,"quote_count":0,"reply_count":1,"retweet_count":0,"user_id_str":"993859188823601152","conversation_id_str":"1990529840542593330","full_text":"do you charge markup?","in_reply_to_user_id_str":null,"in_reply_to_status_id_str":null,"is_quote_status":1,"is_ai":null,"ai_score":null}]},{"label":"2025-11-19","value":2,"startTime":1763424000000,"endTime":1763510400000,"tweets":[{"bookmarked":false,"display_text_range":[0,60],"entities":{"hashtags":[],"symbols":[],"timestamps":[],"urls":[],"user_mentions":[]},"favorited":false,"lang":"en","quoted_status_id_str":"1990608073971442166","quoted_status_permalink":{"url":"https://t.co/poNQFsiFvB","expanded":"https://twitter.com/DanielPrevoznik/status/1990608073971442166","display":"x.com/DanielPrevozni…"},"retweeted":false,"fact_check":null,"id":"1990740987656712538","view_count":407,"bookmark_count":0,"created_at":1763464612000,"favorite_count":6,"quote_count":0,"reply_count":1,"retweet_count":1,"user_id_str":"993859188823601152","conversation_id_str":"1990740987656712538","full_text":"Kernel is insanely fast! (also, Laminar spotted in the wild)","in_reply_to_user_id_str":null,"in_reply_to_status_id_str":null,"is_quote_status":1,"is_ai":null,"ai_score":null},{"bookmarked":false,"display_text_range":[0,14],"entities":{"hashtags":[],"symbols":[],"timestamps":[],"urls":[],"user_mentions":[]},"favorited":false,"lang":"en","quoted_status_id_str":"1990875857997439269","quoted_status_permalink":{"url":"https://t.co/0msFYFRrsC","expanded":"https://twitter.com/lordspline/status/1990875857997439269","display":"x.com/lordspline/sta…"},"retweeted":false,"fact_check":null,"id":"1990879014743949764","view_count":236,"bookmark_count":0,"created_at":1763497520000,"favorite_count":0,"quote_count":0,"reply_count":0,"retweet_count":0,"user_id_str":"993859188823601152","conversation_id_str":"1990879014743949764","full_text":"Custom go sdk?","in_reply_to_user_id_str":null,"in_reply_to_status_id_str":null,"is_quote_status":1,"is_ai":null,"ai_score":null},{"bookmarked":false,"display_text_range":[14,70],"entities":{"hashtags":[],"symbols":[],"timestamps":[],"urls":[],"user_mentions":[{"id_str":"784008","name":"Quinn Slack","screen_name":"sqs","indices":[0,4]},{"id_str":"1901022787164401666","name":"Amp","screen_name":"AmpCode","indices":[5,13]}]},"favorited":false,"in_reply_to_screen_name":"sqs","lang":"en","retweeted":false,"fact_check":null,"id":"1990882042385457528","view_count":221,"bookmark_count":0,"created_at":1763498242000,"favorite_count":0,"quote_count":0,"reply_count":1,"retweet_count":0,"user_id_str":"993859188823601152","conversation_id_str":"1990873859692912928","full_text":"@sqs @AmpCode Do you use Browser Use or your own custom browser agent?","in_reply_to_user_id_str":"784008","in_reply_to_status_id_str":"1990873859692912928","is_quote_status":0,"is_ai":null,"ai_score":null}]},{"label":"2025-11-20","value":0,"startTime":1763510400000,"endTime":1763596800000,"tweets":[]},{"label":"2025-11-21","value":0,"startTime":1763596800000,"endTime":1763683200000,"tweets":[]}],"nbookmarks":[{"label":"2025-10-22","value":0,"startTime":1761004800000,"endTime":1761091200000,"tweets":[]},{"label":"2025-10-23","value":0,"startTime":1761091200000,"endTime":1761177600000,"tweets":[]},{"label":"2025-10-24","value":0,"startTime":1761177600000,"endTime":1761264000000,"tweets":[]},{"label":"2025-10-25","value":0,"startTime":1761264000000,"endTime":1761350400000,"tweets":[]},{"label":"2025-10-26","value":0,"startTime":1761350400000,"endTime":1761436800000,"tweets":[]},{"label":"2025-10-27","value":0,"startTime":1761436800000,"endTime":1761523200000,"tweets":[]},{"label":"2025-10-28","value":0,"startTime":1761523200000,"endTime":1761609600000,"tweets":[{"bookmarked":false,"display_text_range":[0,13],"entities":{"hashtags":[],"media":[{"display_url":"pic.x.com/bCL3vTLZLB","expanded_url":"https://x.com/skull8888888888/status/1982790775256526876/photo/1","id_str":"1982790771485847552","indices":[14,37],"media_key":"3_1982790771485847552","media_url_https":"https://pbs.twimg.com/media/G4RJs45WMAAfwaf.jpg","type":"photo","url":"https://t.co/bCL3vTLZLB","ext_media_availability":{"status":"Available"},"features":{"large":{"faces":[]},"medium":{"faces":[]},"small":{"faces":[]},"orig":{"faces":[]}},"sizes":{"large":{"h":259,"w":1307,"resize":"fit"},"medium":{"h":238,"w":1200,"resize":"fit"},"small":{"h":135,"w":680,"resize":"fit"},"thumb":{"h":150,"w":150,"resize":"crop"}},"original_info":{"height":259,"width":1307,"focus_rects":[{"x":0,"y":0,"w":463,"h":259},{"x":34,"y":0,"w":259,"h":259},{"x":50,"y":0,"w":227,"h":259},{"x":98,"y":0,"w":130,"h":259},{"x":0,"y":0,"w":1307,"h":259}]},"media_results":{"result":{"media_key":"3_1982790771485847552"}}}],"symbols":[],"timestamps":[],"urls":[],"user_mentions":[]},"extended_entities":{"media":[{"display_url":"pic.x.com/bCL3vTLZLB","expanded_url":"https://x.com/skull8888888888/status/1982790775256526876/photo/1","id_str":"1982790771485847552","indices":[14,37],"media_key":"3_1982790771485847552","media_url_https":"https://pbs.twimg.com/media/G4RJs45WMAAfwaf.jpg","type":"photo","url":"https://t.co/bCL3vTLZLB","ext_media_availability":{"status":"Available"},"features":{"large":{"faces":[]},"medium":{"faces":[]},"small":{"faces":[]},"orig":{"faces":[]}},"sizes":{"large":{"h":259,"w":1307,"resize":"fit"},"medium":{"h":238,"w":1200,"resize":"fit"},"small":{"h":135,"w":680,"resize":"fit"},"thumb":{"h":150,"w":150,"resize":"crop"}},"original_info":{"height":259,"width":1307,"focus_rects":[{"x":0,"y":0,"w":463,"h":259},{"x":34,"y":0,"w":259,"h":259},{"x":50,"y":0,"w":227,"h":259},{"x":98,"y":0,"w":130,"h":259},{"x":0,"y":0,"w":1307,"h":259}]},"media_results":{"result":{"media_key":"3_1982790771485847552"}}}]},"favorited":false,"lang":"en","possibly_sensitive":false,"possibly_sensitive_editable":true,"retweeted":false,"fact_check":null,"id":"1982790775256526876","view_count":672,"bookmark_count":0,"created_at":1761569133000,"favorite_count":4,"quote_count":1,"reply_count":1,"retweet_count":1,"user_id_str":"993859188823601152","conversation_id_str":"1982790775256526876","full_text":"we're cooking https://t.co/bCL3vTLZLB","in_reply_to_user_id_str":null,"in_reply_to_status_id_str":null,"is_quote_status":0,"is_ai":null,"ai_score":null}]},{"label":"2025-10-29","value":0,"startTime":1761609600000,"endTime":1761696000000,"tweets":[{"bookmarked":false,"display_text_range":[28,70],"entities":{"hashtags":[],"symbols":[],"timestamps":[],"urls":[{"display_url":"laminar.sh","expanded_url":"http://laminar.sh","url":"https://t.co/M1ag2qMYZU","indices":[47,70]}],"user_mentions":[{"id_str":"2562915524","name":"Sebastian Kehle","screen_name":"sebastiankehle_","indices":[0,16]},{"id_str":"1861308613563949057","name":"Mastra","screen_name":"mastra_ai","indices":[17,27]}]},"favorited":false,"in_reply_to_screen_name":"sebastiankehle_","lang":"en","possibly_sensitive":false,"possibly_sensitive_editable":true,"retweeted":false,"fact_check":null,"id":"1983165323479265654","view_count":77,"bookmark_count":0,"created_at":1761658433000,"favorite_count":0,"quote_count":0,"reply_count":0,"retweet_count":0,"user_id_str":"993859188823601152","conversation_id_str":"1983116111681114168","full_text":"@sebastiankehle_ @mastra_ai Check out Laminar, https://t.co/M1ag2qMYZU","in_reply_to_user_id_str":"2562915524","in_reply_to_status_id_str":"1983116111681114168","is_quote_status":0,"is_ai":null,"ai_score":null}]},{"label":"2025-10-30","value":0,"startTime":1761696000000,"endTime":1761782400000,"tweets":[]},{"label":"2025-10-31","value":0,"startTime":1761782400000,"endTime":1761868800000,"tweets":[]},{"label":"2025-11-01","value":0,"startTime":1761868800000,"endTime":1761955200000,"tweets":[{"bookmarked":false,"display_text_range":[10,18],"entities":{"hashtags":[],"symbols":[],"timestamps":[],"urls":[],"user_mentions":[{"id_str":"376529573","name":"anam hira","screen_name":"anamhira","indices":[0,9]}]},"favorited":false,"in_reply_to_screen_name":"anamhira","lang":"en","retweeted":false,"fact_check":null,"id":"1984182238473306327","view_count":902,"bookmark_count":0,"created_at":1761900884000,"favorite_count":1,"quote_count":0,"reply_count":2,"retweet_count":0,"user_id_str":"993859188823601152","conversation_id_str":"1984122435172770219","full_text":"@anamhira Why tho?","in_reply_to_user_id_str":"376529573","in_reply_to_status_id_str":"1984122435172770219","is_quote_status":0,"is_ai":null,"ai_score":null}]},{"label":"2025-11-02","value":0,"startTime":1761955200000,"endTime":1762041600000,"tweets":[]},{"label":"2025-11-03","value":0,"startTime":1762041600000,"endTime":1762128000000,"tweets":[]},{"label":"2025-11-04","value":0,"startTime":1762128000000,"endTime":1762214400000,"tweets":[]},{"label":"2025-11-05","value":0,"startTime":1762214400000,"endTime":1762300800000,"tweets":[{"bookmarked":false,"display_text_range":[14,109],"entities":{"hashtags":[],"symbols":[],"timestamps":[],"urls":[{"display_url":"laminar.sh","expanded_url":"https://laminar.sh","url":"https://t.co/Rh5x04dJI7","indices":[86,109]}],"user_mentions":[{"id_str":"1028446247445618690","name":"Alex","screen_name":"alexinbinary","indices":[0,13]}]},"favorited":false,"in_reply_to_screen_name":"alexinbinary","lang":"en","possibly_sensitive":false,"possibly_sensitive_editable":true,"retweeted":false,"fact_check":null,"id":"1985838227811656023","view_count":76,"bookmark_count":0,"created_at":1762295703000,"favorite_count":1,"quote_count":0,"reply_count":0,"retweet_count":0,"user_id_str":"993859188823601152","conversation_id_str":"1985794690902605831","full_text":"@alexinbinary Let’s help with observability and catching when qa fails in production! https://t.co/Rh5x04dJI7","in_reply_to_user_id_str":"1028446247445618690","in_reply_to_status_id_str":"1985794690902605831","is_quote_status":0,"is_ai":null,"ai_score":null}]},{"label":"2025-11-06","value":0,"startTime":1762300800000,"endTime":1762387200000,"tweets":[]},{"label":"2025-11-07","value":0,"startTime":1762387200000,"endTime":1762473600000,"tweets":[]},{"label":"2025-11-08","value":0,"startTime":1762473600000,"endTime":1762560000000,"tweets":[{"bookmarked":false,"display_text_range":[0,71],"entities":{"hashtags":[],"media":[{"display_url":"pic.x.com/gcg86D0YcZ","expanded_url":"https://x.com/skull8888888888/status/1986788221628420225/photo/1","id_str":"1986788217639653376","indices":[72,95],"media_key":"3_1986788217639653376","media_url_https":"https://pbs.twimg.com/media/G5J9W4RX0AA0Yos.png","type":"photo","url":"https://t.co/gcg86D0YcZ","ext_media_availability":{"status":"Available"},"features":{"large":{"faces":[]},"medium":{"faces":[]},"small":{"faces":[]},"orig":{"faces":[]}},"sizes":{"large":{"h":181,"w":369,"resize":"fit"},"medium":{"h":181,"w":369,"resize":"fit"},"small":{"h":181,"w":369,"resize":"fit"},"thumb":{"h":150,"w":150,"resize":"crop"}},"original_info":{"height":181,"width":369,"focus_rects":[{"x":0,"y":0,"w":323,"h":181},{"x":0,"y":0,"w":181,"h":181},{"x":4,"y":0,"w":159,"h":181},{"x":38,"y":0,"w":91,"h":181},{"x":0,"y":0,"w":369,"h":181}]},"media_results":{"result":{"media_key":"3_1986788217639653376"}}}],"symbols":[],"timestamps":[],"urls":[],"user_mentions":[]},"extended_entities":{"media":[{"display_url":"pic.x.com/gcg86D0YcZ","expanded_url":"https://x.com/skull8888888888/status/1986788221628420225/photo/1","id_str":"1986788217639653376","indices":[72,95],"media_key":"3_1986788217639653376","media_url_https":"https://pbs.twimg.com/media/G5J9W4RX0AA0Yos.png","type":"photo","url":"https://t.co/gcg86D0YcZ","ext_media_availability":{"status":"Available"},"features":{"large":{"faces":[]},"medium":{"faces":[]},"small":{"faces":[]},"orig":{"faces":[]}},"sizes":{"large":{"h":181,"w":369,"resize":"fit"},"medium":{"h":181,"w":369,"resize":"fit"},"small":{"h":181,"w":369,"resize":"fit"},"thumb":{"h":150,"w":150,"resize":"crop"}},"original_info":{"height":181,"width":369,"focus_rects":[{"x":0,"y":0,"w":323,"h":181},{"x":0,"y":0,"w":181,"h":181},{"x":4,"y":0,"w":159,"h":181},{"x":38,"y":0,"w":91,"h":181},{"x":0,"y":0,"w":369,"h":181}]},"media_results":{"result":{"media_key":"3_1986788217639653376"}}}]},"favorited":false,"lang":"en","possibly_sensitive":false,"possibly_sensitive_editable":true,"retweeted":false,"fact_check":null,"id":"1986788221628420225","view_count":36,"bookmark_count":0,"created_at":1762522199000,"favorite_count":0,"quote_count":0,"reply_count":0,"retweet_count":0,"user_id_str":"993859188823601152","conversation_id_str":"1986788221628420225","full_text":"almost perfect composition of languages used in the early stage startup https://t.co/gcg86D0YcZ","in_reply_to_user_id_str":null,"in_reply_to_status_id_str":null,"is_quote_status":0,"is_ai":null,"ai_score":null},{"bookmarked":false,"display_text_range":[11,133],"entities":{"hashtags":[],"symbols":[],"timestamps":[],"urls":[{"display_url":"laminar.sh","expanded_url":"https://laminar.sh","url":"https://t.co/Rh5x04dbSz","indices":[19,42]},{"display_url":"github.com/OpenHands/soft…","expanded_url":"https://github.com/OpenHands/software-agent-sdk/pull/681","url":"https://t.co/2GVW8DoMjQ","indices":[110,133]}],"user_mentions":[{"id_str":"1448787032486989825","name":"Alex Shaw","screen_name":"alexgshaw","indices":[0,10]}]},"favorited":false,"in_reply_to_screen_name":"alexgshaw","lang":"en","possibly_sensitive":false,"possibly_sensitive_editable":true,"retweeted":false,"fact_check":null,"id":"1986927150415430137","view_count":351,"bookmark_count":0,"created_at":1762555322000,"favorite_count":4,"quote_count":0,"reply_count":1,"retweet_count":0,"user_id_str":"993859188823601152","conversation_id_str":"1986911106108211461","full_text":"@alexgshaw let us (https://t.co/Rh5x04dbSz) help you with instrumentation, the same way we did with OpenHands https://t.co/2GVW8DoMjQ","in_reply_to_user_id_str":"1448787032486989825","in_reply_to_status_id_str":"1986911106108211461","is_quote_status":0,"is_ai":null,"ai_score":null}]},{"label":"2025-11-09","value":0,"startTime":1762560000000,"endTime":1762646400000,"tweets":[]},{"label":"2025-11-10","value":0,"startTime":1762646400000,"endTime":1762732800000,"tweets":[]},{"label":"2025-11-11","value":0,"startTime":1762732800000,"endTime":1762819200000,"tweets":[]},{"label":"2025-11-12","value":25,"startTime":1762819200000,"endTime":1762905600000,"tweets":[{"bookmarked":false,"display_text_range":[0,187],"entities":{"hashtags":[],"symbols":[],"timestamps":[],"urls":[{"display_url":"github.com/OpenHands/soft…","expanded_url":"https://github.com/OpenHands/software-agent-sdk/pull/681","url":"https://t.co/2GVW8DoMjQ","indices":[164,187]}],"user_mentions":[]},"favorited":false,"lang":"en","possibly_sensitive":false,"possibly_sensitive_editable":true,"quoted_status_id_str":"1988034446440767994","quoted_status_permalink":{"url":"https://t.co/mCDo7mBxZB","expanded":"https://twitter.com/thdxr/status/1988034446440767994","display":"x.com/thdxr/status/1…"},"retweeted":false,"fact_check":null,"id":"1988224248112873556","view_count":9018,"bookmark_count":25,"created_at":1762864574000,"favorite_count":28,"quote_count":0,"reply_count":3,"retweet_count":2,"user_id_str":"993859188823601152","conversation_id_str":"1988224248112873556","full_text":"Check out Laminar, very powerful TS instrumentation SDK, fully OSS, incredible support for AI SDK. Happy to do PR to opencode, similar to what we did for openhands https://t.co/2GVW8DoMjQ","in_reply_to_user_id_str":null,"in_reply_to_status_id_str":null,"is_quote_status":1,"is_ai":null,"ai_score":null},{"bookmarked":false,"display_text_range":[12,62],"entities":{"hashtags":[],"symbols":[],"timestamps":[],"urls":[],"user_mentions":[{"id_str":"14763","name":"Ryan Carson","screen_name":"ryancarson","indices":[0,11]}]},"favorited":false,"in_reply_to_screen_name":"ryancarson","lang":"en","retweeted":false,"fact_check":null,"id":"1988207664355308013","view_count":64,"bookmark_count":0,"created_at":1762860620000,"favorite_count":0,"quote_count":0,"reply_count":0,"retweet_count":0,"user_id_str":"993859188823601152","conversation_id_str":"1988022725806371041","full_text":"@ryancarson Why do you need workflows? Why do you need memory?","in_reply_to_user_id_str":"14763","in_reply_to_status_id_str":"1988022725806371041","is_quote_status":0,"is_ai":null,"ai_score":null}]},{"label":"2025-11-13","value":0,"startTime":1762905600000,"endTime":1762992000000,"tweets":[]},{"label":"2025-11-14","value":1,"startTime":1762992000000,"endTime":1763078400000,"tweets":[{"bookmarked":false,"display_text_range":[15,55],"entities":{"hashtags":[],"symbols":[],"timestamps":[],"urls":[],"user_mentions":[{"id_str":"850347653875499010","name":"shai 🌻","screen_name":"shaiunterslak","indices":[0,14]}]},"favorited":false,"in_reply_to_screen_name":"shaiunterslak","lang":"en","retweeted":false,"fact_check":null,"id":"1988951835567386866","view_count":290,"bookmark_count":1,"created_at":1763038045000,"favorite_count":3,"quote_count":0,"reply_count":0,"retweet_count":0,"user_id_str":"993859188823601152","conversation_id_str":"1988682775550120007","full_text":"@shaiunterslak We just lack proper marketing at Laminar","in_reply_to_user_id_str":"850347653875499010","in_reply_to_status_id_str":"1988682775550120007","is_quote_status":0,"is_ai":null,"ai_score":null}]},{"label":"2025-11-15","value":0,"startTime":1763078400000,"endTime":1763164800000,"tweets":[]},{"label":"2025-11-16","value":7,"startTime":1763164800000,"endTime":1763251200000,"tweets":[{"bookmarked":false,"display_text_range":[0,174],"entities":{"hashtags":[],"symbols":[],"timestamps":[],"urls":[],"user_mentions":[]},"favorited":false,"lang":"en","quoted_status_id_str":"1989392631957524758","quoted_status_permalink":{"url":"https://t.co/YwlBmZzvnV","expanded":"https://twitter.com/abhshkdz/status/1989392631957524758","display":"x.com/abhshkdz/statu…"},"retweeted":false,"fact_check":null,"id":"1989715576306970688","view_count":1159,"bookmark_count":7,"created_at":1763220135000,"favorite_count":7,"quote_count":0,"reply_count":0,"retweet_count":0,"user_id_str":"993859188823601152","conversation_id_str":"1989715576306970688","full_text":"Great write up. Vision is def the future. To properly debug and iterate on vision browser agents you need image and video observability. Exactly what we pioneered at Laminar.","in_reply_to_user_id_str":null,"in_reply_to_status_id_str":null,"is_quote_status":1,"is_ai":null,"ai_score":null},{"bookmarked":false,"display_text_range":[0,26],"entities":{"hashtags":[],"symbols":[],"timestamps":[],"urls":[],"user_mentions":[]},"favorited":false,"lang":"et","quoted_status_id_str":"1989393706990915674","quoted_status_permalink":{"url":"https://t.co/SPvnn8mRbG","expanded":"https://twitter.com/mischa_vdburg/status/1989393706990915674","display":"x.com/mischa_vdburg/…"},"retweeted":false,"fact_check":null,"id":"1989718909830807705","view_count":322,"bookmark_count":0,"created_at":1763220929000,"favorite_count":4,"quote_count":0,"reply_count":0,"retweet_count":0,"user_id_str":"993859188823601152","conversation_id_str":"1989718909830807705","full_text":"Laminar runs on Kubernetes","in_reply_to_user_id_str":null,"in_reply_to_status_id_str":null,"is_quote_status":1,"is_ai":null,"ai_score":null}]},{"label":"2025-11-17","value":0,"startTime":1763251200000,"endTime":1763337600000,"tweets":[{"bookmarked":false,"display_text_range":[0,24],"entities":{"hashtags":[],"symbols":[],"timestamps":[],"urls":[],"user_mentions":[]},"favorited":false,"lang":"en","quoted_status_id_str":"1990106108535726192","quoted_status_permalink":{"url":"https://t.co/oeyGLNRE1a","expanded":"https://twitter.com/pk_iv/status/1990106108535726192","display":"x.com/pk_iv/status/1…"},"retweeted":false,"fact_check":null,"id":"1990106673831121140","view_count":78,"bookmark_count":0,"created_at":1763313380000,"favorite_count":0,"quote_count":0,"reply_count":0,"retweet_count":0,"user_id_str":"993859188823601152","conversation_id_str":"1990106673831121140","full_text":"You were born in 1999???","in_reply_to_user_id_str":null,"in_reply_to_status_id_str":null,"is_quote_status":1,"is_ai":null,"ai_score":null}]},{"label":"2025-11-18","value":0,"startTime":1763337600000,"endTime":1763424000000,"tweets":[{"bookmarked":false,"display_text_range":[0,42],"entities":{"hashtags":[],"symbols":[],"timestamps":[],"urls":[],"user_mentions":[]},"favorited":false,"lang":"en","quoted_status_id_str":"1990149975750463538","quoted_status_permalink":{"url":"https://t.co/63pAlZgZAM","expanded":"https://twitter.com/jarredsumner/status/1990149975750463538","display":"x.com/jarredsumner/s…"},"retweeted":false,"fact_check":null,"id":"1990506479820914860","view_count":102,"bookmark_count":0,"created_at":1763408701000,"favorite_count":0,"quote_count":0,"reply_count":0,"retweet_count":0,"user_id_str":"993859188823601152","conversation_id_str":"1990506479820914860","full_text":"Sync coding agents or general sync agents?","in_reply_to_user_id_str":null,"in_reply_to_status_id_str":null,"is_quote_status":1,"is_ai":null,"ai_score":null},{"bookmarked":false,"display_text_range":[0,21],"entities":{"hashtags":[],"symbols":[],"timestamps":[],"urls":[],"user_mentions":[]},"favorited":false,"lang":"en","quoted_status_id_str":"1990483435409060117","quoted_status_permalink":{"url":"https://t.co/ZSiqHTyvVW","expanded":"https://twitter.com/justinstorre/status/1990483435409060117","display":"x.com/justinstorre/s…"},"retweeted":false,"fact_check":null,"id":"1990529840542593330","view_count":360,"bookmark_count":0,"created_at":1763414270000,"favorite_count":0,"quote_count":0,"reply_count":1,"retweet_count":0,"user_id_str":"993859188823601152","conversation_id_str":"1990529840542593330","full_text":"do you charge markup?","in_reply_to_user_id_str":null,"in_reply_to_status_id_str":null,"is_quote_status":1,"is_ai":null,"ai_score":null}]},{"label":"2025-11-19","value":0,"startTime":1763424000000,"endTime":1763510400000,"tweets":[{"bookmarked":false,"display_text_range":[0,60],"entities":{"hashtags":[],"symbols":[],"timestamps":[],"urls":[],"user_mentions":[]},"favorited":false,"lang":"en","quoted_status_id_str":"1990608073971442166","quoted_status_permalink":{"url":"https://t.co/poNQFsiFvB","expanded":"https://twitter.com/DanielPrevoznik/status/1990608073971442166","display":"x.com/DanielPrevozni…"},"retweeted":false,"fact_check":null,"id":"1990740987656712538","view_count":407,"bookmark_count":0,"created_at":1763464612000,"favorite_count":6,"quote_count":0,"reply_count":1,"retweet_count":1,"user_id_str":"993859188823601152","conversation_id_str":"1990740987656712538","full_text":"Kernel is insanely fast! (also, Laminar spotted in the wild)","in_reply_to_user_id_str":null,"in_reply_to_status_id_str":null,"is_quote_status":1,"is_ai":null,"ai_score":null},{"bookmarked":false,"display_text_range":[0,14],"entities":{"hashtags":[],"symbols":[],"timestamps":[],"urls":[],"user_mentions":[]},"favorited":false,"lang":"en","quoted_status_id_str":"1990875857997439269","quoted_status_permalink":{"url":"https://t.co/0msFYFRrsC","expanded":"https://twitter.com/lordspline/status/1990875857997439269","display":"x.com/lordspline/sta…"},"retweeted":false,"fact_check":null,"id":"1990879014743949764","view_count":236,"bookmark_count":0,"created_at":1763497520000,"favorite_count":0,"quote_count":0,"reply_count":0,"retweet_count":0,"user_id_str":"993859188823601152","conversation_id_str":"1990879014743949764","full_text":"Custom go sdk?","in_reply_to_user_id_str":null,"in_reply_to_status_id_str":null,"is_quote_status":1,"is_ai":null,"ai_score":null},{"bookmarked":false,"display_text_range":[14,70],"entities":{"hashtags":[],"symbols":[],"timestamps":[],"urls":[],"user_mentions":[{"id_str":"784008","name":"Quinn Slack","screen_name":"sqs","indices":[0,4]},{"id_str":"1901022787164401666","name":"Amp","screen_name":"AmpCode","indices":[5,13]}]},"favorited":false,"in_reply_to_screen_name":"sqs","lang":"en","retweeted":false,"fact_check":null,"id":"1990882042385457528","view_count":221,"bookmark_count":0,"created_at":1763498242000,"favorite_count":0,"quote_count":0,"reply_count":1,"retweet_count":0,"user_id_str":"993859188823601152","conversation_id_str":"1990873859692912928","full_text":"@sqs @AmpCode Do you use Browser Use or your own custom browser agent?","in_reply_to_user_id_str":"784008","in_reply_to_status_id_str":"1990873859692912928","is_quote_status":0,"is_ai":null,"ai_score":null}]},{"label":"2025-11-20","value":0,"startTime":1763510400000,"endTime":1763596800000,"tweets":[]},{"label":"2025-11-21","value":0,"startTime":1763596800000,"endTime":1763683200000,"tweets":[]}],"nretweets":[{"label":"2025-10-22","value":0,"startTime":1761004800000,"endTime":1761091200000,"tweets":[]},{"label":"2025-10-23","value":0,"startTime":1761091200000,"endTime":1761177600000,"tweets":[]},{"label":"2025-10-24","value":0,"startTime":1761177600000,"endTime":1761264000000,"tweets":[]},{"label":"2025-10-25","value":0,"startTime":1761264000000,"endTime":1761350400000,"tweets":[]},{"label":"2025-10-26","value":0,"startTime":1761350400000,"endTime":1761436800000,"tweets":[]},{"label":"2025-10-27","value":0,"startTime":1761436800000,"endTime":1761523200000,"tweets":[]},{"label":"2025-10-28","value":1,"startTime":1761523200000,"endTime":1761609600000,"tweets":[{"bookmarked":false,"display_text_range":[0,13],"entities":{"hashtags":[],"media":[{"display_url":"pic.x.com/bCL3vTLZLB","expanded_url":"https://x.com/skull8888888888/status/1982790775256526876/photo/1","id_str":"1982790771485847552","indices":[14,37],"media_key":"3_1982790771485847552","media_url_https":"https://pbs.twimg.com/media/G4RJs45WMAAfwaf.jpg","type":"photo","url":"https://t.co/bCL3vTLZLB","ext_media_availability":{"status":"Available"},"features":{"large":{"faces":[]},"medium":{"faces":[]},"small":{"faces":[]},"orig":{"faces":[]}},"sizes":{"large":{"h":259,"w":1307,"resize":"fit"},"medium":{"h":238,"w":1200,"resize":"fit"},"small":{"h":135,"w":680,"resize":"fit"},"thumb":{"h":150,"w":150,"resize":"crop"}},"original_info":{"height":259,"width":1307,"focus_rects":[{"x":0,"y":0,"w":463,"h":259},{"x":34,"y":0,"w":259,"h":259},{"x":50,"y":0,"w":227,"h":259},{"x":98,"y":0,"w":130,"h":259},{"x":0,"y":0,"w":1307,"h":259}]},"media_results":{"result":{"media_key":"3_1982790771485847552"}}}],"symbols":[],"timestamps":[],"urls":[],"user_mentions":[]},"extended_entities":{"media":[{"display_url":"pic.x.com/bCL3vTLZLB","expanded_url":"https://x.com/skull8888888888/status/1982790775256526876/photo/1","id_str":"1982790771485847552","indices":[14,37],"media_key":"3_1982790771485847552","media_url_https":"https://pbs.twimg.com/media/G4RJs45WMAAfwaf.jpg","type":"photo","url":"https://t.co/bCL3vTLZLB","ext_media_availability":{"status":"Available"},"features":{"large":{"faces":[]},"medium":{"faces":[]},"small":{"faces":[]},"orig":{"faces":[]}},"sizes":{"large":{"h":259,"w":1307,"resize":"fit"},"medium":{"h":238,"w":1200,"resize":"fit"},"small":{"h":135,"w":680,"resize":"fit"},"thumb":{"h":150,"w":150,"resize":"crop"}},"original_info":{"height":259,"width":1307,"focus_rects":[{"x":0,"y":0,"w":463,"h":259},{"x":34,"y":0,"w":259,"h":259},{"x":50,"y":0,"w":227,"h":259},{"x":98,"y":0,"w":130,"h":259},{"x":0,"y":0,"w":1307,"h":259}]},"media_results":{"result":{"media_key":"3_1982790771485847552"}}}]},"favorited":false,"lang":"en","possibly_sensitive":false,"possibly_sensitive_editable":true,"retweeted":false,"fact_check":null,"id":"1982790775256526876","view_count":672,"bookmark_count":0,"created_at":1761569133000,"favorite_count":4,"quote_count":1,"reply_count":1,"retweet_count":1,"user_id_str":"993859188823601152","conversation_id_str":"1982790775256526876","full_text":"we're cooking https://t.co/bCL3vTLZLB","in_reply_to_user_id_str":null,"in_reply_to_status_id_str":null,"is_quote_status":0,"is_ai":null,"ai_score":null}]},{"label":"2025-10-29","value":0,"startTime":1761609600000,"endTime":1761696000000,"tweets":[{"bookmarked":false,"display_text_range":[28,70],"entities":{"hashtags":[],"symbols":[],"timestamps":[],"urls":[{"display_url":"laminar.sh","expanded_url":"http://laminar.sh","url":"https://t.co/M1ag2qMYZU","indices":[47,70]}],"user_mentions":[{"id_str":"2562915524","name":"Sebastian Kehle","screen_name":"sebastiankehle_","indices":[0,16]},{"id_str":"1861308613563949057","name":"Mastra","screen_name":"mastra_ai","indices":[17,27]}]},"favorited":false,"in_reply_to_screen_name":"sebastiankehle_","lang":"en","possibly_sensitive":false,"possibly_sensitive_editable":true,"retweeted":false,"fact_check":null,"id":"1983165323479265654","view_count":77,"bookmark_count":0,"created_at":1761658433000,"favorite_count":0,"quote_count":0,"reply_count":0,"retweet_count":0,"user_id_str":"993859188823601152","conversation_id_str":"1983116111681114168","full_text":"@sebastiankehle_ @mastra_ai Check out Laminar, https://t.co/M1ag2qMYZU","in_reply_to_user_id_str":"2562915524","in_reply_to_status_id_str":"1983116111681114168","is_quote_status":0,"is_ai":null,"ai_score":null}]},{"label":"2025-10-30","value":0,"startTime":1761696000000,"endTime":1761782400000,"tweets":[]},{"label":"2025-10-31","value":0,"startTime":1761782400000,"endTime":1761868800000,"tweets":[]},{"label":"2025-11-01","value":0,"startTime":1761868800000,"endTime":1761955200000,"tweets":[{"bookmarked":false,"display_text_range":[10,18],"entities":{"hashtags":[],"symbols":[],"timestamps":[],"urls":[],"user_mentions":[{"id_str":"376529573","name":"anam hira","screen_name":"anamhira","indices":[0,9]}]},"favorited":false,"in_reply_to_screen_name":"anamhira","lang":"en","retweeted":false,"fact_check":null,"id":"1984182238473306327","view_count":902,"bookmark_count":0,"created_at":1761900884000,"favorite_count":1,"quote_count":0,"reply_count":2,"retweet_count":0,"user_id_str":"993859188823601152","conversation_id_str":"1984122435172770219","full_text":"@anamhira Why tho?","in_reply_to_user_id_str":"376529573","in_reply_to_status_id_str":"1984122435172770219","is_quote_status":0,"is_ai":null,"ai_score":null}]},{"label":"2025-11-02","value":0,"startTime":1761955200000,"endTime":1762041600000,"tweets":[]},{"label":"2025-11-03","value":0,"startTime":1762041600000,"endTime":1762128000000,"tweets":[]},{"label":"2025-11-04","value":0,"startTime":1762128000000,"endTime":1762214400000,"tweets":[]},{"label":"2025-11-05","value":0,"startTime":1762214400000,"endTime":1762300800000,"tweets":[{"bookmarked":false,"display_text_range":[14,109],"entities":{"hashtags":[],"symbols":[],"timestamps":[],"urls":[{"display_url":"laminar.sh","expanded_url":"https://laminar.sh","url":"https://t.co/Rh5x04dJI7","indices":[86,109]}],"user_mentions":[{"id_str":"1028446247445618690","name":"Alex","screen_name":"alexinbinary","indices":[0,13]}]},"favorited":false,"in_reply_to_screen_name":"alexinbinary","lang":"en","possibly_sensitive":false,"possibly_sensitive_editable":true,"retweeted":false,"fact_check":null,"id":"1985838227811656023","view_count":76,"bookmark_count":0,"created_at":1762295703000,"favorite_count":1,"quote_count":0,"reply_count":0,"retweet_count":0,"user_id_str":"993859188823601152","conversation_id_str":"1985794690902605831","full_text":"@alexinbinary Let’s help with observability and catching when qa fails in production! https://t.co/Rh5x04dJI7","in_reply_to_user_id_str":"1028446247445618690","in_reply_to_status_id_str":"1985794690902605831","is_quote_status":0,"is_ai":null,"ai_score":null}]},{"label":"2025-11-06","value":0,"startTime":1762300800000,"endTime":1762387200000,"tweets":[]},{"label":"2025-11-07","value":0,"startTime":1762387200000,"endTime":1762473600000,"tweets":[]},{"label":"2025-11-08","value":0,"startTime":1762473600000,"endTime":1762560000000,"tweets":[{"bookmarked":false,"display_text_range":[0,71],"entities":{"hashtags":[],"media":[{"display_url":"pic.x.com/gcg86D0YcZ","expanded_url":"https://x.com/skull8888888888/status/1986788221628420225/photo/1","id_str":"1986788217639653376","indices":[72,95],"media_key":"3_1986788217639653376","media_url_https":"https://pbs.twimg.com/media/G5J9W4RX0AA0Yos.png","type":"photo","url":"https://t.co/gcg86D0YcZ","ext_media_availability":{"status":"Available"},"features":{"large":{"faces":[]},"medium":{"faces":[]},"small":{"faces":[]},"orig":{"faces":[]}},"sizes":{"large":{"h":181,"w":369,"resize":"fit"},"medium":{"h":181,"w":369,"resize":"fit"},"small":{"h":181,"w":369,"resize":"fit"},"thumb":{"h":150,"w":150,"resize":"crop"}},"original_info":{"height":181,"width":369,"focus_rects":[{"x":0,"y":0,"w":323,"h":181},{"x":0,"y":0,"w":181,"h":181},{"x":4,"y":0,"w":159,"h":181},{"x":38,"y":0,"w":91,"h":181},{"x":0,"y":0,"w":369,"h":181}]},"media_results":{"result":{"media_key":"3_1986788217639653376"}}}],"symbols":[],"timestamps":[],"urls":[],"user_mentions":[]},"extended_entities":{"media":[{"display_url":"pic.x.com/gcg86D0YcZ","expanded_url":"https://x.com/skull8888888888/status/1986788221628420225/photo/1","id_str":"1986788217639653376","indices":[72,95],"media_key":"3_1986788217639653376","media_url_https":"https://pbs.twimg.com/media/G5J9W4RX0AA0Yos.png","type":"photo","url":"https://t.co/gcg86D0YcZ","ext_media_availability":{"status":"Available"},"features":{"large":{"faces":[]},"medium":{"faces":[]},"small":{"faces":[]},"orig":{"faces":[]}},"sizes":{"large":{"h":181,"w":369,"resize":"fit"},"medium":{"h":181,"w":369,"resize":"fit"},"small":{"h":181,"w":369,"resize":"fit"},"thumb":{"h":150,"w":150,"resize":"crop"}},"original_info":{"height":181,"width":369,"focus_rects":[{"x":0,"y":0,"w":323,"h":181},{"x":0,"y":0,"w":181,"h":181},{"x":4,"y":0,"w":159,"h":181},{"x":38,"y":0,"w":91,"h":181},{"x":0,"y":0,"w":369,"h":181}]},"media_results":{"result":{"media_key":"3_1986788217639653376"}}}]},"favorited":false,"lang":"en","possibly_sensitive":false,"possibly_sensitive_editable":true,"retweeted":false,"fact_check":null,"id":"1986788221628420225","view_count":36,"bookmark_count":0,"created_at":1762522199000,"favorite_count":0,"quote_count":0,"reply_count":0,"retweet_count":0,"user_id_str":"993859188823601152","conversation_id_str":"1986788221628420225","full_text":"almost perfect composition of languages used in the early stage startup https://t.co/gcg86D0YcZ","in_reply_to_user_id_str":null,"in_reply_to_status_id_str":null,"is_quote_status":0,"is_ai":null,"ai_score":null},{"bookmarked":false,"display_text_range":[11,133],"entities":{"hashtags":[],"symbols":[],"timestamps":[],"urls":[{"display_url":"laminar.sh","expanded_url":"https://laminar.sh","url":"https://t.co/Rh5x04dbSz","indices":[19,42]},{"display_url":"github.com/OpenHands/soft…","expanded_url":"https://github.com/OpenHands/software-agent-sdk/pull/681","url":"https://t.co/2GVW8DoMjQ","indices":[110,133]}],"user_mentions":[{"id_str":"1448787032486989825","name":"Alex Shaw","screen_name":"alexgshaw","indices":[0,10]}]},"favorited":false,"in_reply_to_screen_name":"alexgshaw","lang":"en","possibly_sensitive":false,"possibly_sensitive_editable":true,"retweeted":false,"fact_check":null,"id":"1986927150415430137","view_count":351,"bookmark_count":0,"created_at":1762555322000,"favorite_count":4,"quote_count":0,"reply_count":1,"retweet_count":0,"user_id_str":"993859188823601152","conversation_id_str":"1986911106108211461","full_text":"@alexgshaw let us (https://t.co/Rh5x04dbSz) help you with instrumentation, the same way we did with OpenHands https://t.co/2GVW8DoMjQ","in_reply_to_user_id_str":"1448787032486989825","in_reply_to_status_id_str":"1986911106108211461","is_quote_status":0,"is_ai":null,"ai_score":null}]},{"label":"2025-11-09","value":0,"startTime":1762560000000,"endTime":1762646400000,"tweets":[]},{"label":"2025-11-10","value":0,"startTime":1762646400000,"endTime":1762732800000,"tweets":[]},{"label":"2025-11-11","value":0,"startTime":1762732800000,"endTime":1762819200000,"tweets":[]},{"label":"2025-11-12","value":2,"startTime":1762819200000,"endTime":1762905600000,"tweets":[{"bookmarked":false,"display_text_range":[0,187],"entities":{"hashtags":[],"symbols":[],"timestamps":[],"urls":[{"display_url":"github.com/OpenHands/soft…","expanded_url":"https://github.com/OpenHands/software-agent-sdk/pull/681","url":"https://t.co/2GVW8DoMjQ","indices":[164,187]}],"user_mentions":[]},"favorited":false,"lang":"en","possibly_sensitive":false,"possibly_sensitive_editable":true,"quoted_status_id_str":"1988034446440767994","quoted_status_permalink":{"url":"https://t.co/mCDo7mBxZB","expanded":"https://twitter.com/thdxr/status/1988034446440767994","display":"x.com/thdxr/status/1…"},"retweeted":false,"fact_check":null,"id":"1988224248112873556","view_count":9018,"bookmark_count":25,"created_at":1762864574000,"favorite_count":28,"quote_count":0,"reply_count":3,"retweet_count":2,"user_id_str":"993859188823601152","conversation_id_str":"1988224248112873556","full_text":"Check out Laminar, very powerful TS instrumentation SDK, fully OSS, incredible support for AI SDK. Happy to do PR to opencode, similar to what we did for openhands https://t.co/2GVW8DoMjQ","in_reply_to_user_id_str":null,"in_reply_to_status_id_str":null,"is_quote_status":1,"is_ai":null,"ai_score":null},{"bookmarked":false,"display_text_range":[12,62],"entities":{"hashtags":[],"symbols":[],"timestamps":[],"urls":[],"user_mentions":[{"id_str":"14763","name":"Ryan Carson","screen_name":"ryancarson","indices":[0,11]}]},"favorited":false,"in_reply_to_screen_name":"ryancarson","lang":"en","retweeted":false,"fact_check":null,"id":"1988207664355308013","view_count":64,"bookmark_count":0,"created_at":1762860620000,"favorite_count":0,"quote_count":0,"reply_count":0,"retweet_count":0,"user_id_str":"993859188823601152","conversation_id_str":"1988022725806371041","full_text":"@ryancarson Why do you need workflows? Why do you need memory?","in_reply_to_user_id_str":"14763","in_reply_to_status_id_str":"1988022725806371041","is_quote_status":0,"is_ai":null,"ai_score":null}]},{"label":"2025-11-13","value":0,"startTime":1762905600000,"endTime":1762992000000,"tweets":[]},{"label":"2025-11-14","value":0,"startTime":1762992000000,"endTime":1763078400000,"tweets":[{"bookmarked":false,"display_text_range":[15,55],"entities":{"hashtags":[],"symbols":[],"timestamps":[],"urls":[],"user_mentions":[{"id_str":"850347653875499010","name":"shai 🌻","screen_name":"shaiunterslak","indices":[0,14]}]},"favorited":false,"in_reply_to_screen_name":"shaiunterslak","lang":"en","retweeted":false,"fact_check":null,"id":"1988951835567386866","view_count":290,"bookmark_count":1,"created_at":1763038045000,"favorite_count":3,"quote_count":0,"reply_count":0,"retweet_count":0,"user_id_str":"993859188823601152","conversation_id_str":"1988682775550120007","full_text":"@shaiunterslak We just lack proper marketing at Laminar","in_reply_to_user_id_str":"850347653875499010","in_reply_to_status_id_str":"1988682775550120007","is_quote_status":0,"is_ai":null,"ai_score":null}]},{"label":"2025-11-15","value":0,"startTime":1763078400000,"endTime":1763164800000,"tweets":[]},{"label":"2025-11-16","value":0,"startTime":1763164800000,"endTime":1763251200000,"tweets":[{"bookmarked":false,"display_text_range":[0,174],"entities":{"hashtags":[],"symbols":[],"timestamps":[],"urls":[],"user_mentions":[]},"favorited":false,"lang":"en","quoted_status_id_str":"1989392631957524758","quoted_status_permalink":{"url":"https://t.co/YwlBmZzvnV","expanded":"https://twitter.com/abhshkdz/status/1989392631957524758","display":"x.com/abhshkdz/statu…"},"retweeted":false,"fact_check":null,"id":"1989715576306970688","view_count":1159,"bookmark_count":7,"created_at":1763220135000,"favorite_count":7,"quote_count":0,"reply_count":0,"retweet_count":0,"user_id_str":"993859188823601152","conversation_id_str":"1989715576306970688","full_text":"Great write up. Vision is def the future. To properly debug and iterate on vision browser agents you need image and video observability. Exactly what we pioneered at Laminar.","in_reply_to_user_id_str":null,"in_reply_to_status_id_str":null,"is_quote_status":1,"is_ai":null,"ai_score":null},{"bookmarked":false,"display_text_range":[0,26],"entities":{"hashtags":[],"symbols":[],"timestamps":[],"urls":[],"user_mentions":[]},"favorited":false,"lang":"et","quoted_status_id_str":"1989393706990915674","quoted_status_permalink":{"url":"https://t.co/SPvnn8mRbG","expanded":"https://twitter.com/mischa_vdburg/status/1989393706990915674","display":"x.com/mischa_vdburg/…"},"retweeted":false,"fact_check":null,"id":"1989718909830807705","view_count":322,"bookmark_count":0,"created_at":1763220929000,"favorite_count":4,"quote_count":0,"reply_count":0,"retweet_count":0,"user_id_str":"993859188823601152","conversation_id_str":"1989718909830807705","full_text":"Laminar runs on Kubernetes","in_reply_to_user_id_str":null,"in_reply_to_status_id_str":null,"is_quote_status":1,"is_ai":null,"ai_score":null}]},{"label":"2025-11-17","value":0,"startTime":1763251200000,"endTime":1763337600000,"tweets":[{"bookmarked":false,"display_text_range":[0,24],"entities":{"hashtags":[],"symbols":[],"timestamps":[],"urls":[],"user_mentions":[]},"favorited":false,"lang":"en","quoted_status_id_str":"1990106108535726192","quoted_status_permalink":{"url":"https://t.co/oeyGLNRE1a","expanded":"https://twitter.com/pk_iv/status/1990106108535726192","display":"x.com/pk_iv/status/1…"},"retweeted":false,"fact_check":null,"id":"1990106673831121140","view_count":78,"bookmark_count":0,"created_at":1763313380000,"favorite_count":0,"quote_count":0,"reply_count":0,"retweet_count":0,"user_id_str":"993859188823601152","conversation_id_str":"1990106673831121140","full_text":"You were born in 1999???","in_reply_to_user_id_str":null,"in_reply_to_status_id_str":null,"is_quote_status":1,"is_ai":null,"ai_score":null}]},{"label":"2025-11-18","value":0,"startTime":1763337600000,"endTime":1763424000000,"tweets":[{"bookmarked":false,"display_text_range":[0,42],"entities":{"hashtags":[],"symbols":[],"timestamps":[],"urls":[],"user_mentions":[]},"favorited":false,"lang":"en","quoted_status_id_str":"1990149975750463538","quoted_status_permalink":{"url":"https://t.co/63pAlZgZAM","expanded":"https://twitter.com/jarredsumner/status/1990149975750463538","display":"x.com/jarredsumner/s…"},"retweeted":false,"fact_check":null,"id":"1990506479820914860","view_count":102,"bookmark_count":0,"created_at":1763408701000,"favorite_count":0,"quote_count":0,"reply_count":0,"retweet_count":0,"user_id_str":"993859188823601152","conversation_id_str":"1990506479820914860","full_text":"Sync coding agents or general sync agents?","in_reply_to_user_id_str":null,"in_reply_to_status_id_str":null,"is_quote_status":1,"is_ai":null,"ai_score":null},{"bookmarked":false,"display_text_range":[0,21],"entities":{"hashtags":[],"symbols":[],"timestamps":[],"urls":[],"user_mentions":[]},"favorited":false,"lang":"en","quoted_status_id_str":"1990483435409060117","quoted_status_permalink":{"url":"https://t.co/ZSiqHTyvVW","expanded":"https://twitter.com/justinstorre/status/1990483435409060117","display":"x.com/justinstorre/s…"},"retweeted":false,"fact_check":null,"id":"1990529840542593330","view_count":360,"bookmark_count":0,"created_at":1763414270000,"favorite_count":0,"quote_count":0,"reply_count":1,"retweet_count":0,"user_id_str":"993859188823601152","conversation_id_str":"1990529840542593330","full_text":"do you charge markup?","in_reply_to_user_id_str":null,"in_reply_to_status_id_str":null,"is_quote_status":1,"is_ai":null,"ai_score":null}]},{"label":"2025-11-19","value":1,"startTime":1763424000000,"endTime":1763510400000,"tweets":[{"bookmarked":false,"display_text_range":[0,60],"entities":{"hashtags":[],"symbols":[],"timestamps":[],"urls":[],"user_mentions":[]},"favorited":false,"lang":"en","quoted_status_id_str":"1990608073971442166","quoted_status_permalink":{"url":"https://t.co/poNQFsiFvB","expanded":"https://twitter.com/DanielPrevoznik/status/1990608073971442166","display":"x.com/DanielPrevozni…"},"retweeted":false,"fact_check":null,"id":"1990740987656712538","view_count":407,"bookmark_count":0,"created_at":1763464612000,"favorite_count":6,"quote_count":0,"reply_count":1,"retweet_count":1,"user_id_str":"993859188823601152","conversation_id_str":"1990740987656712538","full_text":"Kernel is insanely fast! (also, Laminar spotted in the wild)","in_reply_to_user_id_str":null,"in_reply_to_status_id_str":null,"is_quote_status":1,"is_ai":null,"ai_score":null},{"bookmarked":false,"display_text_range":[0,14],"entities":{"hashtags":[],"symbols":[],"timestamps":[],"urls":[],"user_mentions":[]},"favorited":false,"lang":"en","quoted_status_id_str":"1990875857997439269","quoted_status_permalink":{"url":"https://t.co/0msFYFRrsC","expanded":"https://twitter.com/lordspline/status/1990875857997439269","display":"x.com/lordspline/sta…"},"retweeted":false,"fact_check":null,"id":"1990879014743949764","view_count":236,"bookmark_count":0,"created_at":1763497520000,"favorite_count":0,"quote_count":0,"reply_count":0,"retweet_count":0,"user_id_str":"993859188823601152","conversation_id_str":"1990879014743949764","full_text":"Custom go sdk?","in_reply_to_user_id_str":null,"in_reply_to_status_id_str":null,"is_quote_status":1,"is_ai":null,"ai_score":null},{"bookmarked":false,"display_text_range":[14,70],"entities":{"hashtags":[],"symbols":[],"timestamps":[],"urls":[],"user_mentions":[{"id_str":"784008","name":"Quinn Slack","screen_name":"sqs","indices":[0,4]},{"id_str":"1901022787164401666","name":"Amp","screen_name":"AmpCode","indices":[5,13]}]},"favorited":false,"in_reply_to_screen_name":"sqs","lang":"en","retweeted":false,"fact_check":null,"id":"1990882042385457528","view_count":221,"bookmark_count":0,"created_at":1763498242000,"favorite_count":0,"quote_count":0,"reply_count":1,"retweet_count":0,"user_id_str":"993859188823601152","conversation_id_str":"1990873859692912928","full_text":"@sqs @AmpCode Do you use Browser Use or your own custom browser agent?","in_reply_to_user_id_str":"784008","in_reply_to_status_id_str":"1990873859692912928","is_quote_status":0,"is_ai":null,"ai_score":null}]},{"label":"2025-11-20","value":0,"startTime":1763510400000,"endTime":1763596800000,"tweets":[]},{"label":"2025-11-21","value":0,"startTime":1763596800000,"endTime":1763683200000,"tweets":[]}],"nlikes":[{"label":"2025-10-22","value":0,"startTime":1761004800000,"endTime":1761091200000,"tweets":[]},{"label":"2025-10-23","value":0,"startTime":1761091200000,"endTime":1761177600000,"tweets":[]},{"label":"2025-10-24","value":0,"startTime":1761177600000,"endTime":1761264000000,"tweets":[]},{"label":"2025-10-25","value":0,"startTime":1761264000000,"endTime":1761350400000,"tweets":[]},{"label":"2025-10-26","value":0,"startTime":1761350400000,"endTime":1761436800000,"tweets":[]},{"label":"2025-10-27","value":0,"startTime":1761436800000,"endTime":1761523200000,"tweets":[]},{"label":"2025-10-28","value":4,"startTime":1761523200000,"endTime":1761609600000,"tweets":[{"bookmarked":false,"display_text_range":[0,13],"entities":{"hashtags":[],"media":[{"display_url":"pic.x.com/bCL3vTLZLB","expanded_url":"https://x.com/skull8888888888/status/1982790775256526876/photo/1","id_str":"1982790771485847552","indices":[14,37],"media_key":"3_1982790771485847552","media_url_https":"https://pbs.twimg.com/media/G4RJs45WMAAfwaf.jpg","type":"photo","url":"https://t.co/bCL3vTLZLB","ext_media_availability":{"status":"Available"},"features":{"large":{"faces":[]},"medium":{"faces":[]},"small":{"faces":[]},"orig":{"faces":[]}},"sizes":{"large":{"h":259,"w":1307,"resize":"fit"},"medium":{"h":238,"w":1200,"resize":"fit"},"small":{"h":135,"w":680,"resize":"fit"},"thumb":{"h":150,"w":150,"resize":"crop"}},"original_info":{"height":259,"width":1307,"focus_rects":[{"x":0,"y":0,"w":463,"h":259},{"x":34,"y":0,"w":259,"h":259},{"x":50,"y":0,"w":227,"h":259},{"x":98,"y":0,"w":130,"h":259},{"x":0,"y":0,"w":1307,"h":259}]},"media_results":{"result":{"media_key":"3_1982790771485847552"}}}],"symbols":[],"timestamps":[],"urls":[],"user_mentions":[]},"extended_entities":{"media":[{"display_url":"pic.x.com/bCL3vTLZLB","expanded_url":"https://x.com/skull8888888888/status/1982790775256526876/photo/1","id_str":"1982790771485847552","indices":[14,37],"media_key":"3_1982790771485847552","media_url_https":"https://pbs.twimg.com/media/G4RJs45WMAAfwaf.jpg","type":"photo","url":"https://t.co/bCL3vTLZLB","ext_media_availability":{"status":"Available"},"features":{"large":{"faces":[]},"medium":{"faces":[]},"small":{"faces":[]},"orig":{"faces":[]}},"sizes":{"large":{"h":259,"w":1307,"resize":"fit"},"medium":{"h":238,"w":1200,"resize":"fit"},"small":{"h":135,"w":680,"resize":"fit"},"thumb":{"h":150,"w":150,"resize":"crop"}},"original_info":{"height":259,"width":1307,"focus_rects":[{"x":0,"y":0,"w":463,"h":259},{"x":34,"y":0,"w":259,"h":259},{"x":50,"y":0,"w":227,"h":259},{"x":98,"y":0,"w":130,"h":259},{"x":0,"y":0,"w":1307,"h":259}]},"media_results":{"result":{"media_key":"3_1982790771485847552"}}}]},"favorited":false,"lang":"en","possibly_sensitive":false,"possibly_sensitive_editable":true,"retweeted":false,"fact_check":null,"id":"1982790775256526876","view_count":672,"bookmark_count":0,"created_at":1761569133000,"favorite_count":4,"quote_count":1,"reply_count":1,"retweet_count":1,"user_id_str":"993859188823601152","conversation_id_str":"1982790775256526876","full_text":"we're cooking https://t.co/bCL3vTLZLB","in_reply_to_user_id_str":null,"in_reply_to_status_id_str":null,"is_quote_status":0,"is_ai":null,"ai_score":null}]},{"label":"2025-10-29","value":0,"startTime":1761609600000,"endTime":1761696000000,"tweets":[{"bookmarked":false,"display_text_range":[28,70],"entities":{"hashtags":[],"symbols":[],"timestamps":[],"urls":[{"display_url":"laminar.sh","expanded_url":"http://laminar.sh","url":"https://t.co/M1ag2qMYZU","indices":[47,70]}],"user_mentions":[{"id_str":"2562915524","name":"Sebastian Kehle","screen_name":"sebastiankehle_","indices":[0,16]},{"id_str":"1861308613563949057","name":"Mastra","screen_name":"mastra_ai","indices":[17,27]}]},"favorited":false,"in_reply_to_screen_name":"sebastiankehle_","lang":"en","possibly_sensitive":false,"possibly_sensitive_editable":true,"retweeted":false,"fact_check":null,"id":"1983165323479265654","view_count":77,"bookmark_count":0,"created_at":1761658433000,"favorite_count":0,"quote_count":0,"reply_count":0,"retweet_count":0,"user_id_str":"993859188823601152","conversation_id_str":"1983116111681114168","full_text":"@sebastiankehle_ @mastra_ai Check out Laminar, https://t.co/M1ag2qMYZU","in_reply_to_user_id_str":"2562915524","in_reply_to_status_id_str":"1983116111681114168","is_quote_status":0,"is_ai":null,"ai_score":null}]},{"label":"2025-10-30","value":0,"startTime":1761696000000,"endTime":1761782400000,"tweets":[]},{"label":"2025-10-31","value":0,"startTime":1761782400000,"endTime":1761868800000,"tweets":[]},{"label":"2025-11-01","value":1,"startTime":1761868800000,"endTime":1761955200000,"tweets":[{"bookmarked":false,"display_text_range":[10,18],"entities":{"hashtags":[],"symbols":[],"timestamps":[],"urls":[],"user_mentions":[{"id_str":"376529573","name":"anam hira","screen_name":"anamhira","indices":[0,9]}]},"favorited":false,"in_reply_to_screen_name":"anamhira","lang":"en","retweeted":false,"fact_check":null,"id":"1984182238473306327","view_count":902,"bookmark_count":0,"created_at":1761900884000,"favorite_count":1,"quote_count":0,"reply_count":2,"retweet_count":0,"user_id_str":"993859188823601152","conversation_id_str":"1984122435172770219","full_text":"@anamhira Why tho?","in_reply_to_user_id_str":"376529573","in_reply_to_status_id_str":"1984122435172770219","is_quote_status":0,"is_ai":null,"ai_score":null}]},{"label":"2025-11-02","value":0,"startTime":1761955200000,"endTime":1762041600000,"tweets":[]},{"label":"2025-11-03","value":0,"startTime":1762041600000,"endTime":1762128000000,"tweets":[]},{"label":"2025-11-04","value":0,"startTime":1762128000000,"endTime":1762214400000,"tweets":[]},{"label":"2025-11-05","value":1,"startTime":1762214400000,"endTime":1762300800000,"tweets":[{"bookmarked":false,"display_text_range":[14,109],"entities":{"hashtags":[],"symbols":[],"timestamps":[],"urls":[{"display_url":"laminar.sh","expanded_url":"https://laminar.sh","url":"https://t.co/Rh5x04dJI7","indices":[86,109]}],"user_mentions":[{"id_str":"1028446247445618690","name":"Alex","screen_name":"alexinbinary","indices":[0,13]}]},"favorited":false,"in_reply_to_screen_name":"alexinbinary","lang":"en","possibly_sensitive":false,"possibly_sensitive_editable":true,"retweeted":false,"fact_check":null,"id":"1985838227811656023","view_count":76,"bookmark_count":0,"created_at":1762295703000,"favorite_count":1,"quote_count":0,"reply_count":0,"retweet_count":0,"user_id_str":"993859188823601152","conversation_id_str":"1985794690902605831","full_text":"@alexinbinary Let’s help with observability and catching when qa fails in production! https://t.co/Rh5x04dJI7","in_reply_to_user_id_str":"1028446247445618690","in_reply_to_status_id_str":"1985794690902605831","is_quote_status":0,"is_ai":null,"ai_score":null}]},{"label":"2025-11-06","value":0,"startTime":1762300800000,"endTime":1762387200000,"tweets":[]},{"label":"2025-11-07","value":0,"startTime":1762387200000,"endTime":1762473600000,"tweets":[]},{"label":"2025-11-08","value":4,"startTime":1762473600000,"endTime":1762560000000,"tweets":[{"bookmarked":false,"display_text_range":[0,71],"entities":{"hashtags":[],"media":[{"display_url":"pic.x.com/gcg86D0YcZ","expanded_url":"https://x.com/skull8888888888/status/1986788221628420225/photo/1","id_str":"1986788217639653376","indices":[72,95],"media_key":"3_1986788217639653376","media_url_https":"https://pbs.twimg.com/media/G5J9W4RX0AA0Yos.png","type":"photo","url":"https://t.co/gcg86D0YcZ","ext_media_availability":{"status":"Available"},"features":{"large":{"faces":[]},"medium":{"faces":[]},"small":{"faces":[]},"orig":{"faces":[]}},"sizes":{"large":{"h":181,"w":369,"resize":"fit"},"medium":{"h":181,"w":369,"resize":"fit"},"small":{"h":181,"w":369,"resize":"fit"},"thumb":{"h":150,"w":150,"resize":"crop"}},"original_info":{"height":181,"width":369,"focus_rects":[{"x":0,"y":0,"w":323,"h":181},{"x":0,"y":0,"w":181,"h":181},{"x":4,"y":0,"w":159,"h":181},{"x":38,"y":0,"w":91,"h":181},{"x":0,"y":0,"w":369,"h":181}]},"media_results":{"result":{"media_key":"3_1986788217639653376"}}}],"symbols":[],"timestamps":[],"urls":[],"user_mentions":[]},"extended_entities":{"media":[{"display_url":"pic.x.com/gcg86D0YcZ","expanded_url":"https://x.com/skull8888888888/status/1986788221628420225/photo/1","id_str":"1986788217639653376","indices":[72,95],"media_key":"3_1986788217639653376","media_url_https":"https://pbs.twimg.com/media/G5J9W4RX0AA0Yos.png","type":"photo","url":"https://t.co/gcg86D0YcZ","ext_media_availability":{"status":"Available"},"features":{"large":{"faces":[]},"medium":{"faces":[]},"small":{"faces":[]},"orig":{"faces":[]}},"sizes":{"large":{"h":181,"w":369,"resize":"fit"},"medium":{"h":181,"w":369,"resize":"fit"},"small":{"h":181,"w":369,"resize":"fit"},"thumb":{"h":150,"w":150,"resize":"crop"}},"original_info":{"height":181,"width":369,"focus_rects":[{"x":0,"y":0,"w":323,"h":181},{"x":0,"y":0,"w":181,"h":181},{"x":4,"y":0,"w":159,"h":181},{"x":38,"y":0,"w":91,"h":181},{"x":0,"y":0,"w":369,"h":181}]},"media_results":{"result":{"media_key":"3_1986788217639653376"}}}]},"favorited":false,"lang":"en","possibly_sensitive":false,"possibly_sensitive_editable":true,"retweeted":false,"fact_check":null,"id":"1986788221628420225","view_count":36,"bookmark_count":0,"created_at":1762522199000,"favorite_count":0,"quote_count":0,"reply_count":0,"retweet_count":0,"user_id_str":"993859188823601152","conversation_id_str":"1986788221628420225","full_text":"almost perfect composition of languages used in the early stage startup https://t.co/gcg86D0YcZ","in_reply_to_user_id_str":null,"in_reply_to_status_id_str":null,"is_quote_status":0,"is_ai":null,"ai_score":null},{"bookmarked":false,"display_text_range":[11,133],"entities":{"hashtags":[],"symbols":[],"timestamps":[],"urls":[{"display_url":"laminar.sh","expanded_url":"https://laminar.sh","url":"https://t.co/Rh5x04dbSz","indices":[19,42]},{"display_url":"github.com/OpenHands/soft…","expanded_url":"https://github.com/OpenHands/software-agent-sdk/pull/681","url":"https://t.co/2GVW8DoMjQ","indices":[110,133]}],"user_mentions":[{"id_str":"1448787032486989825","name":"Alex Shaw","screen_name":"alexgshaw","indices":[0,10]}]},"favorited":false,"in_reply_to_screen_name":"alexgshaw","lang":"en","possibly_sensitive":false,"possibly_sensitive_editable":true,"retweeted":false,"fact_check":null,"id":"1986927150415430137","view_count":351,"bookmark_count":0,"created_at":1762555322000,"favorite_count":4,"quote_count":0,"reply_count":1,"retweet_count":0,"user_id_str":"993859188823601152","conversation_id_str":"1986911106108211461","full_text":"@alexgshaw let us (https://t.co/Rh5x04dbSz) help you with instrumentation, the same way we did with OpenHands https://t.co/2GVW8DoMjQ","in_reply_to_user_id_str":"1448787032486989825","in_reply_to_status_id_str":"1986911106108211461","is_quote_status":0,"is_ai":null,"ai_score":null}]},{"label":"2025-11-09","value":0,"startTime":1762560000000,"endTime":1762646400000,"tweets":[]},{"label":"2025-11-10","value":0,"startTime":1762646400000,"endTime":1762732800000,"tweets":[]},{"label":"2025-11-11","value":0,"startTime":1762732800000,"endTime":1762819200000,"tweets":[]},{"label":"2025-11-12","value":28,"startTime":1762819200000,"endTime":1762905600000,"tweets":[{"bookmarked":false,"display_text_range":[0,187],"entities":{"hashtags":[],"symbols":[],"timestamps":[],"urls":[{"display_url":"github.com/OpenHands/soft…","expanded_url":"https://github.com/OpenHands/software-agent-sdk/pull/681","url":"https://t.co/2GVW8DoMjQ","indices":[164,187]}],"user_mentions":[]},"favorited":false,"lang":"en","possibly_sensitive":false,"possibly_sensitive_editable":true,"quoted_status_id_str":"1988034446440767994","quoted_status_permalink":{"url":"https://t.co/mCDo7mBxZB","expanded":"https://twitter.com/thdxr/status/1988034446440767994","display":"x.com/thdxr/status/1…"},"retweeted":false,"fact_check":null,"id":"1988224248112873556","view_count":9018,"bookmark_count":25,"created_at":1762864574000,"favorite_count":28,"quote_count":0,"reply_count":3,"retweet_count":2,"user_id_str":"993859188823601152","conversation_id_str":"1988224248112873556","full_text":"Check out Laminar, very powerful TS instrumentation SDK, fully OSS, incredible support for AI SDK. Happy to do PR to opencode, similar to what we did for openhands https://t.co/2GVW8DoMjQ","in_reply_to_user_id_str":null,"in_reply_to_status_id_str":null,"is_quote_status":1,"is_ai":null,"ai_score":null},{"bookmarked":false,"display_text_range":[12,62],"entities":{"hashtags":[],"symbols":[],"timestamps":[],"urls":[],"user_mentions":[{"id_str":"14763","name":"Ryan Carson","screen_name":"ryancarson","indices":[0,11]}]},"favorited":false,"in_reply_to_screen_name":"ryancarson","lang":"en","retweeted":false,"fact_check":null,"id":"1988207664355308013","view_count":64,"bookmark_count":0,"created_at":1762860620000,"favorite_count":0,"quote_count":0,"reply_count":0,"retweet_count":0,"user_id_str":"993859188823601152","conversation_id_str":"1988022725806371041","full_text":"@ryancarson Why do you need workflows? Why do you need memory?","in_reply_to_user_id_str":"14763","in_reply_to_status_id_str":"1988022725806371041","is_quote_status":0,"is_ai":null,"ai_score":null}]},{"label":"2025-11-13","value":0,"startTime":1762905600000,"endTime":1762992000000,"tweets":[]},{"label":"2025-11-14","value":3,"startTime":1762992000000,"endTime":1763078400000,"tweets":[{"bookmarked":false,"display_text_range":[15,55],"entities":{"hashtags":[],"symbols":[],"timestamps":[],"urls":[],"user_mentions":[{"id_str":"850347653875499010","name":"shai 🌻","screen_name":"shaiunterslak","indices":[0,14]}]},"favorited":false,"in_reply_to_screen_name":"shaiunterslak","lang":"en","retweeted":false,"fact_check":null,"id":"1988951835567386866","view_count":290,"bookmark_count":1,"created_at":1763038045000,"favorite_count":3,"quote_count":0,"reply_count":0,"retweet_count":0,"user_id_str":"993859188823601152","conversation_id_str":"1988682775550120007","full_text":"@shaiunterslak We just lack proper marketing at Laminar","in_reply_to_user_id_str":"850347653875499010","in_reply_to_status_id_str":"1988682775550120007","is_quote_status":0,"is_ai":null,"ai_score":null}]},{"label":"2025-11-15","value":0,"startTime":1763078400000,"endTime":1763164800000,"tweets":[]},{"label":"2025-11-16","value":11,"startTime":1763164800000,"endTime":1763251200000,"tweets":[{"bookmarked":false,"display_text_range":[0,174],"entities":{"hashtags":[],"symbols":[],"timestamps":[],"urls":[],"user_mentions":[]},"favorited":false,"lang":"en","quoted_status_id_str":"1989392631957524758","quoted_status_permalink":{"url":"https://t.co/YwlBmZzvnV","expanded":"https://twitter.com/abhshkdz/status/1989392631957524758","display":"x.com/abhshkdz/statu…"},"retweeted":false,"fact_check":null,"id":"1989715576306970688","view_count":1159,"bookmark_count":7,"created_at":1763220135000,"favorite_count":7,"quote_count":0,"reply_count":0,"retweet_count":0,"user_id_str":"993859188823601152","conversation_id_str":"1989715576306970688","full_text":"Great write up. Vision is def the future. To properly debug and iterate on vision browser agents you need image and video observability. Exactly what we pioneered at Laminar.","in_reply_to_user_id_str":null,"in_reply_to_status_id_str":null,"is_quote_status":1,"is_ai":null,"ai_score":null},{"bookmarked":false,"display_text_range":[0,26],"entities":{"hashtags":[],"symbols":[],"timestamps":[],"urls":[],"user_mentions":[]},"favorited":false,"lang":"et","quoted_status_id_str":"1989393706990915674","quoted_status_permalink":{"url":"https://t.co/SPvnn8mRbG","expanded":"https://twitter.com/mischa_vdburg/status/1989393706990915674","display":"x.com/mischa_vdburg/…"},"retweeted":false,"fact_check":null,"id":"1989718909830807705","view_count":322,"bookmark_count":0,"created_at":1763220929000,"favorite_count":4,"quote_count":0,"reply_count":0,"retweet_count":0,"user_id_str":"993859188823601152","conversation_id_str":"1989718909830807705","full_text":"Laminar runs on Kubernetes","in_reply_to_user_id_str":null,"in_reply_to_status_id_str":null,"is_quote_status":1,"is_ai":null,"ai_score":null}]},{"label":"2025-11-17","value":0,"startTime":1763251200000,"endTime":1763337600000,"tweets":[{"bookmarked":false,"display_text_range":[0,24],"entities":{"hashtags":[],"symbols":[],"timestamps":[],"urls":[],"user_mentions":[]},"favorited":false,"lang":"en","quoted_status_id_str":"1990106108535726192","quoted_status_permalink":{"url":"https://t.co/oeyGLNRE1a","expanded":"https://twitter.com/pk_iv/status/1990106108535726192","display":"x.com/pk_iv/status/1…"},"retweeted":false,"fact_check":null,"id":"1990106673831121140","view_count":78,"bookmark_count":0,"created_at":1763313380000,"favorite_count":0,"quote_count":0,"reply_count":0,"retweet_count":0,"user_id_str":"993859188823601152","conversation_id_str":"1990106673831121140","full_text":"You were born in 1999???","in_reply_to_user_id_str":null,"in_reply_to_status_id_str":null,"is_quote_status":1,"is_ai":null,"ai_score":null}]},{"label":"2025-11-18","value":0,"startTime":1763337600000,"endTime":1763424000000,"tweets":[{"bookmarked":false,"display_text_range":[0,42],"entities":{"hashtags":[],"symbols":[],"timestamps":[],"urls":[],"user_mentions":[]},"favorited":false,"lang":"en","quoted_status_id_str":"1990149975750463538","quoted_status_permalink":{"url":"https://t.co/63pAlZgZAM","expanded":"https://twitter.com/jarredsumner/status/1990149975750463538","display":"x.com/jarredsumner/s…"},"retweeted":false,"fact_check":null,"id":"1990506479820914860","view_count":102,"bookmark_count":0,"created_at":1763408701000,"favorite_count":0,"quote_count":0,"reply_count":0,"retweet_count":0,"user_id_str":"993859188823601152","conversation_id_str":"1990506479820914860","full_text":"Sync coding agents or general sync agents?","in_reply_to_user_id_str":null,"in_reply_to_status_id_str":null,"is_quote_status":1,"is_ai":null,"ai_score":null},{"bookmarked":false,"display_text_range":[0,21],"entities":{"hashtags":[],"symbols":[],"timestamps":[],"urls":[],"user_mentions":[]},"favorited":false,"lang":"en","quoted_status_id_str":"1990483435409060117","quoted_status_permalink":{"url":"https://t.co/ZSiqHTyvVW","expanded":"https://twitter.com/justinstorre/status/1990483435409060117","display":"x.com/justinstorre/s…"},"retweeted":false,"fact_check":null,"id":"1990529840542593330","view_count":360,"bookmark_count":0,"created_at":1763414270000,"favorite_count":0,"quote_count":0,"reply_count":1,"retweet_count":0,"user_id_str":"993859188823601152","conversation_id_str":"1990529840542593330","full_text":"do you charge markup?","in_reply_to_user_id_str":null,"in_reply_to_status_id_str":null,"is_quote_status":1,"is_ai":null,"ai_score":null}]},{"label":"2025-11-19","value":6,"startTime":1763424000000,"endTime":1763510400000,"tweets":[{"bookmarked":false,"display_text_range":[0,60],"entities":{"hashtags":[],"symbols":[],"timestamps":[],"urls":[],"user_mentions":[]},"favorited":false,"lang":"en","quoted_status_id_str":"1990608073971442166","quoted_status_permalink":{"url":"https://t.co/poNQFsiFvB","expanded":"https://twitter.com/DanielPrevoznik/status/1990608073971442166","display":"x.com/DanielPrevozni…"},"retweeted":false,"fact_check":null,"id":"1990740987656712538","view_count":407,"bookmark_count":0,"created_at":1763464612000,"favorite_count":6,"quote_count":0,"reply_count":1,"retweet_count":1,"user_id_str":"993859188823601152","conversation_id_str":"1990740987656712538","full_text":"Kernel is insanely fast! (also, Laminar spotted in the wild)","in_reply_to_user_id_str":null,"in_reply_to_status_id_str":null,"is_quote_status":1,"is_ai":null,"ai_score":null},{"bookmarked":false,"display_text_range":[0,14],"entities":{"hashtags":[],"symbols":[],"timestamps":[],"urls":[],"user_mentions":[]},"favorited":false,"lang":"en","quoted_status_id_str":"1990875857997439269","quoted_status_permalink":{"url":"https://t.co/0msFYFRrsC","expanded":"https://twitter.com/lordspline/status/1990875857997439269","display":"x.com/lordspline/sta…"},"retweeted":false,"fact_check":null,"id":"1990879014743949764","view_count":236,"bookmark_count":0,"created_at":1763497520000,"favorite_count":0,"quote_count":0,"reply_count":0,"retweet_count":0,"user_id_str":"993859188823601152","conversation_id_str":"1990879014743949764","full_text":"Custom go sdk?","in_reply_to_user_id_str":null,"in_reply_to_status_id_str":null,"is_quote_status":1,"is_ai":null,"ai_score":null},{"bookmarked":false,"display_text_range":[14,70],"entities":{"hashtags":[],"symbols":[],"timestamps":[],"urls":[],"user_mentions":[{"id_str":"784008","name":"Quinn Slack","screen_name":"sqs","indices":[0,4]},{"id_str":"1901022787164401666","name":"Amp","screen_name":"AmpCode","indices":[5,13]}]},"favorited":false,"in_reply_to_screen_name":"sqs","lang":"en","retweeted":false,"fact_check":null,"id":"1990882042385457528","view_count":221,"bookmark_count":0,"created_at":1763498242000,"favorite_count":0,"quote_count":0,"reply_count":1,"retweet_count":0,"user_id_str":"993859188823601152","conversation_id_str":"1990873859692912928","full_text":"@sqs @AmpCode Do you use Browser Use or your own custom browser agent?","in_reply_to_user_id_str":"784008","in_reply_to_status_id_str":"1990873859692912928","is_quote_status":0,"is_ai":null,"ai_score":null}]},{"label":"2025-11-20","value":0,"startTime":1763510400000,"endTime":1763596800000,"tweets":[]},{"label":"2025-11-21","value":0,"startTime":1763596800000,"endTime":1763683200000,"tweets":[]}],"nviews":[{"label":"2025-10-22","value":0,"startTime":1761004800000,"endTime":1761091200000,"tweets":[]},{"label":"2025-10-23","value":0,"startTime":1761091200000,"endTime":1761177600000,"tweets":[]},{"label":"2025-10-24","value":0,"startTime":1761177600000,"endTime":1761264000000,"tweets":[]},{"label":"2025-10-25","value":0,"startTime":1761264000000,"endTime":1761350400000,"tweets":[]},{"label":"2025-10-26","value":0,"startTime":1761350400000,"endTime":1761436800000,"tweets":[]},{"label":"2025-10-27","value":0,"startTime":1761436800000,"endTime":1761523200000,"tweets":[]},{"label":"2025-10-28","value":672,"startTime":1761523200000,"endTime":1761609600000,"tweets":[{"bookmarked":false,"display_text_range":[0,13],"entities":{"hashtags":[],"media":[{"display_url":"pic.x.com/bCL3vTLZLB","expanded_url":"https://x.com/skull8888888888/status/1982790775256526876/photo/1","id_str":"1982790771485847552","indices":[14,37],"media_key":"3_1982790771485847552","media_url_https":"https://pbs.twimg.com/media/G4RJs45WMAAfwaf.jpg","type":"photo","url":"https://t.co/bCL3vTLZLB","ext_media_availability":{"status":"Available"},"features":{"large":{"faces":[]},"medium":{"faces":[]},"small":{"faces":[]},"orig":{"faces":[]}},"sizes":{"large":{"h":259,"w":1307,"resize":"fit"},"medium":{"h":238,"w":1200,"resize":"fit"},"small":{"h":135,"w":680,"resize":"fit"},"thumb":{"h":150,"w":150,"resize":"crop"}},"original_info":{"height":259,"width":1307,"focus_rects":[{"x":0,"y":0,"w":463,"h":259},{"x":34,"y":0,"w":259,"h":259},{"x":50,"y":0,"w":227,"h":259},{"x":98,"y":0,"w":130,"h":259},{"x":0,"y":0,"w":1307,"h":259}]},"media_results":{"result":{"media_key":"3_1982790771485847552"}}}],"symbols":[],"timestamps":[],"urls":[],"user_mentions":[]},"extended_entities":{"media":[{"display_url":"pic.x.com/bCL3vTLZLB","expanded_url":"https://x.com/skull8888888888/status/1982790775256526876/photo/1","id_str":"1982790771485847552","indices":[14,37],"media_key":"3_1982790771485847552","media_url_https":"https://pbs.twimg.com/media/G4RJs45WMAAfwaf.jpg","type":"photo","url":"https://t.co/bCL3vTLZLB","ext_media_availability":{"status":"Available"},"features":{"large":{"faces":[]},"medium":{"faces":[]},"small":{"faces":[]},"orig":{"faces":[]}},"sizes":{"large":{"h":259,"w":1307,"resize":"fit"},"medium":{"h":238,"w":1200,"resize":"fit"},"small":{"h":135,"w":680,"resize":"fit"},"thumb":{"h":150,"w":150,"resize":"crop"}},"original_info":{"height":259,"width":1307,"focus_rects":[{"x":0,"y":0,"w":463,"h":259},{"x":34,"y":0,"w":259,"h":259},{"x":50,"y":0,"w":227,"h":259},{"x":98,"y":0,"w":130,"h":259},{"x":0,"y":0,"w":1307,"h":259}]},"media_results":{"result":{"media_key":"3_1982790771485847552"}}}]},"favorited":false,"lang":"en","possibly_sensitive":false,"possibly_sensitive_editable":true,"retweeted":false,"fact_check":null,"id":"1982790775256526876","view_count":672,"bookmark_count":0,"created_at":1761569133000,"favorite_count":4,"quote_count":1,"reply_count":1,"retweet_count":1,"user_id_str":"993859188823601152","conversation_id_str":"1982790775256526876","full_text":"we're cooking https://t.co/bCL3vTLZLB","in_reply_to_user_id_str":null,"in_reply_to_status_id_str":null,"is_quote_status":0,"is_ai":null,"ai_score":null}]},{"label":"2025-10-29","value":77,"startTime":1761609600000,"endTime":1761696000000,"tweets":[{"bookmarked":false,"display_text_range":[28,70],"entities":{"hashtags":[],"symbols":[],"timestamps":[],"urls":[{"display_url":"laminar.sh","expanded_url":"http://laminar.sh","url":"https://t.co/M1ag2qMYZU","indices":[47,70]}],"user_mentions":[{"id_str":"2562915524","name":"Sebastian Kehle","screen_name":"sebastiankehle_","indices":[0,16]},{"id_str":"1861308613563949057","name":"Mastra","screen_name":"mastra_ai","indices":[17,27]}]},"favorited":false,"in_reply_to_screen_name":"sebastiankehle_","lang":"en","possibly_sensitive":false,"possibly_sensitive_editable":true,"retweeted":false,"fact_check":null,"id":"1983165323479265654","view_count":77,"bookmark_count":0,"created_at":1761658433000,"favorite_count":0,"quote_count":0,"reply_count":0,"retweet_count":0,"user_id_str":"993859188823601152","conversation_id_str":"1983116111681114168","full_text":"@sebastiankehle_ @mastra_ai Check out Laminar, https://t.co/M1ag2qMYZU","in_reply_to_user_id_str":"2562915524","in_reply_to_status_id_str":"1983116111681114168","is_quote_status":0,"is_ai":null,"ai_score":null}]},{"label":"2025-10-30","value":0,"startTime":1761696000000,"endTime":1761782400000,"tweets":[]},{"label":"2025-10-31","value":0,"startTime":1761782400000,"endTime":1761868800000,"tweets":[]},{"label":"2025-11-01","value":902,"startTime":1761868800000,"endTime":1761955200000,"tweets":[{"bookmarked":false,"display_text_range":[10,18],"entities":{"hashtags":[],"symbols":[],"timestamps":[],"urls":[],"user_mentions":[{"id_str":"376529573","name":"anam hira","screen_name":"anamhira","indices":[0,9]}]},"favorited":false,"in_reply_to_screen_name":"anamhira","lang":"en","retweeted":false,"fact_check":null,"id":"1984182238473306327","view_count":902,"bookmark_count":0,"created_at":1761900884000,"favorite_count":1,"quote_count":0,"reply_count":2,"retweet_count":0,"user_id_str":"993859188823601152","conversation_id_str":"1984122435172770219","full_text":"@anamhira Why tho?","in_reply_to_user_id_str":"376529573","in_reply_to_status_id_str":"1984122435172770219","is_quote_status":0,"is_ai":null,"ai_score":null}]},{"label":"2025-11-02","value":0,"startTime":1761955200000,"endTime":1762041600000,"tweets":[]},{"label":"2025-11-03","value":0,"startTime":1762041600000,"endTime":1762128000000,"tweets":[]},{"label":"2025-11-04","value":0,"startTime":1762128000000,"endTime":1762214400000,"tweets":[]},{"label":"2025-11-05","value":76,"startTime":1762214400000,"endTime":1762300800000,"tweets":[{"bookmarked":false,"display_text_range":[14,109],"entities":{"hashtags":[],"symbols":[],"timestamps":[],"urls":[{"display_url":"laminar.sh","expanded_url":"https://laminar.sh","url":"https://t.co/Rh5x04dJI7","indices":[86,109]}],"user_mentions":[{"id_str":"1028446247445618690","name":"Alex","screen_name":"alexinbinary","indices":[0,13]}]},"favorited":false,"in_reply_to_screen_name":"alexinbinary","lang":"en","possibly_sensitive":false,"possibly_sensitive_editable":true,"retweeted":false,"fact_check":null,"id":"1985838227811656023","view_count":76,"bookmark_count":0,"created_at":1762295703000,"favorite_count":1,"quote_count":0,"reply_count":0,"retweet_count":0,"user_id_str":"993859188823601152","conversation_id_str":"1985794690902605831","full_text":"@alexinbinary Let’s help with observability and catching when qa fails in production! https://t.co/Rh5x04dJI7","in_reply_to_user_id_str":"1028446247445618690","in_reply_to_status_id_str":"1985794690902605831","is_quote_status":0,"is_ai":null,"ai_score":null}]},{"label":"2025-11-06","value":0,"startTime":1762300800000,"endTime":1762387200000,"tweets":[]},{"label":"2025-11-07","value":0,"startTime":1762387200000,"endTime":1762473600000,"tweets":[]},{"label":"2025-11-08","value":387,"startTime":1762473600000,"endTime":1762560000000,"tweets":[{"bookmarked":false,"display_text_range":[0,71],"entities":{"hashtags":[],"media":[{"display_url":"pic.x.com/gcg86D0YcZ","expanded_url":"https://x.com/skull8888888888/status/1986788221628420225/photo/1","id_str":"1986788217639653376","indices":[72,95],"media_key":"3_1986788217639653376","media_url_https":"https://pbs.twimg.com/media/G5J9W4RX0AA0Yos.png","type":"photo","url":"https://t.co/gcg86D0YcZ","ext_media_availability":{"status":"Available"},"features":{"large":{"faces":[]},"medium":{"faces":[]},"small":{"faces":[]},"orig":{"faces":[]}},"sizes":{"large":{"h":181,"w":369,"resize":"fit"},"medium":{"h":181,"w":369,"resize":"fit"},"small":{"h":181,"w":369,"resize":"fit"},"thumb":{"h":150,"w":150,"resize":"crop"}},"original_info":{"height":181,"width":369,"focus_rects":[{"x":0,"y":0,"w":323,"h":181},{"x":0,"y":0,"w":181,"h":181},{"x":4,"y":0,"w":159,"h":181},{"x":38,"y":0,"w":91,"h":181},{"x":0,"y":0,"w":369,"h":181}]},"media_results":{"result":{"media_key":"3_1986788217639653376"}}}],"symbols":[],"timestamps":[],"urls":[],"user_mentions":[]},"extended_entities":{"media":[{"display_url":"pic.x.com/gcg86D0YcZ","expanded_url":"https://x.com/skull8888888888/status/1986788221628420225/photo/1","id_str":"1986788217639653376","indices":[72,95],"media_key":"3_1986788217639653376","media_url_https":"https://pbs.twimg.com/media/G5J9W4RX0AA0Yos.png","type":"photo","url":"https://t.co/gcg86D0YcZ","ext_media_availability":{"status":"Available"},"features":{"large":{"faces":[]},"medium":{"faces":[]},"small":{"faces":[]},"orig":{"faces":[]}},"sizes":{"large":{"h":181,"w":369,"resize":"fit"},"medium":{"h":181,"w":369,"resize":"fit"},"small":{"h":181,"w":369,"resize":"fit"},"thumb":{"h":150,"w":150,"resize":"crop"}},"original_info":{"height":181,"width":369,"focus_rects":[{"x":0,"y":0,"w":323,"h":181},{"x":0,"y":0,"w":181,"h":181},{"x":4,"y":0,"w":159,"h":181},{"x":38,"y":0,"w":91,"h":181},{"x":0,"y":0,"w":369,"h":181}]},"media_results":{"result":{"media_key":"3_1986788217639653376"}}}]},"favorited":false,"lang":"en","possibly_sensitive":false,"possibly_sensitive_editable":true,"retweeted":false,"fact_check":null,"id":"1986788221628420225","view_count":36,"bookmark_count":0,"created_at":1762522199000,"favorite_count":0,"quote_count":0,"reply_count":0,"retweet_count":0,"user_id_str":"993859188823601152","conversation_id_str":"1986788221628420225","full_text":"almost perfect composition of languages used in the early stage startup https://t.co/gcg86D0YcZ","in_reply_to_user_id_str":null,"in_reply_to_status_id_str":null,"is_quote_status":0,"is_ai":null,"ai_score":null},{"bookmarked":false,"display_text_range":[11,133],"entities":{"hashtags":[],"symbols":[],"timestamps":[],"urls":[{"display_url":"laminar.sh","expanded_url":"https://laminar.sh","url":"https://t.co/Rh5x04dbSz","indices":[19,42]},{"display_url":"github.com/OpenHands/soft…","expanded_url":"https://github.com/OpenHands/software-agent-sdk/pull/681","url":"https://t.co/2GVW8DoMjQ","indices":[110,133]}],"user_mentions":[{"id_str":"1448787032486989825","name":"Alex Shaw","screen_name":"alexgshaw","indices":[0,10]}]},"favorited":false,"in_reply_to_screen_name":"alexgshaw","lang":"en","possibly_sensitive":false,"possibly_sensitive_editable":true,"retweeted":false,"fact_check":null,"id":"1986927150415430137","view_count":351,"bookmark_count":0,"created_at":1762555322000,"favorite_count":4,"quote_count":0,"reply_count":1,"retweet_count":0,"user_id_str":"993859188823601152","conversation_id_str":"1986911106108211461","full_text":"@alexgshaw let us (https://t.co/Rh5x04dbSz) help you with instrumentation, the same way we did with OpenHands https://t.co/2GVW8DoMjQ","in_reply_to_user_id_str":"1448787032486989825","in_reply_to_status_id_str":"1986911106108211461","is_quote_status":0,"is_ai":null,"ai_score":null}]},{"label":"2025-11-09","value":0,"startTime":1762560000000,"endTime":1762646400000,"tweets":[]},{"label":"2025-11-10","value":0,"startTime":1762646400000,"endTime":1762732800000,"tweets":[]},{"label":"2025-11-11","value":0,"startTime":1762732800000,"endTime":1762819200000,"tweets":[]},{"label":"2025-11-12","value":9082,"startTime":1762819200000,"endTime":1762905600000,"tweets":[{"bookmarked":false,"display_text_range":[0,187],"entities":{"hashtags":[],"symbols":[],"timestamps":[],"urls":[{"display_url":"github.com/OpenHands/soft…","expanded_url":"https://github.com/OpenHands/software-agent-sdk/pull/681","url":"https://t.co/2GVW8DoMjQ","indices":[164,187]}],"user_mentions":[]},"favorited":false,"lang":"en","possibly_sensitive":false,"possibly_sensitive_editable":true,"quoted_status_id_str":"1988034446440767994","quoted_status_permalink":{"url":"https://t.co/mCDo7mBxZB","expanded":"https://twitter.com/thdxr/status/1988034446440767994","display":"x.com/thdxr/status/1…"},"retweeted":false,"fact_check":null,"id":"1988224248112873556","view_count":9018,"bookmark_count":25,"created_at":1762864574000,"favorite_count":28,"quote_count":0,"reply_count":3,"retweet_count":2,"user_id_str":"993859188823601152","conversation_id_str":"1988224248112873556","full_text":"Check out Laminar, very powerful TS instrumentation SDK, fully OSS, incredible support for AI SDK. Happy to do PR to opencode, similar to what we did for openhands https://t.co/2GVW8DoMjQ","in_reply_to_user_id_str":null,"in_reply_to_status_id_str":null,"is_quote_status":1,"is_ai":null,"ai_score":null},{"bookmarked":false,"display_text_range":[12,62],"entities":{"hashtags":[],"symbols":[],"timestamps":[],"urls":[],"user_mentions":[{"id_str":"14763","name":"Ryan Carson","screen_name":"ryancarson","indices":[0,11]}]},"favorited":false,"in_reply_to_screen_name":"ryancarson","lang":"en","retweeted":false,"fact_check":null,"id":"1988207664355308013","view_count":64,"bookmark_count":0,"created_at":1762860620000,"favorite_count":0,"quote_count":0,"reply_count":0,"retweet_count":0,"user_id_str":"993859188823601152","conversation_id_str":"1988022725806371041","full_text":"@ryancarson Why do you need workflows? Why do you need memory?","in_reply_to_user_id_str":"14763","in_reply_to_status_id_str":"1988022725806371041","is_quote_status":0,"is_ai":null,"ai_score":null}]},{"label":"2025-11-13","value":0,"startTime":1762905600000,"endTime":1762992000000,"tweets":[]},{"label":"2025-11-14","value":290,"startTime":1762992000000,"endTime":1763078400000,"tweets":[{"bookmarked":false,"display_text_range":[15,55],"entities":{"hashtags":[],"symbols":[],"timestamps":[],"urls":[],"user_mentions":[{"id_str":"850347653875499010","name":"shai 🌻","screen_name":"shaiunterslak","indices":[0,14]}]},"favorited":false,"in_reply_to_screen_name":"shaiunterslak","lang":"en","retweeted":false,"fact_check":null,"id":"1988951835567386866","view_count":290,"bookmark_count":1,"created_at":1763038045000,"favorite_count":3,"quote_count":0,"reply_count":0,"retweet_count":0,"user_id_str":"993859188823601152","conversation_id_str":"1988682775550120007","full_text":"@shaiunterslak We just lack proper marketing at Laminar","in_reply_to_user_id_str":"850347653875499010","in_reply_to_status_id_str":"1988682775550120007","is_quote_status":0,"is_ai":null,"ai_score":null}]},{"label":"2025-11-15","value":0,"startTime":1763078400000,"endTime":1763164800000,"tweets":[]},{"label":"2025-11-16","value":1481,"startTime":1763164800000,"endTime":1763251200000,"tweets":[{"bookmarked":false,"display_text_range":[0,174],"entities":{"hashtags":[],"symbols":[],"timestamps":[],"urls":[],"user_mentions":[]},"favorited":false,"lang":"en","quoted_status_id_str":"1989392631957524758","quoted_status_permalink":{"url":"https://t.co/YwlBmZzvnV","expanded":"https://twitter.com/abhshkdz/status/1989392631957524758","display":"x.com/abhshkdz/statu…"},"retweeted":false,"fact_check":null,"id":"1989715576306970688","view_count":1159,"bookmark_count":7,"created_at":1763220135000,"favorite_count":7,"quote_count":0,"reply_count":0,"retweet_count":0,"user_id_str":"993859188823601152","conversation_id_str":"1989715576306970688","full_text":"Great write up. Vision is def the future. To properly debug and iterate on vision browser agents you need image and video observability. Exactly what we pioneered at Laminar.","in_reply_to_user_id_str":null,"in_reply_to_status_id_str":null,"is_quote_status":1,"is_ai":null,"ai_score":null},{"bookmarked":false,"display_text_range":[0,26],"entities":{"hashtags":[],"symbols":[],"timestamps":[],"urls":[],"user_mentions":[]},"favorited":false,"lang":"et","quoted_status_id_str":"1989393706990915674","quoted_status_permalink":{"url":"https://t.co/SPvnn8mRbG","expanded":"https://twitter.com/mischa_vdburg/status/1989393706990915674","display":"x.com/mischa_vdburg/…"},"retweeted":false,"fact_check":null,"id":"1989718909830807705","view_count":322,"bookmark_count":0,"created_at":1763220929000,"favorite_count":4,"quote_count":0,"reply_count":0,"retweet_count":0,"user_id_str":"993859188823601152","conversation_id_str":"1989718909830807705","full_text":"Laminar runs on Kubernetes","in_reply_to_user_id_str":null,"in_reply_to_status_id_str":null,"is_quote_status":1,"is_ai":null,"ai_score":null}]},{"label":"2025-11-17","value":78,"startTime":1763251200000,"endTime":1763337600000,"tweets":[{"bookmarked":false,"display_text_range":[0,24],"entities":{"hashtags":[],"symbols":[],"timestamps":[],"urls":[],"user_mentions":[]},"favorited":false,"lang":"en","quoted_status_id_str":"1990106108535726192","quoted_status_permalink":{"url":"https://t.co/oeyGLNRE1a","expanded":"https://twitter.com/pk_iv/status/1990106108535726192","display":"x.com/pk_iv/status/1…"},"retweeted":false,"fact_check":null,"id":"1990106673831121140","view_count":78,"bookmark_count":0,"created_at":1763313380000,"favorite_count":0,"quote_count":0,"reply_count":0,"retweet_count":0,"user_id_str":"993859188823601152","conversation_id_str":"1990106673831121140","full_text":"You were born in 1999???","in_reply_to_user_id_str":null,"in_reply_to_status_id_str":null,"is_quote_status":1,"is_ai":null,"ai_score":null}]},{"label":"2025-11-18","value":462,"startTime":1763337600000,"endTime":1763424000000,"tweets":[{"bookmarked":false,"display_text_range":[0,42],"entities":{"hashtags":[],"symbols":[],"timestamps":[],"urls":[],"user_mentions":[]},"favorited":false,"lang":"en","quoted_status_id_str":"1990149975750463538","quoted_status_permalink":{"url":"https://t.co/63pAlZgZAM","expanded":"https://twitter.com/jarredsumner/status/1990149975750463538","display":"x.com/jarredsumner/s…"},"retweeted":false,"fact_check":null,"id":"1990506479820914860","view_count":102,"bookmark_count":0,"created_at":1763408701000,"favorite_count":0,"quote_count":0,"reply_count":0,"retweet_count":0,"user_id_str":"993859188823601152","conversation_id_str":"1990506479820914860","full_text":"Sync coding agents or general sync agents?","in_reply_to_user_id_str":null,"in_reply_to_status_id_str":null,"is_quote_status":1,"is_ai":null,"ai_score":null},{"bookmarked":false,"display_text_range":[0,21],"entities":{"hashtags":[],"symbols":[],"timestamps":[],"urls":[],"user_mentions":[]},"favorited":false,"lang":"en","quoted_status_id_str":"1990483435409060117","quoted_status_permalink":{"url":"https://t.co/ZSiqHTyvVW","expanded":"https://twitter.com/justinstorre/status/1990483435409060117","display":"x.com/justinstorre/s…"},"retweeted":false,"fact_check":null,"id":"1990529840542593330","view_count":360,"bookmark_count":0,"created_at":1763414270000,"favorite_count":0,"quote_count":0,"reply_count":1,"retweet_count":0,"user_id_str":"993859188823601152","conversation_id_str":"1990529840542593330","full_text":"do you charge markup?","in_reply_to_user_id_str":null,"in_reply_to_status_id_str":null,"is_quote_status":1,"is_ai":null,"ai_score":null}]},{"label":"2025-11-19","value":864,"startTime":1763424000000,"endTime":1763510400000,"tweets":[{"bookmarked":false,"display_text_range":[0,60],"entities":{"hashtags":[],"symbols":[],"timestamps":[],"urls":[],"user_mentions":[]},"favorited":false,"lang":"en","quoted_status_id_str":"1990608073971442166","quoted_status_permalink":{"url":"https://t.co/poNQFsiFvB","expanded":"https://twitter.com/DanielPrevoznik/status/1990608073971442166","display":"x.com/DanielPrevozni…"},"retweeted":false,"fact_check":null,"id":"1990740987656712538","view_count":407,"bookmark_count":0,"created_at":1763464612000,"favorite_count":6,"quote_count":0,"reply_count":1,"retweet_count":1,"user_id_str":"993859188823601152","conversation_id_str":"1990740987656712538","full_text":"Kernel is insanely fast! (also, Laminar spotted in the wild)","in_reply_to_user_id_str":null,"in_reply_to_status_id_str":null,"is_quote_status":1,"is_ai":null,"ai_score":null},{"bookmarked":false,"display_text_range":[0,14],"entities":{"hashtags":[],"symbols":[],"timestamps":[],"urls":[],"user_mentions":[]},"favorited":false,"lang":"en","quoted_status_id_str":"1990875857997439269","quoted_status_permalink":{"url":"https://t.co/0msFYFRrsC","expanded":"https://twitter.com/lordspline/status/1990875857997439269","display":"x.com/lordspline/sta…"},"retweeted":false,"fact_check":null,"id":"1990879014743949764","view_count":236,"bookmark_count":0,"created_at":1763497520000,"favorite_count":0,"quote_count":0,"reply_count":0,"retweet_count":0,"user_id_str":"993859188823601152","conversation_id_str":"1990879014743949764","full_text":"Custom go sdk?","in_reply_to_user_id_str":null,"in_reply_to_status_id_str":null,"is_quote_status":1,"is_ai":null,"ai_score":null},{"bookmarked":false,"display_text_range":[14,70],"entities":{"hashtags":[],"symbols":[],"timestamps":[],"urls":[],"user_mentions":[{"id_str":"784008","name":"Quinn Slack","screen_name":"sqs","indices":[0,4]},{"id_str":"1901022787164401666","name":"Amp","screen_name":"AmpCode","indices":[5,13]}]},"favorited":false,"in_reply_to_screen_name":"sqs","lang":"en","retweeted":false,"fact_check":null,"id":"1990882042385457528","view_count":221,"bookmark_count":0,"created_at":1763498242000,"favorite_count":0,"quote_count":0,"reply_count":1,"retweet_count":0,"user_id_str":"993859188823601152","conversation_id_str":"1990873859692912928","full_text":"@sqs @AmpCode Do you use Browser Use or your own custom browser agent?","in_reply_to_user_id_str":"784008","in_reply_to_status_id_str":"1990873859692912928","is_quote_status":0,"is_ai":null,"ai_score":null}]},{"label":"2025-11-20","value":0,"startTime":1763510400000,"endTime":1763596800000,"tweets":[]},{"label":"2025-11-21","value":0,"startTime":1763596800000,"endTime":1763683200000,"tweets":[]}]},"interactions":{"users":[{"created_at":1634252743000,"uid":"1448787032486989825","id":"1448787032486989825","screen_name":"alexgshaw","name":"Alex Shaw","friends_count":504,"followers_count":681,"profile_image_url_https":"https://pbs.twimg.com/profile_images/1930281479491452928/rKi6sgPf_normal.jpg","description":"Shipping @LaudeInstitute & investing @LaudeVentures Co-creator of Terminal-Bench. Formerly Google. BYU alum.","entities":{"description":{"urls":[]},"url":{"urls":[{"display_url":"tbench.ai","expanded_url":"http://tbench.ai","url":"https://t.co/31mWyXrHsC","indices":[0,23]}]}},"interactions":1}],"period":14,"start":1762438503534,"end":1763648103534},"interactions_updated":1763648103621,"created":1763648103399,"updated":1763648103621,"type":"the entrepreneur","hits":1},"people":[{"user":{"id":"96856205","name":"Martin Roth","description":"SaaS Founder, GTM Advisor | Sales Leader | Former CRO @ Levelset (sold to Procore). I talk about B2B SaaS.","followers_count":4417,"friends_count":1624,"statuses_count":4118,"profile_image_url_https":"https://pbs.twimg.com/profile_images/1499851041881436163/bTFVTRnW_normal.jpg","screen_name":"themartinroth","location":"New Orleans, LA","entities":{"description":{"urls":[]},"url":{"urls":[{"display_url":"martinroth.com","expanded_url":"http://martinroth.com","url":"https://t.co/yStZEpsImh","indices":[0,23]}]}}},"details":{"type":"The Entrepreneur","description":"Martin Roth is a SaaS founder and go-to-market advisor who dives deep into the realities of scaling B2B SaaS businesses. With a pragmatic approach to sales and revenue growth, he balances hard-won insights with straight talk about what it takes to succeed. His content cuts through hype to offer practical advice for SaaS professionals and founders.","facts":"Martin is a former CRO who successfully sold his company, Levelset, to Procore. He’s actively engaged in a high volume of meaningful discussions, tweeting over 4,100 times, indicating a hands-on and communicative leadership style.","purpose":"Martin’s life purpose appears to be empowering SaaS founders and sales leaders to confront the tough truths of growth and build scalable, sustainable businesses. He aims to guide others through his experience, helping them avoid common pitfalls and accelerate their journey to high revenue milestones.","beliefs":"He believes in hard work, realistic expectations, and the importance of data-driven sales strategies. Martin values transparency and a no-nonsense approach, emphasizing the need for attainable quotas and strong leadership over chasing unrealistic comp plans or quick wins.","strength":"His greatest strengths include deep industry knowledge, practical GTM expertise, and the ability to communicate complex sales and growth concepts clearly. Martin’s leadership background and entrepreneurial success lend credibility and authenticity to his advice.","weakness":"Martin’s no-frills, hard truth approach might sometimes come off as blunt or discouraging to those looking for more motivational content. His heavy focus on metrics and quotas could alienate early-stage founders who aren’t yet at scale.","recommendation":"To grow his audience on X, Martin should leverage more storytelling around his entrepreneurial journey and case studies, mixing in motivational insights with his practical advice. Engaging with followers through Q&A threads or interactive polls can deepen community connection and boost visibility.","roast":"Martin talks SaaS growth so much, we’re starting to wonder if his first language was Quota, not English. If there was a penalty for each time he said 'revenue,' he'd already be funding a SaaS startup from his own pocket!","win":"Successfully scaling and exiting Levelset to Procore stands out as Martin's biggest achievement, proving his strategies and leadership don’t just sound good—they deliver real value."},"created":1763655584851,"type":"the entrepreneur","id":"themartinroth"},{"user":{"id":"362399785","name":"Alex Macdonald","description":"I build magnetic products, brands and companies for the highest performing people on the planet //// Founder & CEO - @joinsequel / 1 x exit - Velocity Black","followers_count":12046,"friends_count":4191,"statuses_count":10241,"profile_image_url_https":"https://pbs.twimg.com/profile_images/1783508096989507584/qwBwErOQ_normal.jpg","screen_name":"alexfmac","location":"London","entities":{"url":{"urls":[{"url":"https://t.co/sTf9kKixN3","expanded_url":"http://sequel.co","display_url":"sequel.co","indices":[0,23]}]},"description":{"urls":[]}}},"details":{"type":"The Entrepreneur","description":"Alex Macdonald is a visionary founder and CEO who thrives on building powerful brands and products that serve the highest performing individuals. With a successful exit under his belt, he’s a vocal advocate for capitalism’s positive impact and real value creation. His bold, no-nonsense approach and prolific presence on social media make him a dynamic force in the entrepreneurial ecosystem.","purpose":"Alex’s life purpose is to create magnetic ventures that empower high achievers to unlock their full potential while driving meaningful economic growth and societal progress. He aims to inspire and cultivate a community of innovative leaders who play positive-sum games—creating value for all stakeholders rather than competing for zero-sum wins.","beliefs":"Alex believes deeply in the power of capitalism as a positive-sum system that benefits society broadly by rewarding innovation and hard work. He values meritocracy, entrepreneurial spirit, and direct action to challenge inefficiencies and social challenges, such as crime and governance issues. He champions transparency, inspiration, and the responsibility of successful entrepreneurs to uplift the next generation.","facts":"Fun fact: Alex doesn’t just talk the talk about entrepreneurship; he's built and exited companies, including Velocity Black, proving he knows how to turn ideas into tangible success. With over 10,000 tweets, he’s an idea machine that educates and challenges his audience daily.","strength":"Alex’s strengths lie in his visionary leadership, ability to build and scale impactful companies, and his unapologetic clarity in communicating complex economic ideas in relatable ways. He’s prolific, influential, and unafraid to confront controversial topics head-on, inspiring engagement and thought-provoking discussions.","weakness":"His direct and sometimes critical style, especially when tackling sensitive issues, can polarize audiences and invite heated debates. The high volume of tweets might also risk diluting his message or overwhelming followers, potentially causing engagement fatigue.","roast":"Alex tweets so much he might as well have a second job as a digital town crier—if only he could conquer the art of subtlety without making every conversation feel like an economic debate club takeover.","win":"Alex’s biggest win is the successful exit of Velocity Black, demonstrating his ability to not only build innovative companies but also deliver real value to investors and users alike—a true testament to his entrepreneurial acumen.","recommendation":"To grow his audience on X, Alex should consider balancing his prolific tweeting with more interactive content such as Twitter Spaces or Q&A threads, inviting his followers to engage in real-time discussions. Highlighting personal stories behind his business ventures could make him more relatable without compromising his authoritative voice."},"created":1763655331682,"type":"the entrepreneur","id":"alexfmac"},{"user":{"id":"349708361","name":"Todd Saunders","description":"CEO of @Broadlume, vertical SaaS for flooring retailers. Acquired 8 companies before selling to @Cynclyco. Previously @google. Long @townofwestfield.","followers_count":5124,"friends_count":931,"statuses_count":8535,"profile_image_url_https":"https://pbs.twimg.com/profile_images/1864085962269110272/xFuUH3pu_normal.jpg","screen_name":"toddsaunders","location":"→","entities":{"description":{"urls":[]},"url":{"urls":[{"display_url":"linkedin.com/in/tosaunders/","expanded_url":"https://www.linkedin.com/in/tosaunders/","url":"https://t.co/zs5mOBXnCI","indices":[0,23]}]}}},"details":{"type":"The Entrepreneur","description":"Todd Saunders is a seasoned entrepreneur and investor known for building and scaling startups from the ground up, exemplified by multiple acquisitions and a successful exit. With a sharp focus on practical capital strategies and realistic growth, he blends deep industry knowledge with a no-nonsense approach to business. His tweets reveal a visionary mindset tuned into emerging trends, especially around AI and startup acceleration.","purpose":"Todd's life purpose centers on creating and nurturing sustainable businesses that deliver real value, emphasizing long-term optionality over short-lived hype. He aims to empower founders by sharing his hard-earned insights on fundraising, valuations, and building capital structures that offer control and flexibility. Ultimately, he strives to revolutionize how startups grow by championing practical wisdom over flashy ideas.","beliefs":"He firmly believes that investing in people trumps investing in mere ideas, that clean and aligned capital structures unleash freedom and optionality for founders, and that true success comes from patience, thoughtful risk-taking, and understanding market realities rather than chasing valuations. Todd values transparency, real opportunities, and measurable growth metrics over vanity signals.","facts":"Fun fact: Todd once raised $1.3M on a modest $4.1M pre-money valuation and sold that company nearly a decade later for nine figures, proving the power of patient, well-structured capital in startup success.","strength":"Todd’s greatest strength lies in his strategic vision around capital and growth—he understands how to engineer startup deals to maximize control and optionality. His extensive experience in acquisitions and exits complements his ability to spot market trends early, especially with emerging technologies like AI. His communication style is clear, insightful, and grounded, resonating deeply with founders and investors alike.","weakness":"His practical, long-game focus might sometimes come off as conservative or slow-paced in an era obsessed with rapid growth and flashy IPOs. Also, his detailed, sometimes dense financial analyses might intimidate casual followers or early-stage entrepreneurs new to fundraising complexities.","recommendation":"To grow his audience on X, Todd should balance his deep technical insights with more relatable storytelling and engage directly in conversations by replying to founder questions and sharing bite-sized tips. Leveraging Twitter Spaces or threads to demystify fundraising myths and showcase success stories with catchy hooks can boost engagement. Amplifying collaborations with well-known VCs and startup influencers will also broaden his reach authentically.","roast":"Todd’s tweets strategically obsess over ‘optionality’ so much, you’d think he’s trying to date the stock market—but given how many companies he’s acquired, maybe that’s just his version of commitment issues in business. At least his exit stories remind us he’s the guy who actually ties the knot when it counts.","win":"Successfully raised a seed round with clean terms that provided his startup the optionality to navigate multiple exit options, culminating in selling the company for a nine-figure sum—a testament to his savvy capital structuring and long-term vision."},"created":1763653626598,"type":"the entrepreneur","id":"toddsaunders"},{"user":{"id":"820293339387863040","name":"Julia Pintar","description":"i can make anything go viral | growth hacking on tiktok with the top 1% of #ugc creators at https://t.co/5UDtQrcVCz | host of https://t.co/zZyb1DVS1B","followers_count":11855,"friends_count":847,"statuses_count":3719,"profile_image_url_https":"https://pbs.twimg.com/profile_images/1954994233020125184/XNR4eDgz_normal.jpg","screen_name":"juliapintar","location":"Encinitas, CA","entities":{"description":{"urls":[{"display_url":"playkit.xyz","expanded_url":"http://playkit.xyz","url":"https://t.co/5UDtQrcVCz","indices":[92,115]},{"display_url":"hookedpodcast.com","expanded_url":"http://hookedpodcast.com","url":"https://t.co/zZyb1DVS1B","indices":[126,149]}]},"url":{"urls":[{"display_url":"linktr.ee/juliapintar","expanded_url":"https://linktr.ee/juliapintar","url":"https://t.co/caq8UIX39L","indices":[0,23]}]}}},"details":{"type":"The Entrepreneur","description":"Julia Pintar is a viral growth hacker and fearless entrepreneur who thrives at the intersection of content creation and innovative marketing, especially on TikTok. With a sharp eye for trends and a passion for helping top creators break through, she's a natural at building momentum and launching ideas that captivate audiences. Her journey from uncertainty to leading a company shows she’s not afraid to hustle and pivot when needed.","purpose":"Julia’s life purpose is to empower creators and brands to unlock viral potential through cutting-edge strategies while building scalable businesses that redefine digital marketing landscapes.","beliefs":"She believes in the power of data-driven creativity, that the right content can connect deeply with targeted audiences, and that adaptability in the fast-evolving social media world is key. She values authenticity, innovation, and community support as cornerstones of success.","facts":"Fun fact: Julia’s viral reach on TikTok is so razor-sharp that she can make nearly anything go viral, leveraging the top 1% of UGC (User Generated Content) creators - essentially operating at the secret VIP club of digital word-of-mouth.","strength":"Her biggest strength is her unmatched talent for recognizing and hacking viral trends early, combined with her entrepreneurial grit and ability to engage and grow niche communities rapidly.","weakness":"With such high output on dynamic platforms like TikTok and X, she might sometimes burn out or struggle with overcommitting, and her fast pace may leave less room for reflection or slower, sustained growth strategies.","recommendation":"To grow her audience on X, Julia should capitalize on her authentic storytelling by sharing more behind-the-scenes insights and case studies of viral campaigns. Engaging her followers with interactive threads and Q&A sessions could also build deeper connections and position her as a go-to thought leader in growth hacking and content strategy.","roast":"Julia’s like that friend who’s always ten steps ahead but somehow tweeting at 3,719 words per minute — if there were a marathon for tweet volume, she’d pole vault to the finish line and still have energy left to lecture on content strategy.","win":"Her biggest win is launching and scaling Playkit within a year from uncertain beginnings to a thriving company that’s followed and celebrated by over 11,000 supporters, proving the power of persistence and smart viral marketing."},"created":1763652245163,"type":"the entrepreneur","id":"juliapintar"},{"user":{"id":"730563298236588037","name":"nori","description":"building web 4.0: https://t.co/y0hNBeeopJ\n\nme? https://t.co/7U9U9bdZ5W, @joinodf, @_TheResidency","followers_count":3054,"friends_count":993,"statuses_count":9055,"profile_image_url_https":"https://pbs.twimg.com/profile_images/1963533850212192256/lxxLjfJg_normal.jpg","screen_name":"n0rizkitty","location":"BLR/SF","entities":{"description":{"urls":[{"display_url":"rebrowse.me","expanded_url":"https://rebrowse.me","url":"https://t.co/y0hNBeeopJ","indices":[18,41]},{"display_url":"n0ri.com","expanded_url":"http://n0ri.com","url":"https://t.co/7U9U9bdZ5W","indices":[47,70]}]},"url":{"urls":[{"display_url":"rebrowse.me","expanded_url":"https://rebrowse.me","url":"https://t.co/y0hNBeeopJ","indices":[0,23]}]}}},"details":{"type":"The Entrepreneur","description":"Nori is a relentless builder shaping Web 4.0 and carving out a niche in Silicon Valley’s startup scene. With a prolific tweeting habit, they share made-from-the-heart updates about their journey from Bangalore to SF, chasing big dreams and bigger sponsors. Their story is one of resilience, adaptability, and bold moves in the tech frontier.","purpose":"To innovate and bring the future of the web to life by turning bold ideas into reality, while inspiring others to embrace risk and relentless hustle. Nori’s life mission is to pioneer transformational technology solutions and create impactful ventures that redefine how we connect and interact online.","beliefs":"Nori believes in the power of persistence, adaptability, and ‘making it or going back’ — a mantra of all-or-nothing commitment. They value transparency about struggles and triumphs alike, embrace the grit needed to build from scratch, and hold the conviction that big dreams are worth chasing across continents.","facts":"Fun fact: Nori manages an office and a bed for under $30 in Bangalore — proving that startup life is not just about fancy locations but scrappy resourcefulness!","strength":"A fearless risk-taker who uses their personal narrative to build community and attract opportunity; highly adaptive with a strong vision to turn challenges into stepping stones; prolific content creator with authentic storytelling skills.","weakness":"Their fast-paced, all-in approach risks burnout and may sometimes downplay the importance of work-life balance or strategic pacing. The high volume of tweets could scatter their message instead of consolidating a focused brand identity.","roast":"Nori’s timeline is basically a startup soap opera—plot twists every week and more drama than a Silicon Valley pitch meeting. If tweeting were funding rounds, they’d be a unicorn by now, but hey, who needs sleep when you’ve got 9,000+ tweets to churn out?","win":"Secured a job offer from @balajis and landed major sponsors leading to a new US company—proof that grit and relentless sharing can turn the wildest dreams into tangible success.","recommendation":"Focus on crafting a clear narrative thread through your tweets that highlights your unique journey and startup vision. Use Twitter threads to combine your stories into powerful, digestible arcs that attract followers interested in entrepreneurship and tech innovation. Engage actively with Silicon Valley thought leaders and communities to boost visibility and credibility."},"created":1763652227448,"type":"the entrepreneur","id":"n0rizkitty"},{"user":{"id":"896487949","name":"Manny Reyes","description":"I grow newsletters through paid ads | 5M+ subs driven & counting | prev @morningbrew @workweekinc | agency: https://t.co/uxQI8gBJb1","followers_count":2185,"friends_count":2677,"statuses_count":8615,"profile_image_url_https":"https://pbs.twimg.com/profile_images/1807849079529222144/1aJ4sk-7_normal.jpg","screen_name":"mannyyreyyes","location":"San Diego, CA","entities":{"url":{"urls":[{"url":"https://t.co/13Pvq4oGw7","expanded_url":"https://boletingrowth.com/","display_url":"boletingrowth.com","indices":[0,23]}]},"description":{"urls":[{"url":"https://t.co/uxQI8gBJb1","expanded_url":"http://boletingrowth.com","display_url":"boletingrowth.com","indices":[108,131]}]}}},"details":{"type":"The Entrepreneur","description":"Manny Reyes is a dynamic newsletter growth expert who thrives on scaling audiences using paid ads, with over 5 million subscribers driven and counting. His journey from Morning Brew to leading growth at GrowLetter shows a relentless entrepreneurial spirit and laser focus on results. Manny blends personal storytelling with professional wins to engage his audience authentically and effectively.","purpose":"Manny’s life purpose revolves around empowering brands and creators to amplify their reach and impact through innovative growth marketing strategies, especially by mastering the newsletter space. He aims to be a pivotal figure in turning digital content into thriving communities and profitable ventures.","beliefs":"He believes in the power of consistent effort, data-driven decision making, and authenticity in building an audience. Manny values hard work, transparency, and the importance of celebrating milestones both personal and professional as part of sustained growth.","facts":"Fun fact: Manny not only drives millions of newsletter subscribers but also manages to work out 300 times a year, proving that hustle meets health in his world!","strength":"His biggest strength is his entrepreneurial mindset combined with hands-on expertise in paid acquisition strategies, allowing him to scale complex projects efficiently. He’s also a natural storyteller who communicates wins and challenges with openness, building trust and rapport.","weakness":"Manny’s passion for grinding and frequent tweeting (8,615 tweets!) might sometimes border on overexposure, potentially overwhelming followers or diluting the impact of his messaging. Maintaining balance could be a growth opportunity.","roast":"For a guy who’s driven over 5 million newsletter subs, Manny’s tweets could use a little less ‘scattered now, focused later’ — it’s like watching a hyperactive squirrel with a brilliant business plan, except the squirrel tweets way too much and sometimes forgets it’s building an empire, not a forest.","win":"Landing the Head of Growth role at GrowLetter, the top newsletter growth agency, and helping scale multiple successful newsletters to 5 million subscribers is Manny’s standout achievement, showcasing his ability to deliver tangible growth.","recommendation":"To grow his audience on X, Manny should focus on curating high-value, bite-sized insights from his extensive experience rather than tweeting frequently. Leveraging more threaded stories that balance professional advice with personal authenticity will deepen engagement and position him as the go-to expert in newsletter growth."},"created":1763652146202,"type":"the entrepreneur","id":"mannyyreyyes"},{"user":{"id":"1740297238239481856","name":"BIBI一姐(重开版)|🌊RIVER","description":"TG 群✉️: https://t.co/Oegu1T0W0E | build @bibi_foundation | @RiverdotInc S2 Creator Top 1\n#Binance 注册币安,近三亿用户共同选择:https://t.co/9H4Sjj9GhK","followers_count":13807,"friends_count":2985,"statuses_count":25504,"profile_image_url_https":"https://pbs.twimg.com/profile_images/1779123745610735616/GTO5QHKo_normal.jpg","screen_name":"bibisister0508","location":"","entities":{"description":{"urls":[{"display_url":"t.me/BIBI_Global","expanded_url":"https://t.me/BIBI_Global","url":"https://t.co/Oegu1T0W0E","indices":[9,32]},{"display_url":"binance.com/join?ref=E0UY6…","expanded_url":"https://www.binance.com/join?ref=E0UY6FWC","url":"https://t.co/9H4Sjj9GhK","indices":[116,139]}]},"url":{"urls":[{"display_url":"bibibsc.io","expanded_url":"http://bibibsc.io","url":"https://t.co/F0Ji7L2LWC","indices":[0,23]}]}}},"details":{"type":"The Entrepreneur","description":"BIBI一姐(重开版)|🌊RIVER is a high-energy crypto community builder and promotion powerhouse, constantly engaging with and growing the innovative River ecosystem. With a relentless tweeting habit and a knack for rallying followers around $River and $RiverPts initiatives, she epitomizes the entrepreneurial spirit on social platforms. Her activity bridges multiple languages and cultures, making her a dynamic force in crypto social influence.","purpose":"Her life purpose centers on pioneering and sustaining vibrant crypto communities, leveraging social energy to fuel the growth and adoption of new blockchain projects like $River. By motivating participation and persistence, she aims to empower users to share in the rewards of emerging digital economies.","beliefs":"She believes in the power of consistent effort, community collaboration, and the idea that collective momentum can create waves in the crypto space. She values transparency, inclusiveness, and the celebration of small wins on the path toward big achievements.","facts":"Fun fact: She has maintained a disciplined tweeting routine of 2-3 posts daily for over half a year, contributing to her status as the top S2 Creator and a trusted voice within the River community.","strength":"Her strengths lie in high-frequency, multilingual engagement combined with a charismatic ability to mobilize and sustain a growing user base. She is a prolific content creator who leverages excitement around crypto incentives and milestones to build momentum.","weakness":"Her intense focus on crypto campaigns can sometimes lead to information overload for followers, and the overwhelming frequency of tweets might dilute individual message impact. Additionally, the heavy reliance on crypto-centric content may limit appeal outside niche audiences.","recommendation":"To grow her audience on X, BIBI should mix her high-volume crypto updates with more personal storytelling or behind-the-scenes content to deepen follower connection. Introducing occasional interactive polls or AMA sessions could boost engagement and attract a wider demographic interested in the human side of crypto entrepreneurship.","roast":"BIBI's tweet volume is so relentless, even $River might start flooding just to keep up with the stream of notifications—at this rate, her keyboard probably needs its own Binance wallet for all those typing rewards!","win":"Achieving the status of S2 Creator Top 1 and successfully growing the River Creators community threefold in just 44 days stands as a testament to her entrepreneurial drive and community-building prowess."},"created":1763648586762,"type":"the entrepreneur","id":"bibisister0508"},{"user":{"id":"59989980","name":"Hardy","description":"Crypto trader • Low cap gem hunter • Memecoin maxi • Advisor","followers_count":73316,"friends_count":7510,"statuses_count":85969,"profile_image_url_https":"https://pbs.twimg.com/profile_images/1702572497118416896/8rW_ZZ35_normal.jpg","screen_name":"Degen_Hardy","location":"MY PRIVATE TG ALPHA JOURNAL","entities":{"description":{"urls":[]},"url":{"urls":[{"display_url":"t.me/hardy_trades","expanded_url":"https://t.me/hardy_trades","url":"https://t.co/XHQOxQcDQu","indices":[0,23]}]}}},"details":{"type":"The Entrepreneur","description":"Hardy is a high-energy crypto trader and low cap gem hunter who dives deep into the memecoin craze while expertly advising his vibrant community. With a staggering 85,969 tweets and a knack for engaging giveaways, he's all about leveraging market trends and building momentum for the next big crypto move. Hardy's presence is loud, persistent, and undeniably influential in the fast-paced world of digital assets.","purpose":"Hardy's life purpose is to uncover hidden opportunities in the crypto market, empower his followers through strategic insights and giveaways, and ultimately help shape the future of decentralized finance by championing both innovative projects and strong community-driven tokens.","beliefs":"Hardy believes in the power of blockchain privacy advancements, the potential of memecoins with devoted communities, and the importance of consistent, no-nonsense market analysis. He values transparency, active community engagement, and the relentless pursuit of undervalued gems that could lead to explosive growth.","facts":"Fun fact: Hardy has tweeted an eye-popping 85,969 times, proving he's not just a silent investor but a full-time crypto hype machine and advisor rolled into one!","strength":"Hardy's greatest strength lies in his ability to consistently engage his community with timely market insights, giveaways, and high-conviction coin shills, which fuels follower interaction and creates a sense of trust and excitement around his picks.","weakness":"His weakness might be the sheer volume of tweets and aggressive following count, which can come off as overwhelming or scattergun, potentially diluting the impact of his most valuable insights or causing followers to feel spammed.","recommendation":"To grow his audience on X, Hardy should focus on curating highlights from his vast content and leverage Twitter Spaces for live AMA sessions to build deeper personal connections. Also, refining tweet frequency to emphasize quality over quantity will help keep followers engaged without fatigue.","roast":"Hardy tweets more than a caffeinated parrot on a roll—if tweeting was an Olympic sport, he’d have so many golds his Twitter feed would double as a trophy room cluttered with crypto emojis and retweets.","win":"Hardy’s biggest win is his ability to cultivate an engaged and energized community around memecoins like $ELON and consistently spark viral conversations that amplify underdog crypto projects."},"created":1763646889600,"type":"the entrepreneur","id":"degen_hardy"},{"user":{"id":"963052455624880128","name":"Part Time CEO","description":"Attention Seeker | Building @useoutlinexyz | Frontend Dev @AvailProject | Javascript and anime","followers_count":638,"friends_count":357,"statuses_count":10562,"profile_image_url_https":"https://pbs.twimg.com/profile_images/1858808961979584512/lK2vVpew_normal.jpg","screen_name":"shrinath_prabhu","location":"","entities":{"description":{"urls":[]},"url":{"urls":[{"display_url":"shrinath.me","expanded_url":"https://shrinath.me","url":"https://t.co/kuNGSU8EE5","indices":[0,23]}]}}},"details":{"type":"The Entrepreneur","description":"Part Time CEO is a dynamic self-starter obsessed with building and growing digital products while juggling a relentless social media presence. With a passion for JavaScript, anime, and startup culture, they combine tech skills with a bold vision for success. Fueled by ambitious goals and a penchant for daily posting, they’re on a mission to hit major milestones in business and personal life.","purpose":"To create innovative tech products that resonate with users and generate sustainable revenue, all while building a dedicated online community and pushing personal growth boundaries.","beliefs":"They believe in the power of consistent hustle, authentic engagement over superficial follower counts, and the importance of balancing productivity with fun. Innovation, transparency, and relentless ambition drive their core values.","facts":"Fun fact: Despite tweeting over 10,500 times, Part Time CEO prioritizes ‘quality over quantity’ in followers, celebrating high-caliber connections over vast networks.","strength":"A relentless work ethic combined with the ability to build and market products effectively, plus a knack for turning everyday moments and humor into engaging content.","weakness":"Their impassioned drive to post daily and grow fast can sometimes border on oversharing or producing low-impact content, which may dilute their brand over time.","recommendation":"Focus on crafting high-value tweets that mix genuine insights about product building with personal wins and struggles. Engaging more with niche tech communities and sharing behind-the-scenes progress on @useoutlinexyz could create loyal followers eager to support your journey.","roast":"You tweet so much that if you ever ran for office, you’d win by virtue of sheer volume alone — who needs policies when your timeline’s a non-stop Broadway show of ‘Look at me!’ with impeccable timing, but sometimes it feels like you’re auditioning for the role of ‘Most Likely to Tweet Before Breakfast.’","win":"Launching @useoutlinexyz and attracting attention while balancing a developer role at @AvailProject and building a personal brand shows impressive multitasking and entrepreneurial spirit."},"created":1763646567778,"type":"the entrepreneur","id":"shrinath_prabhu"},{"user":{"id":"478127944","name":"Sean","description":"🏃Building an app where you can coach yourself to a PB \nhttps://t.co/fRTXI4oMAu\n\nhttps://t.co/gXX7uH6FYV\n@_sudokuwarrior","followers_count":192,"friends_count":147,"statuses_count":769,"profile_image_url_https":"https://pbs.twimg.com/profile_images/1866248391186878464/jXlKCsvH_normal.jpg","screen_name":"seann96","location":"","entities":{"description":{"urls":[{"display_url":"yescoach.run","expanded_url":"https://www.yescoach.run","url":"https://t.co/fRTXI4oMAu","indices":[55,78]},{"display_url":"country-clicker.sean-clayton.com","expanded_url":"http://country-clicker.sean-clayton.com","url":"https://t.co/gXX7uH6FYV","indices":[80,103]}]},"url":{"urls":[{"display_url":"yescoach.run","expanded_url":"https://www.yescoach.run","url":"https://t.co/fRTXI4oMAu","indices":[0,23]}]}}},"details":{"type":"The Entrepreneur","description":"Sean is a driven app developer focused on creating a self-coaching running app to help users hit their personal bests. With an infectious excitement for progress and user engagement, he shares transparent updates on testing milestones and app improvements. Always learning and iterating, Sean is the embodiment of grit and innovative hustle.","purpose":"Sean's life purpose is to empower individuals to take control of their fitness journeys through accessible technology, fostering self-improvement and personal achievement. He strives to transform passionate ideas into impactful products that genuinely enhance user experience and results.","beliefs":"Sean believes that persistence, adaptability, and direct connection with users are the keys to success. He values transparency in process, continuous iteration, and hands-on user feedback to create meaningful solutions that meet real-world needs.","facts":"Fun fact: Sean's stubborn Reddit strategy didn’t yield any testers, but he pivoted quickly to direct outreach, showing courage to shift tactics instead of giving up!","strength":"Sean's biggest strengths are his entrepreneurial spirit and relentless drive to ship and test often. His transparency and enthusiasm build early community trust and excitement, a vital asset for startups.","weakness":"Sean can sometimes get caught in the relentless grind of building and testing without wide-reaching marketing, risking slower growth due to under-leveraging platforms like Reddit or broader social engagement.","recommendation":"To grow his audience on X, Sean should share more behind-the-scenes stories and user success highlights to foster a stronger emotional connection. Engaging with running and tech communities with helpful tips and frequent interactive posts (polls, Q&A) will also amplify his reach and attract passionate early adopters.","roast":"Sean's like a machine relentlessly chasing that last tester like it's the final boss in a video game—if only he had a power-up called 'social media magic' instead of just brute persistence!","win":"Successfully launching YesCoach on TestFlight and getting his first 13 testers signed up is a great early milestone proving his concept is gaining real traction."},"created":1763646439779,"type":"the entrepreneur","id":"seann96"},{"user":{"id":"15330061","name":"Robbie Jack","description":"Web developer turned growth marketer. Built TrueCoach, the leading SaaS for coaches. TechStars alum. Growing brands with Google, Meta, and TikTok Ads 🌱","followers_count":5016,"friends_count":7366,"statuses_count":43335,"profile_image_url_https":"https://pbs.twimg.com/profile_images/1986735309992886272/sSO7MJwH_normal.jpg","screen_name":"devevangelist","location":"Get Your 90-Day Roadmap →","entities":{"url":{"urls":[{"url":"https://t.co/IxvocPeFpW","expanded_url":"https://growthmarketer.com","display_url":"growthmarketer.com","indices":[0,23]}]},"description":{"urls":[]}}},"details":{"type":"The Entrepreneur","description":"Robbie Jack is a driven growth marketer and former web developer who thrives on scaling startups and building brands through data-driven strategies. Having founded TrueCoach and now launching a new marketing service, he’s deeply embedded in the high-stakes world of SaaS and DTC growth. His tweets reveal a relentless focus on optimization and practical insights for founders and marketers alike.","purpose":"To empower startups and brands to scale efficiently by combining technical expertise with cutting-edge marketing tactics, transforming early-stage ventures into profitable and sustainable businesses.","beliefs":"Robbie believes success stems from relentless optimization and hands-on learning, championing founders to first master fundamentals before outsourcing growth. He values data-driven decisions, continuous refinement, and the power of strategic partnerships at the right time.","facts":"Fun fact: Robbie sold a company for $40 million and became a CMO of a $50M+ brand before turning 30, proving he’s not just about talk but big wins.","strength":"Robbie’s biggest strength lies in his entrepreneurial mindset combined with deep technical fluency, allowing him to create scalable marketing systems that really move the needle on key SaaS metrics like ROAS and LTV.","weakness":"His high tweet volume and technical jargon might overwhelm casual followers or beginners, potentially limiting reach to only more engaged or experienced professionals.","recommendation":"To grow his audience on X, Robbie should share more bite-sized, high-value tips and case studies that simplify complex marketing ideas, paired with engaging storytelling to attract a broader, less technical audience while maintaining his authority.","roast":"Robbie’s tweet count is so high, you’d think he’s single-handedly keeping Twitter’s infrastructure running. At this rate, bots might start asking *him* for performance marketing advice.","win":"Successfully building TrueCoach into the leading SaaS platform for coaches and exiting a company for $40 million stand out as monumental achievements showcasing his ability to create and scale impactful tech products."},"created":1763644783052,"type":"the entrepreneur","id":"devevangelist"},{"user":{"id":"2552830892","name":"Auke-Jan","description":"Creating health-focused consumer brands","followers_count":323,"friends_count":397,"statuses_count":1330,"profile_image_url_https":"https://pbs.twimg.com/profile_images/1845068208555864068/Vnb0rjug_normal.jpg","screen_name":"ecomAJb","location":"Amsterdam, Nederland","entities":{"description":{"urls":[]}}},"details":{"type":"The Entrepreneur","description":"Auke-Jan is a dynamic builder of health-focused consumer brands, blending creativity with business savvy to craft compelling products. Constantly engaging with the community, Auke-Jan seeks out collaborators and keeps a pulse on industry innovations. Their tweets reflect a sharp eye for trends and a commitment to quality and creativity.","purpose":"To revolutionize the health and wellness market by launching innovative, consumer-centric brands that inspire trust and deliver tangible benefits.","beliefs":"Auke-Jan values innovation, collaboration, and authenticity, believing that success stems from combining creativity with rigorous execution and honest communication.","facts":"Fun fact: Despite the lack of a huge follower base, Auke-Jan's tweets garner significant engagement, proving quality interactions outweigh quantity!","strength":"Exceptional ability to spot trends and tap into emerging markets within the health space, coupled with a keen eye for creative collaboration and detail-oriented execution.","weakness":"Might sometimes rely too heavily on quick, reactive tweets ('This is fucking insane') that can come off as impulsive rather than strategic.","roast":"Auke-Jan’s tweeting style is a bit like a startup pitch on espresso—high-energy, occasionally cryptic, and just unpredictable enough to keep you guessing if it’s brilliance or a caffeine crash.","win":"Successfully built and maintained multiple health-focused consumer brands, consistently attracting creative talent and industry attention along the way.","recommendation":"To grow their audience on X, Auke-Jan should leverage storytelling more—sharing behind-the-scenes journeys of brand creation and success stories. Engaging visual content and purposeful dialogue with followers will turn casual viewers into loyal advocates."},"created":1763644693266,"type":"the entrepreneur","id":"ecomajb"}],"activities":{"nreplies":[{"label":"2025-10-22","value":0,"startTime":1761004800000,"endTime":1761091200000,"tweets":[]},{"label":"2025-10-23","value":0,"startTime":1761091200000,"endTime":1761177600000,"tweets":[]},{"label":"2025-10-24","value":0,"startTime":1761177600000,"endTime":1761264000000,"tweets":[]},{"label":"2025-10-25","value":0,"startTime":1761264000000,"endTime":1761350400000,"tweets":[]},{"label":"2025-10-26","value":0,"startTime":1761350400000,"endTime":1761436800000,"tweets":[]},{"label":"2025-10-27","value":0,"startTime":1761436800000,"endTime":1761523200000,"tweets":[]},{"label":"2025-10-28","value":1,"startTime":1761523200000,"endTime":1761609600000,"tweets":[{"bookmarked":false,"display_text_range":[0,13],"entities":{"hashtags":[],"media":[{"display_url":"pic.x.com/bCL3vTLZLB","expanded_url":"https://x.com/skull8888888888/status/1982790775256526876/photo/1","id_str":"1982790771485847552","indices":[14,37],"media_key":"3_1982790771485847552","media_url_https":"https://pbs.twimg.com/media/G4RJs45WMAAfwaf.jpg","type":"photo","url":"https://t.co/bCL3vTLZLB","ext_media_availability":{"status":"Available"},"features":{"large":{"faces":[]},"medium":{"faces":[]},"small":{"faces":[]},"orig":{"faces":[]}},"sizes":{"large":{"h":259,"w":1307,"resize":"fit"},"medium":{"h":238,"w":1200,"resize":"fit"},"small":{"h":135,"w":680,"resize":"fit"},"thumb":{"h":150,"w":150,"resize":"crop"}},"original_info":{"height":259,"width":1307,"focus_rects":[{"x":0,"y":0,"w":463,"h":259},{"x":34,"y":0,"w":259,"h":259},{"x":50,"y":0,"w":227,"h":259},{"x":98,"y":0,"w":130,"h":259},{"x":0,"y":0,"w":1307,"h":259}]},"media_results":{"result":{"media_key":"3_1982790771485847552"}}}],"symbols":[],"timestamps":[],"urls":[],"user_mentions":[]},"extended_entities":{"media":[{"display_url":"pic.x.com/bCL3vTLZLB","expanded_url":"https://x.com/skull8888888888/status/1982790775256526876/photo/1","id_str":"1982790771485847552","indices":[14,37],"media_key":"3_1982790771485847552","media_url_https":"https://pbs.twimg.com/media/G4RJs45WMAAfwaf.jpg","type":"photo","url":"https://t.co/bCL3vTLZLB","ext_media_availability":{"status":"Available"},"features":{"large":{"faces":[]},"medium":{"faces":[]},"small":{"faces":[]},"orig":{"faces":[]}},"sizes":{"large":{"h":259,"w":1307,"resize":"fit"},"medium":{"h":238,"w":1200,"resize":"fit"},"small":{"h":135,"w":680,"resize":"fit"},"thumb":{"h":150,"w":150,"resize":"crop"}},"original_info":{"height":259,"width":1307,"focus_rects":[{"x":0,"y":0,"w":463,"h":259},{"x":34,"y":0,"w":259,"h":259},{"x":50,"y":0,"w":227,"h":259},{"x":98,"y":0,"w":130,"h":259},{"x":0,"y":0,"w":1307,"h":259}]},"media_results":{"result":{"media_key":"3_1982790771485847552"}}}]},"favorited":false,"lang":"en","possibly_sensitive":false,"possibly_sensitive_editable":true,"retweeted":false,"fact_check":null,"id":"1982790775256526876","view_count":672,"bookmark_count":0,"created_at":1761569133000,"favorite_count":4,"quote_count":1,"reply_count":1,"retweet_count":1,"user_id_str":"993859188823601152","conversation_id_str":"1982790775256526876","full_text":"we're cooking https://t.co/bCL3vTLZLB","in_reply_to_user_id_str":null,"in_reply_to_status_id_str":null,"is_quote_status":0,"is_ai":null,"ai_score":null}]},{"label":"2025-10-29","value":0,"startTime":1761609600000,"endTime":1761696000000,"tweets":[{"bookmarked":false,"display_text_range":[28,70],"entities":{"hashtags":[],"symbols":[],"timestamps":[],"urls":[{"display_url":"laminar.sh","expanded_url":"http://laminar.sh","url":"https://t.co/M1ag2qMYZU","indices":[47,70]}],"user_mentions":[{"id_str":"2562915524","name":"Sebastian Kehle","screen_name":"sebastiankehle_","indices":[0,16]},{"id_str":"1861308613563949057","name":"Mastra","screen_name":"mastra_ai","indices":[17,27]}]},"favorited":false,"in_reply_to_screen_name":"sebastiankehle_","lang":"en","possibly_sensitive":false,"possibly_sensitive_editable":true,"retweeted":false,"fact_check":null,"id":"1983165323479265654","view_count":77,"bookmark_count":0,"created_at":1761658433000,"favorite_count":0,"quote_count":0,"reply_count":0,"retweet_count":0,"user_id_str":"993859188823601152","conversation_id_str":"1983116111681114168","full_text":"@sebastiankehle_ @mastra_ai Check out Laminar, https://t.co/M1ag2qMYZU","in_reply_to_user_id_str":"2562915524","in_reply_to_status_id_str":"1983116111681114168","is_quote_status":0,"is_ai":null,"ai_score":null}]},{"label":"2025-10-30","value":0,"startTime":1761696000000,"endTime":1761782400000,"tweets":[]},{"label":"2025-10-31","value":0,"startTime":1761782400000,"endTime":1761868800000,"tweets":[]},{"label":"2025-11-01","value":2,"startTime":1761868800000,"endTime":1761955200000,"tweets":[{"bookmarked":false,"display_text_range":[10,18],"entities":{"hashtags":[],"symbols":[],"timestamps":[],"urls":[],"user_mentions":[{"id_str":"376529573","name":"anam hira","screen_name":"anamhira","indices":[0,9]}]},"favorited":false,"in_reply_to_screen_name":"anamhira","lang":"en","retweeted":false,"fact_check":null,"id":"1984182238473306327","view_count":902,"bookmark_count":0,"created_at":1761900884000,"favorite_count":1,"quote_count":0,"reply_count":2,"retweet_count":0,"user_id_str":"993859188823601152","conversation_id_str":"1984122435172770219","full_text":"@anamhira Why tho?","in_reply_to_user_id_str":"376529573","in_reply_to_status_id_str":"1984122435172770219","is_quote_status":0,"is_ai":null,"ai_score":null}]},{"label":"2025-11-02","value":0,"startTime":1761955200000,"endTime":1762041600000,"tweets":[]},{"label":"2025-11-03","value":0,"startTime":1762041600000,"endTime":1762128000000,"tweets":[]},{"label":"2025-11-04","value":0,"startTime":1762128000000,"endTime":1762214400000,"tweets":[]},{"label":"2025-11-05","value":0,"startTime":1762214400000,"endTime":1762300800000,"tweets":[{"bookmarked":false,"display_text_range":[14,109],"entities":{"hashtags":[],"symbols":[],"timestamps":[],"urls":[{"display_url":"laminar.sh","expanded_url":"https://laminar.sh","url":"https://t.co/Rh5x04dJI7","indices":[86,109]}],"user_mentions":[{"id_str":"1028446247445618690","name":"Alex","screen_name":"alexinbinary","indices":[0,13]}]},"favorited":false,"in_reply_to_screen_name":"alexinbinary","lang":"en","possibly_sensitive":false,"possibly_sensitive_editable":true,"retweeted":false,"fact_check":null,"id":"1985838227811656023","view_count":76,"bookmark_count":0,"created_at":1762295703000,"favorite_count":1,"quote_count":0,"reply_count":0,"retweet_count":0,"user_id_str":"993859188823601152","conversation_id_str":"1985794690902605831","full_text":"@alexinbinary Let’s help with observability and catching when qa fails in production! https://t.co/Rh5x04dJI7","in_reply_to_user_id_str":"1028446247445618690","in_reply_to_status_id_str":"1985794690902605831","is_quote_status":0,"is_ai":null,"ai_score":null}]},{"label":"2025-11-06","value":0,"startTime":1762300800000,"endTime":1762387200000,"tweets":[]},{"label":"2025-11-07","value":0,"startTime":1762387200000,"endTime":1762473600000,"tweets":[]},{"label":"2025-11-08","value":1,"startTime":1762473600000,"endTime":1762560000000,"tweets":[{"bookmarked":false,"display_text_range":[0,71],"entities":{"hashtags":[],"media":[{"display_url":"pic.x.com/gcg86D0YcZ","expanded_url":"https://x.com/skull8888888888/status/1986788221628420225/photo/1","id_str":"1986788217639653376","indices":[72,95],"media_key":"3_1986788217639653376","media_url_https":"https://pbs.twimg.com/media/G5J9W4RX0AA0Yos.png","type":"photo","url":"https://t.co/gcg86D0YcZ","ext_media_availability":{"status":"Available"},"features":{"large":{"faces":[]},"medium":{"faces":[]},"small":{"faces":[]},"orig":{"faces":[]}},"sizes":{"large":{"h":181,"w":369,"resize":"fit"},"medium":{"h":181,"w":369,"resize":"fit"},"small":{"h":181,"w":369,"resize":"fit"},"thumb":{"h":150,"w":150,"resize":"crop"}},"original_info":{"height":181,"width":369,"focus_rects":[{"x":0,"y":0,"w":323,"h":181},{"x":0,"y":0,"w":181,"h":181},{"x":4,"y":0,"w":159,"h":181},{"x":38,"y":0,"w":91,"h":181},{"x":0,"y":0,"w":369,"h":181}]},"media_results":{"result":{"media_key":"3_1986788217639653376"}}}],"symbols":[],"timestamps":[],"urls":[],"user_mentions":[]},"extended_entities":{"media":[{"display_url":"pic.x.com/gcg86D0YcZ","expanded_url":"https://x.com/skull8888888888/status/1986788221628420225/photo/1","id_str":"1986788217639653376","indices":[72,95],"media_key":"3_1986788217639653376","media_url_https":"https://pbs.twimg.com/media/G5J9W4RX0AA0Yos.png","type":"photo","url":"https://t.co/gcg86D0YcZ","ext_media_availability":{"status":"Available"},"features":{"large":{"faces":[]},"medium":{"faces":[]},"small":{"faces":[]},"orig":{"faces":[]}},"sizes":{"large":{"h":181,"w":369,"resize":"fit"},"medium":{"h":181,"w":369,"resize":"fit"},"small":{"h":181,"w":369,"resize":"fit"},"thumb":{"h":150,"w":150,"resize":"crop"}},"original_info":{"height":181,"width":369,"focus_rects":[{"x":0,"y":0,"w":323,"h":181},{"x":0,"y":0,"w":181,"h":181},{"x":4,"y":0,"w":159,"h":181},{"x":38,"y":0,"w":91,"h":181},{"x":0,"y":0,"w":369,"h":181}]},"media_results":{"result":{"media_key":"3_1986788217639653376"}}}]},"favorited":false,"lang":"en","possibly_sensitive":false,"possibly_sensitive_editable":true,"retweeted":false,"fact_check":null,"id":"1986788221628420225","view_count":36,"bookmark_count":0,"created_at":1762522199000,"favorite_count":0,"quote_count":0,"reply_count":0,"retweet_count":0,"user_id_str":"993859188823601152","conversation_id_str":"1986788221628420225","full_text":"almost perfect composition of languages used in the early stage startup https://t.co/gcg86D0YcZ","in_reply_to_user_id_str":null,"in_reply_to_status_id_str":null,"is_quote_status":0,"is_ai":null,"ai_score":null},{"bookmarked":false,"display_text_range":[11,133],"entities":{"hashtags":[],"symbols":[],"timestamps":[],"urls":[{"display_url":"laminar.sh","expanded_url":"https://laminar.sh","url":"https://t.co/Rh5x04dbSz","indices":[19,42]},{"display_url":"github.com/OpenHands/soft…","expanded_url":"https://github.com/OpenHands/software-agent-sdk/pull/681","url":"https://t.co/2GVW8DoMjQ","indices":[110,133]}],"user_mentions":[{"id_str":"1448787032486989825","name":"Alex Shaw","screen_name":"alexgshaw","indices":[0,10]}]},"favorited":false,"in_reply_to_screen_name":"alexgshaw","lang":"en","possibly_sensitive":false,"possibly_sensitive_editable":true,"retweeted":false,"fact_check":null,"id":"1986927150415430137","view_count":351,"bookmark_count":0,"created_at":1762555322000,"favorite_count":4,"quote_count":0,"reply_count":1,"retweet_count":0,"user_id_str":"993859188823601152","conversation_id_str":"1986911106108211461","full_text":"@alexgshaw let us (https://t.co/Rh5x04dbSz) help you with instrumentation, the same way we did with OpenHands https://t.co/2GVW8DoMjQ","in_reply_to_user_id_str":"1448787032486989825","in_reply_to_status_id_str":"1986911106108211461","is_quote_status":0,"is_ai":null,"ai_score":null}]},{"label":"2025-11-09","value":0,"startTime":1762560000000,"endTime":1762646400000,"tweets":[]},{"label":"2025-11-10","value":0,"startTime":1762646400000,"endTime":1762732800000,"tweets":[]},{"label":"2025-11-11","value":0,"startTime":1762732800000,"endTime":1762819200000,"tweets":[]},{"label":"2025-11-12","value":3,"startTime":1762819200000,"endTime":1762905600000,"tweets":[{"bookmarked":false,"display_text_range":[0,187],"entities":{"hashtags":[],"symbols":[],"timestamps":[],"urls":[{"display_url":"github.com/OpenHands/soft…","expanded_url":"https://github.com/OpenHands/software-agent-sdk/pull/681","url":"https://t.co/2GVW8DoMjQ","indices":[164,187]}],"user_mentions":[]},"favorited":false,"lang":"en","possibly_sensitive":false,"possibly_sensitive_editable":true,"quoted_status_id_str":"1988034446440767994","quoted_status_permalink":{"url":"https://t.co/mCDo7mBxZB","expanded":"https://twitter.com/thdxr/status/1988034446440767994","display":"x.com/thdxr/status/1…"},"retweeted":false,"fact_check":null,"id":"1988224248112873556","view_count":9018,"bookmark_count":25,"created_at":1762864574000,"favorite_count":28,"quote_count":0,"reply_count":3,"retweet_count":2,"user_id_str":"993859188823601152","conversation_id_str":"1988224248112873556","full_text":"Check out Laminar, very powerful TS instrumentation SDK, fully OSS, incredible support for AI SDK. Happy to do PR to opencode, similar to what we did for openhands https://t.co/2GVW8DoMjQ","in_reply_to_user_id_str":null,"in_reply_to_status_id_str":null,"is_quote_status":1,"is_ai":null,"ai_score":null},{"bookmarked":false,"display_text_range":[12,62],"entities":{"hashtags":[],"symbols":[],"timestamps":[],"urls":[],"user_mentions":[{"id_str":"14763","name":"Ryan Carson","screen_name":"ryancarson","indices":[0,11]}]},"favorited":false,"in_reply_to_screen_name":"ryancarson","lang":"en","retweeted":false,"fact_check":null,"id":"1988207664355308013","view_count":64,"bookmark_count":0,"created_at":1762860620000,"favorite_count":0,"quote_count":0,"reply_count":0,"retweet_count":0,"user_id_str":"993859188823601152","conversation_id_str":"1988022725806371041","full_text":"@ryancarson Why do you need workflows? Why do you need memory?","in_reply_to_user_id_str":"14763","in_reply_to_status_id_str":"1988022725806371041","is_quote_status":0,"is_ai":null,"ai_score":null}]},{"label":"2025-11-13","value":0,"startTime":1762905600000,"endTime":1762992000000,"tweets":[]},{"label":"2025-11-14","value":0,"startTime":1762992000000,"endTime":1763078400000,"tweets":[{"bookmarked":false,"display_text_range":[15,55],"entities":{"hashtags":[],"symbols":[],"timestamps":[],"urls":[],"user_mentions":[{"id_str":"850347653875499010","name":"shai 🌻","screen_name":"shaiunterslak","indices":[0,14]}]},"favorited":false,"in_reply_to_screen_name":"shaiunterslak","lang":"en","retweeted":false,"fact_check":null,"id":"1988951835567386866","view_count":290,"bookmark_count":1,"created_at":1763038045000,"favorite_count":3,"quote_count":0,"reply_count":0,"retweet_count":0,"user_id_str":"993859188823601152","conversation_id_str":"1988682775550120007","full_text":"@shaiunterslak We just lack proper marketing at Laminar","in_reply_to_user_id_str":"850347653875499010","in_reply_to_status_id_str":"1988682775550120007","is_quote_status":0,"is_ai":null,"ai_score":null}]},{"label":"2025-11-15","value":0,"startTime":1763078400000,"endTime":1763164800000,"tweets":[]},{"label":"2025-11-16","value":0,"startTime":1763164800000,"endTime":1763251200000,"tweets":[{"bookmarked":false,"display_text_range":[0,174],"entities":{"hashtags":[],"symbols":[],"timestamps":[],"urls":[],"user_mentions":[]},"favorited":false,"lang":"en","quoted_status_id_str":"1989392631957524758","quoted_status_permalink":{"url":"https://t.co/YwlBmZzvnV","expanded":"https://twitter.com/abhshkdz/status/1989392631957524758","display":"x.com/abhshkdz/statu…"},"retweeted":false,"fact_check":null,"id":"1989715576306970688","view_count":1159,"bookmark_count":7,"created_at":1763220135000,"favorite_count":7,"quote_count":0,"reply_count":0,"retweet_count":0,"user_id_str":"993859188823601152","conversation_id_str":"1989715576306970688","full_text":"Great write up. Vision is def the future. To properly debug and iterate on vision browser agents you need image and video observability. Exactly what we pioneered at Laminar.","in_reply_to_user_id_str":null,"in_reply_to_status_id_str":null,"is_quote_status":1,"is_ai":null,"ai_score":null},{"bookmarked":false,"display_text_range":[0,26],"entities":{"hashtags":[],"symbols":[],"timestamps":[],"urls":[],"user_mentions":[]},"favorited":false,"lang":"et","quoted_status_id_str":"1989393706990915674","quoted_status_permalink":{"url":"https://t.co/SPvnn8mRbG","expanded":"https://twitter.com/mischa_vdburg/status/1989393706990915674","display":"x.com/mischa_vdburg/…"},"retweeted":false,"fact_check":null,"id":"1989718909830807705","view_count":322,"bookmark_count":0,"created_at":1763220929000,"favorite_count":4,"quote_count":0,"reply_count":0,"retweet_count":0,"user_id_str":"993859188823601152","conversation_id_str":"1989718909830807705","full_text":"Laminar runs on Kubernetes","in_reply_to_user_id_str":null,"in_reply_to_status_id_str":null,"is_quote_status":1,"is_ai":null,"ai_score":null}]},{"label":"2025-11-17","value":0,"startTime":1763251200000,"endTime":1763337600000,"tweets":[{"bookmarked":false,"display_text_range":[0,24],"entities":{"hashtags":[],"symbols":[],"timestamps":[],"urls":[],"user_mentions":[]},"favorited":false,"lang":"en","quoted_status_id_str":"1990106108535726192","quoted_status_permalink":{"url":"https://t.co/oeyGLNRE1a","expanded":"https://twitter.com/pk_iv/status/1990106108535726192","display":"x.com/pk_iv/status/1…"},"retweeted":false,"fact_check":null,"id":"1990106673831121140","view_count":78,"bookmark_count":0,"created_at":1763313380000,"favorite_count":0,"quote_count":0,"reply_count":0,"retweet_count":0,"user_id_str":"993859188823601152","conversation_id_str":"1990106673831121140","full_text":"You were born in 1999???","in_reply_to_user_id_str":null,"in_reply_to_status_id_str":null,"is_quote_status":1,"is_ai":null,"ai_score":null}]},{"label":"2025-11-18","value":1,"startTime":1763337600000,"endTime":1763424000000,"tweets":[{"bookmarked":false,"display_text_range":[0,42],"entities":{"hashtags":[],"symbols":[],"timestamps":[],"urls":[],"user_mentions":[]},"favorited":false,"lang":"en","quoted_status_id_str":"1990149975750463538","quoted_status_permalink":{"url":"https://t.co/63pAlZgZAM","expanded":"https://twitter.com/jarredsumner/status/1990149975750463538","display":"x.com/jarredsumner/s…"},"retweeted":false,"fact_check":null,"id":"1990506479820914860","view_count":102,"bookmark_count":0,"created_at":1763408701000,"favorite_count":0,"quote_count":0,"reply_count":0,"retweet_count":0,"user_id_str":"993859188823601152","conversation_id_str":"1990506479820914860","full_text":"Sync coding agents or general sync agents?","in_reply_to_user_id_str":null,"in_reply_to_status_id_str":null,"is_quote_status":1,"is_ai":null,"ai_score":null},{"bookmarked":false,"display_text_range":[0,21],"entities":{"hashtags":[],"symbols":[],"timestamps":[],"urls":[],"user_mentions":[]},"favorited":false,"lang":"en","quoted_status_id_str":"1990483435409060117","quoted_status_permalink":{"url":"https://t.co/ZSiqHTyvVW","expanded":"https://twitter.com/justinstorre/status/1990483435409060117","display":"x.com/justinstorre/s…"},"retweeted":false,"fact_check":null,"id":"1990529840542593330","view_count":360,"bookmark_count":0,"created_at":1763414270000,"favorite_count":0,"quote_count":0,"reply_count":1,"retweet_count":0,"user_id_str":"993859188823601152","conversation_id_str":"1990529840542593330","full_text":"do you charge markup?","in_reply_to_user_id_str":null,"in_reply_to_status_id_str":null,"is_quote_status":1,"is_ai":null,"ai_score":null}]},{"label":"2025-11-19","value":2,"startTime":1763424000000,"endTime":1763510400000,"tweets":[{"bookmarked":false,"display_text_range":[0,60],"entities":{"hashtags":[],"symbols":[],"timestamps":[],"urls":[],"user_mentions":[]},"favorited":false,"lang":"en","quoted_status_id_str":"1990608073971442166","quoted_status_permalink":{"url":"https://t.co/poNQFsiFvB","expanded":"https://twitter.com/DanielPrevoznik/status/1990608073971442166","display":"x.com/DanielPrevozni…"},"retweeted":false,"fact_check":null,"id":"1990740987656712538","view_count":407,"bookmark_count":0,"created_at":1763464612000,"favorite_count":6,"quote_count":0,"reply_count":1,"retweet_count":1,"user_id_str":"993859188823601152","conversation_id_str":"1990740987656712538","full_text":"Kernel is insanely fast! (also, Laminar spotted in the wild)","in_reply_to_user_id_str":null,"in_reply_to_status_id_str":null,"is_quote_status":1,"is_ai":null,"ai_score":null},{"bookmarked":false,"display_text_range":[0,14],"entities":{"hashtags":[],"symbols":[],"timestamps":[],"urls":[],"user_mentions":[]},"favorited":false,"lang":"en","quoted_status_id_str":"1990875857997439269","quoted_status_permalink":{"url":"https://t.co/0msFYFRrsC","expanded":"https://twitter.com/lordspline/status/1990875857997439269","display":"x.com/lordspline/sta…"},"retweeted":false,"fact_check":null,"id":"1990879014743949764","view_count":236,"bookmark_count":0,"created_at":1763497520000,"favorite_count":0,"quote_count":0,"reply_count":0,"retweet_count":0,"user_id_str":"993859188823601152","conversation_id_str":"1990879014743949764","full_text":"Custom go sdk?","in_reply_to_user_id_str":null,"in_reply_to_status_id_str":null,"is_quote_status":1,"is_ai":null,"ai_score":null},{"bookmarked":false,"display_text_range":[14,70],"entities":{"hashtags":[],"symbols":[],"timestamps":[],"urls":[],"user_mentions":[{"id_str":"784008","name":"Quinn Slack","screen_name":"sqs","indices":[0,4]},{"id_str":"1901022787164401666","name":"Amp","screen_name":"AmpCode","indices":[5,13]}]},"favorited":false,"in_reply_to_screen_name":"sqs","lang":"en","retweeted":false,"fact_check":null,"id":"1990882042385457528","view_count":221,"bookmark_count":0,"created_at":1763498242000,"favorite_count":0,"quote_count":0,"reply_count":1,"retweet_count":0,"user_id_str":"993859188823601152","conversation_id_str":"1990873859692912928","full_text":"@sqs @AmpCode Do you use Browser Use or your own custom browser agent?","in_reply_to_user_id_str":"784008","in_reply_to_status_id_str":"1990873859692912928","is_quote_status":0,"is_ai":null,"ai_score":null}]},{"label":"2025-11-20","value":0,"startTime":1763510400000,"endTime":1763596800000,"tweets":[]},{"label":"2025-11-21","value":0,"startTime":1763596800000,"endTime":1763683200000,"tweets":[]}],"nbookmarks":[{"label":"2025-10-22","value":0,"startTime":1761004800000,"endTime":1761091200000,"tweets":[]},{"label":"2025-10-23","value":0,"startTime":1761091200000,"endTime":1761177600000,"tweets":[]},{"label":"2025-10-24","value":0,"startTime":1761177600000,"endTime":1761264000000,"tweets":[]},{"label":"2025-10-25","value":0,"startTime":1761264000000,"endTime":1761350400000,"tweets":[]},{"label":"2025-10-26","value":0,"startTime":1761350400000,"endTime":1761436800000,"tweets":[]},{"label":"2025-10-27","value":0,"startTime":1761436800000,"endTime":1761523200000,"tweets":[]},{"label":"2025-10-28","value":0,"startTime":1761523200000,"endTime":1761609600000,"tweets":[{"bookmarked":false,"display_text_range":[0,13],"entities":{"hashtags":[],"media":[{"display_url":"pic.x.com/bCL3vTLZLB","expanded_url":"https://x.com/skull8888888888/status/1982790775256526876/photo/1","id_str":"1982790771485847552","indices":[14,37],"media_key":"3_1982790771485847552","media_url_https":"https://pbs.twimg.com/media/G4RJs45WMAAfwaf.jpg","type":"photo","url":"https://t.co/bCL3vTLZLB","ext_media_availability":{"status":"Available"},"features":{"large":{"faces":[]},"medium":{"faces":[]},"small":{"faces":[]},"orig":{"faces":[]}},"sizes":{"large":{"h":259,"w":1307,"resize":"fit"},"medium":{"h":238,"w":1200,"resize":"fit"},"small":{"h":135,"w":680,"resize":"fit"},"thumb":{"h":150,"w":150,"resize":"crop"}},"original_info":{"height":259,"width":1307,"focus_rects":[{"x":0,"y":0,"w":463,"h":259},{"x":34,"y":0,"w":259,"h":259},{"x":50,"y":0,"w":227,"h":259},{"x":98,"y":0,"w":130,"h":259},{"x":0,"y":0,"w":1307,"h":259}]},"media_results":{"result":{"media_key":"3_1982790771485847552"}}}],"symbols":[],"timestamps":[],"urls":[],"user_mentions":[]},"extended_entities":{"media":[{"display_url":"pic.x.com/bCL3vTLZLB","expanded_url":"https://x.com/skull8888888888/status/1982790775256526876/photo/1","id_str":"1982790771485847552","indices":[14,37],"media_key":"3_1982790771485847552","media_url_https":"https://pbs.twimg.com/media/G4RJs45WMAAfwaf.jpg","type":"photo","url":"https://t.co/bCL3vTLZLB","ext_media_availability":{"status":"Available"},"features":{"large":{"faces":[]},"medium":{"faces":[]},"small":{"faces":[]},"orig":{"faces":[]}},"sizes":{"large":{"h":259,"w":1307,"resize":"fit"},"medium":{"h":238,"w":1200,"resize":"fit"},"small":{"h":135,"w":680,"resize":"fit"},"thumb":{"h":150,"w":150,"resize":"crop"}},"original_info":{"height":259,"width":1307,"focus_rects":[{"x":0,"y":0,"w":463,"h":259},{"x":34,"y":0,"w":259,"h":259},{"x":50,"y":0,"w":227,"h":259},{"x":98,"y":0,"w":130,"h":259},{"x":0,"y":0,"w":1307,"h":259}]},"media_results":{"result":{"media_key":"3_1982790771485847552"}}}]},"favorited":false,"lang":"en","possibly_sensitive":false,"possibly_sensitive_editable":true,"retweeted":false,"fact_check":null,"id":"1982790775256526876","view_count":672,"bookmark_count":0,"created_at":1761569133000,"favorite_count":4,"quote_count":1,"reply_count":1,"retweet_count":1,"user_id_str":"993859188823601152","conversation_id_str":"1982790775256526876","full_text":"we're cooking https://t.co/bCL3vTLZLB","in_reply_to_user_id_str":null,"in_reply_to_status_id_str":null,"is_quote_status":0,"is_ai":null,"ai_score":null}]},{"label":"2025-10-29","value":0,"startTime":1761609600000,"endTime":1761696000000,"tweets":[{"bookmarked":false,"display_text_range":[28,70],"entities":{"hashtags":[],"symbols":[],"timestamps":[],"urls":[{"display_url":"laminar.sh","expanded_url":"http://laminar.sh","url":"https://t.co/M1ag2qMYZU","indices":[47,70]}],"user_mentions":[{"id_str":"2562915524","name":"Sebastian Kehle","screen_name":"sebastiankehle_","indices":[0,16]},{"id_str":"1861308613563949057","name":"Mastra","screen_name":"mastra_ai","indices":[17,27]}]},"favorited":false,"in_reply_to_screen_name":"sebastiankehle_","lang":"en","possibly_sensitive":false,"possibly_sensitive_editable":true,"retweeted":false,"fact_check":null,"id":"1983165323479265654","view_count":77,"bookmark_count":0,"created_at":1761658433000,"favorite_count":0,"quote_count":0,"reply_count":0,"retweet_count":0,"user_id_str":"993859188823601152","conversation_id_str":"1983116111681114168","full_text":"@sebastiankehle_ @mastra_ai Check out Laminar, https://t.co/M1ag2qMYZU","in_reply_to_user_id_str":"2562915524","in_reply_to_status_id_str":"1983116111681114168","is_quote_status":0,"is_ai":null,"ai_score":null}]},{"label":"2025-10-30","value":0,"startTime":1761696000000,"endTime":1761782400000,"tweets":[]},{"label":"2025-10-31","value":0,"startTime":1761782400000,"endTime":1761868800000,"tweets":[]},{"label":"2025-11-01","value":0,"startTime":1761868800000,"endTime":1761955200000,"tweets":[{"bookmarked":false,"display_text_range":[10,18],"entities":{"hashtags":[],"symbols":[],"timestamps":[],"urls":[],"user_mentions":[{"id_str":"376529573","name":"anam hira","screen_name":"anamhira","indices":[0,9]}]},"favorited":false,"in_reply_to_screen_name":"anamhira","lang":"en","retweeted":false,"fact_check":null,"id":"1984182238473306327","view_count":902,"bookmark_count":0,"created_at":1761900884000,"favorite_count":1,"quote_count":0,"reply_count":2,"retweet_count":0,"user_id_str":"993859188823601152","conversation_id_str":"1984122435172770219","full_text":"@anamhira Why tho?","in_reply_to_user_id_str":"376529573","in_reply_to_status_id_str":"1984122435172770219","is_quote_status":0,"is_ai":null,"ai_score":null}]},{"label":"2025-11-02","value":0,"startTime":1761955200000,"endTime":1762041600000,"tweets":[]},{"label":"2025-11-03","value":0,"startTime":1762041600000,"endTime":1762128000000,"tweets":[]},{"label":"2025-11-04","value":0,"startTime":1762128000000,"endTime":1762214400000,"tweets":[]},{"label":"2025-11-05","value":0,"startTime":1762214400000,"endTime":1762300800000,"tweets":[{"bookmarked":false,"display_text_range":[14,109],"entities":{"hashtags":[],"symbols":[],"timestamps":[],"urls":[{"display_url":"laminar.sh","expanded_url":"https://laminar.sh","url":"https://t.co/Rh5x04dJI7","indices":[86,109]}],"user_mentions":[{"id_str":"1028446247445618690","name":"Alex","screen_name":"alexinbinary","indices":[0,13]}]},"favorited":false,"in_reply_to_screen_name":"alexinbinary","lang":"en","possibly_sensitive":false,"possibly_sensitive_editable":true,"retweeted":false,"fact_check":null,"id":"1985838227811656023","view_count":76,"bookmark_count":0,"created_at":1762295703000,"favorite_count":1,"quote_count":0,"reply_count":0,"retweet_count":0,"user_id_str":"993859188823601152","conversation_id_str":"1985794690902605831","full_text":"@alexinbinary Let’s help with observability and catching when qa fails in production! https://t.co/Rh5x04dJI7","in_reply_to_user_id_str":"1028446247445618690","in_reply_to_status_id_str":"1985794690902605831","is_quote_status":0,"is_ai":null,"ai_score":null}]},{"label":"2025-11-06","value":0,"startTime":1762300800000,"endTime":1762387200000,"tweets":[]},{"label":"2025-11-07","value":0,"startTime":1762387200000,"endTime":1762473600000,"tweets":[]},{"label":"2025-11-08","value":0,"startTime":1762473600000,"endTime":1762560000000,"tweets":[{"bookmarked":false,"display_text_range":[0,71],"entities":{"hashtags":[],"media":[{"display_url":"pic.x.com/gcg86D0YcZ","expanded_url":"https://x.com/skull8888888888/status/1986788221628420225/photo/1","id_str":"1986788217639653376","indices":[72,95],"media_key":"3_1986788217639653376","media_url_https":"https://pbs.twimg.com/media/G5J9W4RX0AA0Yos.png","type":"photo","url":"https://t.co/gcg86D0YcZ","ext_media_availability":{"status":"Available"},"features":{"large":{"faces":[]},"medium":{"faces":[]},"small":{"faces":[]},"orig":{"faces":[]}},"sizes":{"large":{"h":181,"w":369,"resize":"fit"},"medium":{"h":181,"w":369,"resize":"fit"},"small":{"h":181,"w":369,"resize":"fit"},"thumb":{"h":150,"w":150,"resize":"crop"}},"original_info":{"height":181,"width":369,"focus_rects":[{"x":0,"y":0,"w":323,"h":181},{"x":0,"y":0,"w":181,"h":181},{"x":4,"y":0,"w":159,"h":181},{"x":38,"y":0,"w":91,"h":181},{"x":0,"y":0,"w":369,"h":181}]},"media_results":{"result":{"media_key":"3_1986788217639653376"}}}],"symbols":[],"timestamps":[],"urls":[],"user_mentions":[]},"extended_entities":{"media":[{"display_url":"pic.x.com/gcg86D0YcZ","expanded_url":"https://x.com/skull8888888888/status/1986788221628420225/photo/1","id_str":"1986788217639653376","indices":[72,95],"media_key":"3_1986788217639653376","media_url_https":"https://pbs.twimg.com/media/G5J9W4RX0AA0Yos.png","type":"photo","url":"https://t.co/gcg86D0YcZ","ext_media_availability":{"status":"Available"},"features":{"large":{"faces":[]},"medium":{"faces":[]},"small":{"faces":[]},"orig":{"faces":[]}},"sizes":{"large":{"h":181,"w":369,"resize":"fit"},"medium":{"h":181,"w":369,"resize":"fit"},"small":{"h":181,"w":369,"resize":"fit"},"thumb":{"h":150,"w":150,"resize":"crop"}},"original_info":{"height":181,"width":369,"focus_rects":[{"x":0,"y":0,"w":323,"h":181},{"x":0,"y":0,"w":181,"h":181},{"x":4,"y":0,"w":159,"h":181},{"x":38,"y":0,"w":91,"h":181},{"x":0,"y":0,"w":369,"h":181}]},"media_results":{"result":{"media_key":"3_1986788217639653376"}}}]},"favorited":false,"lang":"en","possibly_sensitive":false,"possibly_sensitive_editable":true,"retweeted":false,"fact_check":null,"id":"1986788221628420225","view_count":36,"bookmark_count":0,"created_at":1762522199000,"favorite_count":0,"quote_count":0,"reply_count":0,"retweet_count":0,"user_id_str":"993859188823601152","conversation_id_str":"1986788221628420225","full_text":"almost perfect composition of languages used in the early stage startup https://t.co/gcg86D0YcZ","in_reply_to_user_id_str":null,"in_reply_to_status_id_str":null,"is_quote_status":0,"is_ai":null,"ai_score":null},{"bookmarked":false,"display_text_range":[11,133],"entities":{"hashtags":[],"symbols":[],"timestamps":[],"urls":[{"display_url":"laminar.sh","expanded_url":"https://laminar.sh","url":"https://t.co/Rh5x04dbSz","indices":[19,42]},{"display_url":"github.com/OpenHands/soft…","expanded_url":"https://github.com/OpenHands/software-agent-sdk/pull/681","url":"https://t.co/2GVW8DoMjQ","indices":[110,133]}],"user_mentions":[{"id_str":"1448787032486989825","name":"Alex Shaw","screen_name":"alexgshaw","indices":[0,10]}]},"favorited":false,"in_reply_to_screen_name":"alexgshaw","lang":"en","possibly_sensitive":false,"possibly_sensitive_editable":true,"retweeted":false,"fact_check":null,"id":"1986927150415430137","view_count":351,"bookmark_count":0,"created_at":1762555322000,"favorite_count":4,"quote_count":0,"reply_count":1,"retweet_count":0,"user_id_str":"993859188823601152","conversation_id_str":"1986911106108211461","full_text":"@alexgshaw let us (https://t.co/Rh5x04dbSz) help you with instrumentation, the same way we did with OpenHands https://t.co/2GVW8DoMjQ","in_reply_to_user_id_str":"1448787032486989825","in_reply_to_status_id_str":"1986911106108211461","is_quote_status":0,"is_ai":null,"ai_score":null}]},{"label":"2025-11-09","value":0,"startTime":1762560000000,"endTime":1762646400000,"tweets":[]},{"label":"2025-11-10","value":0,"startTime":1762646400000,"endTime":1762732800000,"tweets":[]},{"label":"2025-11-11","value":0,"startTime":1762732800000,"endTime":1762819200000,"tweets":[]},{"label":"2025-11-12","value":25,"startTime":1762819200000,"endTime":1762905600000,"tweets":[{"bookmarked":false,"display_text_range":[0,187],"entities":{"hashtags":[],"symbols":[],"timestamps":[],"urls":[{"display_url":"github.com/OpenHands/soft…","expanded_url":"https://github.com/OpenHands/software-agent-sdk/pull/681","url":"https://t.co/2GVW8DoMjQ","indices":[164,187]}],"user_mentions":[]},"favorited":false,"lang":"en","possibly_sensitive":false,"possibly_sensitive_editable":true,"quoted_status_id_str":"1988034446440767994","quoted_status_permalink":{"url":"https://t.co/mCDo7mBxZB","expanded":"https://twitter.com/thdxr/status/1988034446440767994","display":"x.com/thdxr/status/1…"},"retweeted":false,"fact_check":null,"id":"1988224248112873556","view_count":9018,"bookmark_count":25,"created_at":1762864574000,"favorite_count":28,"quote_count":0,"reply_count":3,"retweet_count":2,"user_id_str":"993859188823601152","conversation_id_str":"1988224248112873556","full_text":"Check out Laminar, very powerful TS instrumentation SDK, fully OSS, incredible support for AI SDK. Happy to do PR to opencode, similar to what we did for openhands https://t.co/2GVW8DoMjQ","in_reply_to_user_id_str":null,"in_reply_to_status_id_str":null,"is_quote_status":1,"is_ai":null,"ai_score":null},{"bookmarked":false,"display_text_range":[12,62],"entities":{"hashtags":[],"symbols":[],"timestamps":[],"urls":[],"user_mentions":[{"id_str":"14763","name":"Ryan Carson","screen_name":"ryancarson","indices":[0,11]}]},"favorited":false,"in_reply_to_screen_name":"ryancarson","lang":"en","retweeted":false,"fact_check":null,"id":"1988207664355308013","view_count":64,"bookmark_count":0,"created_at":1762860620000,"favorite_count":0,"quote_count":0,"reply_count":0,"retweet_count":0,"user_id_str":"993859188823601152","conversation_id_str":"1988022725806371041","full_text":"@ryancarson Why do you need workflows? Why do you need memory?","in_reply_to_user_id_str":"14763","in_reply_to_status_id_str":"1988022725806371041","is_quote_status":0,"is_ai":null,"ai_score":null}]},{"label":"2025-11-13","value":0,"startTime":1762905600000,"endTime":1762992000000,"tweets":[]},{"label":"2025-11-14","value":1,"startTime":1762992000000,"endTime":1763078400000,"tweets":[{"bookmarked":false,"display_text_range":[15,55],"entities":{"hashtags":[],"symbols":[],"timestamps":[],"urls":[],"user_mentions":[{"id_str":"850347653875499010","name":"shai 🌻","screen_name":"shaiunterslak","indices":[0,14]}]},"favorited":false,"in_reply_to_screen_name":"shaiunterslak","lang":"en","retweeted":false,"fact_check":null,"id":"1988951835567386866","view_count":290,"bookmark_count":1,"created_at":1763038045000,"favorite_count":3,"quote_count":0,"reply_count":0,"retweet_count":0,"user_id_str":"993859188823601152","conversation_id_str":"1988682775550120007","full_text":"@shaiunterslak We just lack proper marketing at Laminar","in_reply_to_user_id_str":"850347653875499010","in_reply_to_status_id_str":"1988682775550120007","is_quote_status":0,"is_ai":null,"ai_score":null}]},{"label":"2025-11-15","value":0,"startTime":1763078400000,"endTime":1763164800000,"tweets":[]},{"label":"2025-11-16","value":7,"startTime":1763164800000,"endTime":1763251200000,"tweets":[{"bookmarked":false,"display_text_range":[0,174],"entities":{"hashtags":[],"symbols":[],"timestamps":[],"urls":[],"user_mentions":[]},"favorited":false,"lang":"en","quoted_status_id_str":"1989392631957524758","quoted_status_permalink":{"url":"https://t.co/YwlBmZzvnV","expanded":"https://twitter.com/abhshkdz/status/1989392631957524758","display":"x.com/abhshkdz/statu…"},"retweeted":false,"fact_check":null,"id":"1989715576306970688","view_count":1159,"bookmark_count":7,"created_at":1763220135000,"favorite_count":7,"quote_count":0,"reply_count":0,"retweet_count":0,"user_id_str":"993859188823601152","conversation_id_str":"1989715576306970688","full_text":"Great write up. Vision is def the future. To properly debug and iterate on vision browser agents you need image and video observability. Exactly what we pioneered at Laminar.","in_reply_to_user_id_str":null,"in_reply_to_status_id_str":null,"is_quote_status":1,"is_ai":null,"ai_score":null},{"bookmarked":false,"display_text_range":[0,26],"entities":{"hashtags":[],"symbols":[],"timestamps":[],"urls":[],"user_mentions":[]},"favorited":false,"lang":"et","quoted_status_id_str":"1989393706990915674","quoted_status_permalink":{"url":"https://t.co/SPvnn8mRbG","expanded":"https://twitter.com/mischa_vdburg/status/1989393706990915674","display":"x.com/mischa_vdburg/…"},"retweeted":false,"fact_check":null,"id":"1989718909830807705","view_count":322,"bookmark_count":0,"created_at":1763220929000,"favorite_count":4,"quote_count":0,"reply_count":0,"retweet_count":0,"user_id_str":"993859188823601152","conversation_id_str":"1989718909830807705","full_text":"Laminar runs on Kubernetes","in_reply_to_user_id_str":null,"in_reply_to_status_id_str":null,"is_quote_status":1,"is_ai":null,"ai_score":null}]},{"label":"2025-11-17","value":0,"startTime":1763251200000,"endTime":1763337600000,"tweets":[{"bookmarked":false,"display_text_range":[0,24],"entities":{"hashtags":[],"symbols":[],"timestamps":[],"urls":[],"user_mentions":[]},"favorited":false,"lang":"en","quoted_status_id_str":"1990106108535726192","quoted_status_permalink":{"url":"https://t.co/oeyGLNRE1a","expanded":"https://twitter.com/pk_iv/status/1990106108535726192","display":"x.com/pk_iv/status/1…"},"retweeted":false,"fact_check":null,"id":"1990106673831121140","view_count":78,"bookmark_count":0,"created_at":1763313380000,"favorite_count":0,"quote_count":0,"reply_count":0,"retweet_count":0,"user_id_str":"993859188823601152","conversation_id_str":"1990106673831121140","full_text":"You were born in 1999???","in_reply_to_user_id_str":null,"in_reply_to_status_id_str":null,"is_quote_status":1,"is_ai":null,"ai_score":null}]},{"label":"2025-11-18","value":0,"startTime":1763337600000,"endTime":1763424000000,"tweets":[{"bookmarked":false,"display_text_range":[0,42],"entities":{"hashtags":[],"symbols":[],"timestamps":[],"urls":[],"user_mentions":[]},"favorited":false,"lang":"en","quoted_status_id_str":"1990149975750463538","quoted_status_permalink":{"url":"https://t.co/63pAlZgZAM","expanded":"https://twitter.com/jarredsumner/status/1990149975750463538","display":"x.com/jarredsumner/s…"},"retweeted":false,"fact_check":null,"id":"1990506479820914860","view_count":102,"bookmark_count":0,"created_at":1763408701000,"favorite_count":0,"quote_count":0,"reply_count":0,"retweet_count":0,"user_id_str":"993859188823601152","conversation_id_str":"1990506479820914860","full_text":"Sync coding agents or general sync agents?","in_reply_to_user_id_str":null,"in_reply_to_status_id_str":null,"is_quote_status":1,"is_ai":null,"ai_score":null},{"bookmarked":false,"display_text_range":[0,21],"entities":{"hashtags":[],"symbols":[],"timestamps":[],"urls":[],"user_mentions":[]},"favorited":false,"lang":"en","quoted_status_id_str":"1990483435409060117","quoted_status_permalink":{"url":"https://t.co/ZSiqHTyvVW","expanded":"https://twitter.com/justinstorre/status/1990483435409060117","display":"x.com/justinstorre/s…"},"retweeted":false,"fact_check":null,"id":"1990529840542593330","view_count":360,"bookmark_count":0,"created_at":1763414270000,"favorite_count":0,"quote_count":0,"reply_count":1,"retweet_count":0,"user_id_str":"993859188823601152","conversation_id_str":"1990529840542593330","full_text":"do you charge markup?","in_reply_to_user_id_str":null,"in_reply_to_status_id_str":null,"is_quote_status":1,"is_ai":null,"ai_score":null}]},{"label":"2025-11-19","value":0,"startTime":1763424000000,"endTime":1763510400000,"tweets":[{"bookmarked":false,"display_text_range":[0,60],"entities":{"hashtags":[],"symbols":[],"timestamps":[],"urls":[],"user_mentions":[]},"favorited":false,"lang":"en","quoted_status_id_str":"1990608073971442166","quoted_status_permalink":{"url":"https://t.co/poNQFsiFvB","expanded":"https://twitter.com/DanielPrevoznik/status/1990608073971442166","display":"x.com/DanielPrevozni…"},"retweeted":false,"fact_check":null,"id":"1990740987656712538","view_count":407,"bookmark_count":0,"created_at":1763464612000,"favorite_count":6,"quote_count":0,"reply_count":1,"retweet_count":1,"user_id_str":"993859188823601152","conversation_id_str":"1990740987656712538","full_text":"Kernel is insanely fast! (also, Laminar spotted in the wild)","in_reply_to_user_id_str":null,"in_reply_to_status_id_str":null,"is_quote_status":1,"is_ai":null,"ai_score":null},{"bookmarked":false,"display_text_range":[0,14],"entities":{"hashtags":[],"symbols":[],"timestamps":[],"urls":[],"user_mentions":[]},"favorited":false,"lang":"en","quoted_status_id_str":"1990875857997439269","quoted_status_permalink":{"url":"https://t.co/0msFYFRrsC","expanded":"https://twitter.com/lordspline/status/1990875857997439269","display":"x.com/lordspline/sta…"},"retweeted":false,"fact_check":null,"id":"1990879014743949764","view_count":236,"bookmark_count":0,"created_at":1763497520000,"favorite_count":0,"quote_count":0,"reply_count":0,"retweet_count":0,"user_id_str":"993859188823601152","conversation_id_str":"1990879014743949764","full_text":"Custom go sdk?","in_reply_to_user_id_str":null,"in_reply_to_status_id_str":null,"is_quote_status":1,"is_ai":null,"ai_score":null},{"bookmarked":false,"display_text_range":[14,70],"entities":{"hashtags":[],"symbols":[],"timestamps":[],"urls":[],"user_mentions":[{"id_str":"784008","name":"Quinn Slack","screen_name":"sqs","indices":[0,4]},{"id_str":"1901022787164401666","name":"Amp","screen_name":"AmpCode","indices":[5,13]}]},"favorited":false,"in_reply_to_screen_name":"sqs","lang":"en","retweeted":false,"fact_check":null,"id":"1990882042385457528","view_count":221,"bookmark_count":0,"created_at":1763498242000,"favorite_count":0,"quote_count":0,"reply_count":1,"retweet_count":0,"user_id_str":"993859188823601152","conversation_id_str":"1990873859692912928","full_text":"@sqs @AmpCode Do you use Browser Use or your own custom browser agent?","in_reply_to_user_id_str":"784008","in_reply_to_status_id_str":"1990873859692912928","is_quote_status":0,"is_ai":null,"ai_score":null}]},{"label":"2025-11-20","value":0,"startTime":1763510400000,"endTime":1763596800000,"tweets":[]},{"label":"2025-11-21","value":0,"startTime":1763596800000,"endTime":1763683200000,"tweets":[]}],"nretweets":[{"label":"2025-10-22","value":0,"startTime":1761004800000,"endTime":1761091200000,"tweets":[]},{"label":"2025-10-23","value":0,"startTime":1761091200000,"endTime":1761177600000,"tweets":[]},{"label":"2025-10-24","value":0,"startTime":1761177600000,"endTime":1761264000000,"tweets":[]},{"label":"2025-10-25","value":0,"startTime":1761264000000,"endTime":1761350400000,"tweets":[]},{"label":"2025-10-26","value":0,"startTime":1761350400000,"endTime":1761436800000,"tweets":[]},{"label":"2025-10-27","value":0,"startTime":1761436800000,"endTime":1761523200000,"tweets":[]},{"label":"2025-10-28","value":1,"startTime":1761523200000,"endTime":1761609600000,"tweets":[{"bookmarked":false,"display_text_range":[0,13],"entities":{"hashtags":[],"media":[{"display_url":"pic.x.com/bCL3vTLZLB","expanded_url":"https://x.com/skull8888888888/status/1982790775256526876/photo/1","id_str":"1982790771485847552","indices":[14,37],"media_key":"3_1982790771485847552","media_url_https":"https://pbs.twimg.com/media/G4RJs45WMAAfwaf.jpg","type":"photo","url":"https://t.co/bCL3vTLZLB","ext_media_availability":{"status":"Available"},"features":{"large":{"faces":[]},"medium":{"faces":[]},"small":{"faces":[]},"orig":{"faces":[]}},"sizes":{"large":{"h":259,"w":1307,"resize":"fit"},"medium":{"h":238,"w":1200,"resize":"fit"},"small":{"h":135,"w":680,"resize":"fit"},"thumb":{"h":150,"w":150,"resize":"crop"}},"original_info":{"height":259,"width":1307,"focus_rects":[{"x":0,"y":0,"w":463,"h":259},{"x":34,"y":0,"w":259,"h":259},{"x":50,"y":0,"w":227,"h":259},{"x":98,"y":0,"w":130,"h":259},{"x":0,"y":0,"w":1307,"h":259}]},"media_results":{"result":{"media_key":"3_1982790771485847552"}}}],"symbols":[],"timestamps":[],"urls":[],"user_mentions":[]},"extended_entities":{"media":[{"display_url":"pic.x.com/bCL3vTLZLB","expanded_url":"https://x.com/skull8888888888/status/1982790775256526876/photo/1","id_str":"1982790771485847552","indices":[14,37],"media_key":"3_1982790771485847552","media_url_https":"https://pbs.twimg.com/media/G4RJs45WMAAfwaf.jpg","type":"photo","url":"https://t.co/bCL3vTLZLB","ext_media_availability":{"status":"Available"},"features":{"large":{"faces":[]},"medium":{"faces":[]},"small":{"faces":[]},"orig":{"faces":[]}},"sizes":{"large":{"h":259,"w":1307,"resize":"fit"},"medium":{"h":238,"w":1200,"resize":"fit"},"small":{"h":135,"w":680,"resize":"fit"},"thumb":{"h":150,"w":150,"resize":"crop"}},"original_info":{"height":259,"width":1307,"focus_rects":[{"x":0,"y":0,"w":463,"h":259},{"x":34,"y":0,"w":259,"h":259},{"x":50,"y":0,"w":227,"h":259},{"x":98,"y":0,"w":130,"h":259},{"x":0,"y":0,"w":1307,"h":259}]},"media_results":{"result":{"media_key":"3_1982790771485847552"}}}]},"favorited":false,"lang":"en","possibly_sensitive":false,"possibly_sensitive_editable":true,"retweeted":false,"fact_check":null,"id":"1982790775256526876","view_count":672,"bookmark_count":0,"created_at":1761569133000,"favorite_count":4,"quote_count":1,"reply_count":1,"retweet_count":1,"user_id_str":"993859188823601152","conversation_id_str":"1982790775256526876","full_text":"we're cooking https://t.co/bCL3vTLZLB","in_reply_to_user_id_str":null,"in_reply_to_status_id_str":null,"is_quote_status":0,"is_ai":null,"ai_score":null}]},{"label":"2025-10-29","value":0,"startTime":1761609600000,"endTime":1761696000000,"tweets":[{"bookmarked":false,"display_text_range":[28,70],"entities":{"hashtags":[],"symbols":[],"timestamps":[],"urls":[{"display_url":"laminar.sh","expanded_url":"http://laminar.sh","url":"https://t.co/M1ag2qMYZU","indices":[47,70]}],"user_mentions":[{"id_str":"2562915524","name":"Sebastian Kehle","screen_name":"sebastiankehle_","indices":[0,16]},{"id_str":"1861308613563949057","name":"Mastra","screen_name":"mastra_ai","indices":[17,27]}]},"favorited":false,"in_reply_to_screen_name":"sebastiankehle_","lang":"en","possibly_sensitive":false,"possibly_sensitive_editable":true,"retweeted":false,"fact_check":null,"id":"1983165323479265654","view_count":77,"bookmark_count":0,"created_at":1761658433000,"favorite_count":0,"quote_count":0,"reply_count":0,"retweet_count":0,"user_id_str":"993859188823601152","conversation_id_str":"1983116111681114168","full_text":"@sebastiankehle_ @mastra_ai Check out Laminar, https://t.co/M1ag2qMYZU","in_reply_to_user_id_str":"2562915524","in_reply_to_status_id_str":"1983116111681114168","is_quote_status":0,"is_ai":null,"ai_score":null}]},{"label":"2025-10-30","value":0,"startTime":1761696000000,"endTime":1761782400000,"tweets":[]},{"label":"2025-10-31","value":0,"startTime":1761782400000,"endTime":1761868800000,"tweets":[]},{"label":"2025-11-01","value":0,"startTime":1761868800000,"endTime":1761955200000,"tweets":[{"bookmarked":false,"display_text_range":[10,18],"entities":{"hashtags":[],"symbols":[],"timestamps":[],"urls":[],"user_mentions":[{"id_str":"376529573","name":"anam hira","screen_name":"anamhira","indices":[0,9]}]},"favorited":false,"in_reply_to_screen_name":"anamhira","lang":"en","retweeted":false,"fact_check":null,"id":"1984182238473306327","view_count":902,"bookmark_count":0,"created_at":1761900884000,"favorite_count":1,"quote_count":0,"reply_count":2,"retweet_count":0,"user_id_str":"993859188823601152","conversation_id_str":"1984122435172770219","full_text":"@anamhira Why tho?","in_reply_to_user_id_str":"376529573","in_reply_to_status_id_str":"1984122435172770219","is_quote_status":0,"is_ai":null,"ai_score":null}]},{"label":"2025-11-02","value":0,"startTime":1761955200000,"endTime":1762041600000,"tweets":[]},{"label":"2025-11-03","value":0,"startTime":1762041600000,"endTime":1762128000000,"tweets":[]},{"label":"2025-11-04","value":0,"startTime":1762128000000,"endTime":1762214400000,"tweets":[]},{"label":"2025-11-05","value":0,"startTime":1762214400000,"endTime":1762300800000,"tweets":[{"bookmarked":false,"display_text_range":[14,109],"entities":{"hashtags":[],"symbols":[],"timestamps":[],"urls":[{"display_url":"laminar.sh","expanded_url":"https://laminar.sh","url":"https://t.co/Rh5x04dJI7","indices":[86,109]}],"user_mentions":[{"id_str":"1028446247445618690","name":"Alex","screen_name":"alexinbinary","indices":[0,13]}]},"favorited":false,"in_reply_to_screen_name":"alexinbinary","lang":"en","possibly_sensitive":false,"possibly_sensitive_editable":true,"retweeted":false,"fact_check":null,"id":"1985838227811656023","view_count":76,"bookmark_count":0,"created_at":1762295703000,"favorite_count":1,"quote_count":0,"reply_count":0,"retweet_count":0,"user_id_str":"993859188823601152","conversation_id_str":"1985794690902605831","full_text":"@alexinbinary Let’s help with observability and catching when qa fails in production! https://t.co/Rh5x04dJI7","in_reply_to_user_id_str":"1028446247445618690","in_reply_to_status_id_str":"1985794690902605831","is_quote_status":0,"is_ai":null,"ai_score":null}]},{"label":"2025-11-06","value":0,"startTime":1762300800000,"endTime":1762387200000,"tweets":[]},{"label":"2025-11-07","value":0,"startTime":1762387200000,"endTime":1762473600000,"tweets":[]},{"label":"2025-11-08","value":0,"startTime":1762473600000,"endTime":1762560000000,"tweets":[{"bookmarked":false,"display_text_range":[0,71],"entities":{"hashtags":[],"media":[{"display_url":"pic.x.com/gcg86D0YcZ","expanded_url":"https://x.com/skull8888888888/status/1986788221628420225/photo/1","id_str":"1986788217639653376","indices":[72,95],"media_key":"3_1986788217639653376","media_url_https":"https://pbs.twimg.com/media/G5J9W4RX0AA0Yos.png","type":"photo","url":"https://t.co/gcg86D0YcZ","ext_media_availability":{"status":"Available"},"features":{"large":{"faces":[]},"medium":{"faces":[]},"small":{"faces":[]},"orig":{"faces":[]}},"sizes":{"large":{"h":181,"w":369,"resize":"fit"},"medium":{"h":181,"w":369,"resize":"fit"},"small":{"h":181,"w":369,"resize":"fit"},"thumb":{"h":150,"w":150,"resize":"crop"}},"original_info":{"height":181,"width":369,"focus_rects":[{"x":0,"y":0,"w":323,"h":181},{"x":0,"y":0,"w":181,"h":181},{"x":4,"y":0,"w":159,"h":181},{"x":38,"y":0,"w":91,"h":181},{"x":0,"y":0,"w":369,"h":181}]},"media_results":{"result":{"media_key":"3_1986788217639653376"}}}],"symbols":[],"timestamps":[],"urls":[],"user_mentions":[]},"extended_entities":{"media":[{"display_url":"pic.x.com/gcg86D0YcZ","expanded_url":"https://x.com/skull8888888888/status/1986788221628420225/photo/1","id_str":"1986788217639653376","indices":[72,95],"media_key":"3_1986788217639653376","media_url_https":"https://pbs.twimg.com/media/G5J9W4RX0AA0Yos.png","type":"photo","url":"https://t.co/gcg86D0YcZ","ext_media_availability":{"status":"Available"},"features":{"large":{"faces":[]},"medium":{"faces":[]},"small":{"faces":[]},"orig":{"faces":[]}},"sizes":{"large":{"h":181,"w":369,"resize":"fit"},"medium":{"h":181,"w":369,"resize":"fit"},"small":{"h":181,"w":369,"resize":"fit"},"thumb":{"h":150,"w":150,"resize":"crop"}},"original_info":{"height":181,"width":369,"focus_rects":[{"x":0,"y":0,"w":323,"h":181},{"x":0,"y":0,"w":181,"h":181},{"x":4,"y":0,"w":159,"h":181},{"x":38,"y":0,"w":91,"h":181},{"x":0,"y":0,"w":369,"h":181}]},"media_results":{"result":{"media_key":"3_1986788217639653376"}}}]},"favorited":false,"lang":"en","possibly_sensitive":false,"possibly_sensitive_editable":true,"retweeted":false,"fact_check":null,"id":"1986788221628420225","view_count":36,"bookmark_count":0,"created_at":1762522199000,"favorite_count":0,"quote_count":0,"reply_count":0,"retweet_count":0,"user_id_str":"993859188823601152","conversation_id_str":"1986788221628420225","full_text":"almost perfect composition of languages used in the early stage startup https://t.co/gcg86D0YcZ","in_reply_to_user_id_str":null,"in_reply_to_status_id_str":null,"is_quote_status":0,"is_ai":null,"ai_score":null},{"bookmarked":false,"display_text_range":[11,133],"entities":{"hashtags":[],"symbols":[],"timestamps":[],"urls":[{"display_url":"laminar.sh","expanded_url":"https://laminar.sh","url":"https://t.co/Rh5x04dbSz","indices":[19,42]},{"display_url":"github.com/OpenHands/soft…","expanded_url":"https://github.com/OpenHands/software-agent-sdk/pull/681","url":"https://t.co/2GVW8DoMjQ","indices":[110,133]}],"user_mentions":[{"id_str":"1448787032486989825","name":"Alex Shaw","screen_name":"alexgshaw","indices":[0,10]}]},"favorited":false,"in_reply_to_screen_name":"alexgshaw","lang":"en","possibly_sensitive":false,"possibly_sensitive_editable":true,"retweeted":false,"fact_check":null,"id":"1986927150415430137","view_count":351,"bookmark_count":0,"created_at":1762555322000,"favorite_count":4,"quote_count":0,"reply_count":1,"retweet_count":0,"user_id_str":"993859188823601152","conversation_id_str":"1986911106108211461","full_text":"@alexgshaw let us (https://t.co/Rh5x04dbSz) help you with instrumentation, the same way we did with OpenHands https://t.co/2GVW8DoMjQ","in_reply_to_user_id_str":"1448787032486989825","in_reply_to_status_id_str":"1986911106108211461","is_quote_status":0,"is_ai":null,"ai_score":null}]},{"label":"2025-11-09","value":0,"startTime":1762560000000,"endTime":1762646400000,"tweets":[]},{"label":"2025-11-10","value":0,"startTime":1762646400000,"endTime":1762732800000,"tweets":[]},{"label":"2025-11-11","value":0,"startTime":1762732800000,"endTime":1762819200000,"tweets":[]},{"label":"2025-11-12","value":2,"startTime":1762819200000,"endTime":1762905600000,"tweets":[{"bookmarked":false,"display_text_range":[0,187],"entities":{"hashtags":[],"symbols":[],"timestamps":[],"urls":[{"display_url":"github.com/OpenHands/soft…","expanded_url":"https://github.com/OpenHands/software-agent-sdk/pull/681","url":"https://t.co/2GVW8DoMjQ","indices":[164,187]}],"user_mentions":[]},"favorited":false,"lang":"en","possibly_sensitive":false,"possibly_sensitive_editable":true,"quoted_status_id_str":"1988034446440767994","quoted_status_permalink":{"url":"https://t.co/mCDo7mBxZB","expanded":"https://twitter.com/thdxr/status/1988034446440767994","display":"x.com/thdxr/status/1…"},"retweeted":false,"fact_check":null,"id":"1988224248112873556","view_count":9018,"bookmark_count":25,"created_at":1762864574000,"favorite_count":28,"quote_count":0,"reply_count":3,"retweet_count":2,"user_id_str":"993859188823601152","conversation_id_str":"1988224248112873556","full_text":"Check out Laminar, very powerful TS instrumentation SDK, fully OSS, incredible support for AI SDK. Happy to do PR to opencode, similar to what we did for openhands https://t.co/2GVW8DoMjQ","in_reply_to_user_id_str":null,"in_reply_to_status_id_str":null,"is_quote_status":1,"is_ai":null,"ai_score":null},{"bookmarked":false,"display_text_range":[12,62],"entities":{"hashtags":[],"symbols":[],"timestamps":[],"urls":[],"user_mentions":[{"id_str":"14763","name":"Ryan Carson","screen_name":"ryancarson","indices":[0,11]}]},"favorited":false,"in_reply_to_screen_name":"ryancarson","lang":"en","retweeted":false,"fact_check":null,"id":"1988207664355308013","view_count":64,"bookmark_count":0,"created_at":1762860620000,"favorite_count":0,"quote_count":0,"reply_count":0,"retweet_count":0,"user_id_str":"993859188823601152","conversation_id_str":"1988022725806371041","full_text":"@ryancarson Why do you need workflows? Why do you need memory?","in_reply_to_user_id_str":"14763","in_reply_to_status_id_str":"1988022725806371041","is_quote_status":0,"is_ai":null,"ai_score":null}]},{"label":"2025-11-13","value":0,"startTime":1762905600000,"endTime":1762992000000,"tweets":[]},{"label":"2025-11-14","value":0,"startTime":1762992000000,"endTime":1763078400000,"tweets":[{"bookmarked":false,"display_text_range":[15,55],"entities":{"hashtags":[],"symbols":[],"timestamps":[],"urls":[],"user_mentions":[{"id_str":"850347653875499010","name":"shai 🌻","screen_name":"shaiunterslak","indices":[0,14]}]},"favorited":false,"in_reply_to_screen_name":"shaiunterslak","lang":"en","retweeted":false,"fact_check":null,"id":"1988951835567386866","view_count":290,"bookmark_count":1,"created_at":1763038045000,"favorite_count":3,"quote_count":0,"reply_count":0,"retweet_count":0,"user_id_str":"993859188823601152","conversation_id_str":"1988682775550120007","full_text":"@shaiunterslak We just lack proper marketing at Laminar","in_reply_to_user_id_str":"850347653875499010","in_reply_to_status_id_str":"1988682775550120007","is_quote_status":0,"is_ai":null,"ai_score":null}]},{"label":"2025-11-15","value":0,"startTime":1763078400000,"endTime":1763164800000,"tweets":[]},{"label":"2025-11-16","value":0,"startTime":1763164800000,"endTime":1763251200000,"tweets":[{"bookmarked":false,"display_text_range":[0,174],"entities":{"hashtags":[],"symbols":[],"timestamps":[],"urls":[],"user_mentions":[]},"favorited":false,"lang":"en","quoted_status_id_str":"1989392631957524758","quoted_status_permalink":{"url":"https://t.co/YwlBmZzvnV","expanded":"https://twitter.com/abhshkdz/status/1989392631957524758","display":"x.com/abhshkdz/statu…"},"retweeted":false,"fact_check":null,"id":"1989715576306970688","view_count":1159,"bookmark_count":7,"created_at":1763220135000,"favorite_count":7,"quote_count":0,"reply_count":0,"retweet_count":0,"user_id_str":"993859188823601152","conversation_id_str":"1989715576306970688","full_text":"Great write up. Vision is def the future. To properly debug and iterate on vision browser agents you need image and video observability. Exactly what we pioneered at Laminar.","in_reply_to_user_id_str":null,"in_reply_to_status_id_str":null,"is_quote_status":1,"is_ai":null,"ai_score":null},{"bookmarked":false,"display_text_range":[0,26],"entities":{"hashtags":[],"symbols":[],"timestamps":[],"urls":[],"user_mentions":[]},"favorited":false,"lang":"et","quoted_status_id_str":"1989393706990915674","quoted_status_permalink":{"url":"https://t.co/SPvnn8mRbG","expanded":"https://twitter.com/mischa_vdburg/status/1989393706990915674","display":"x.com/mischa_vdburg/…"},"retweeted":false,"fact_check":null,"id":"1989718909830807705","view_count":322,"bookmark_count":0,"created_at":1763220929000,"favorite_count":4,"quote_count":0,"reply_count":0,"retweet_count":0,"user_id_str":"993859188823601152","conversation_id_str":"1989718909830807705","full_text":"Laminar runs on Kubernetes","in_reply_to_user_id_str":null,"in_reply_to_status_id_str":null,"is_quote_status":1,"is_ai":null,"ai_score":null}]},{"label":"2025-11-17","value":0,"startTime":1763251200000,"endTime":1763337600000,"tweets":[{"bookmarked":false,"display_text_range":[0,24],"entities":{"hashtags":[],"symbols":[],"timestamps":[],"urls":[],"user_mentions":[]},"favorited":false,"lang":"en","quoted_status_id_str":"1990106108535726192","quoted_status_permalink":{"url":"https://t.co/oeyGLNRE1a","expanded":"https://twitter.com/pk_iv/status/1990106108535726192","display":"x.com/pk_iv/status/1…"},"retweeted":false,"fact_check":null,"id":"1990106673831121140","view_count":78,"bookmark_count":0,"created_at":1763313380000,"favorite_count":0,"quote_count":0,"reply_count":0,"retweet_count":0,"user_id_str":"993859188823601152","conversation_id_str":"1990106673831121140","full_text":"You were born in 1999???","in_reply_to_user_id_str":null,"in_reply_to_status_id_str":null,"is_quote_status":1,"is_ai":null,"ai_score":null}]},{"label":"2025-11-18","value":0,"startTime":1763337600000,"endTime":1763424000000,"tweets":[{"bookmarked":false,"display_text_range":[0,42],"entities":{"hashtags":[],"symbols":[],"timestamps":[],"urls":[],"user_mentions":[]},"favorited":false,"lang":"en","quoted_status_id_str":"1990149975750463538","quoted_status_permalink":{"url":"https://t.co/63pAlZgZAM","expanded":"https://twitter.com/jarredsumner/status/1990149975750463538","display":"x.com/jarredsumner/s…"},"retweeted":false,"fact_check":null,"id":"1990506479820914860","view_count":102,"bookmark_count":0,"created_at":1763408701000,"favorite_count":0,"quote_count":0,"reply_count":0,"retweet_count":0,"user_id_str":"993859188823601152","conversation_id_str":"1990506479820914860","full_text":"Sync coding agents or general sync agents?","in_reply_to_user_id_str":null,"in_reply_to_status_id_str":null,"is_quote_status":1,"is_ai":null,"ai_score":null},{"bookmarked":false,"display_text_range":[0,21],"entities":{"hashtags":[],"symbols":[],"timestamps":[],"urls":[],"user_mentions":[]},"favorited":false,"lang":"en","quoted_status_id_str":"1990483435409060117","quoted_status_permalink":{"url":"https://t.co/ZSiqHTyvVW","expanded":"https://twitter.com/justinstorre/status/1990483435409060117","display":"x.com/justinstorre/s…"},"retweeted":false,"fact_check":null,"id":"1990529840542593330","view_count":360,"bookmark_count":0,"created_at":1763414270000,"favorite_count":0,"quote_count":0,"reply_count":1,"retweet_count":0,"user_id_str":"993859188823601152","conversation_id_str":"1990529840542593330","full_text":"do you charge markup?","in_reply_to_user_id_str":null,"in_reply_to_status_id_str":null,"is_quote_status":1,"is_ai":null,"ai_score":null}]},{"label":"2025-11-19","value":1,"startTime":1763424000000,"endTime":1763510400000,"tweets":[{"bookmarked":false,"display_text_range":[0,60],"entities":{"hashtags":[],"symbols":[],"timestamps":[],"urls":[],"user_mentions":[]},"favorited":false,"lang":"en","quoted_status_id_str":"1990608073971442166","quoted_status_permalink":{"url":"https://t.co/poNQFsiFvB","expanded":"https://twitter.com/DanielPrevoznik/status/1990608073971442166","display":"x.com/DanielPrevozni…"},"retweeted":false,"fact_check":null,"id":"1990740987656712538","view_count":407,"bookmark_count":0,"created_at":1763464612000,"favorite_count":6,"quote_count":0,"reply_count":1,"retweet_count":1,"user_id_str":"993859188823601152","conversation_id_str":"1990740987656712538","full_text":"Kernel is insanely fast! (also, Laminar spotted in the wild)","in_reply_to_user_id_str":null,"in_reply_to_status_id_str":null,"is_quote_status":1,"is_ai":null,"ai_score":null},{"bookmarked":false,"display_text_range":[0,14],"entities":{"hashtags":[],"symbols":[],"timestamps":[],"urls":[],"user_mentions":[]},"favorited":false,"lang":"en","quoted_status_id_str":"1990875857997439269","quoted_status_permalink":{"url":"https://t.co/0msFYFRrsC","expanded":"https://twitter.com/lordspline/status/1990875857997439269","display":"x.com/lordspline/sta…"},"retweeted":false,"fact_check":null,"id":"1990879014743949764","view_count":236,"bookmark_count":0,"created_at":1763497520000,"favorite_count":0,"quote_count":0,"reply_count":0,"retweet_count":0,"user_id_str":"993859188823601152","conversation_id_str":"1990879014743949764","full_text":"Custom go sdk?","in_reply_to_user_id_str":null,"in_reply_to_status_id_str":null,"is_quote_status":1,"is_ai":null,"ai_score":null},{"bookmarked":false,"display_text_range":[14,70],"entities":{"hashtags":[],"symbols":[],"timestamps":[],"urls":[],"user_mentions":[{"id_str":"784008","name":"Quinn Slack","screen_name":"sqs","indices":[0,4]},{"id_str":"1901022787164401666","name":"Amp","screen_name":"AmpCode","indices":[5,13]}]},"favorited":false,"in_reply_to_screen_name":"sqs","lang":"en","retweeted":false,"fact_check":null,"id":"1990882042385457528","view_count":221,"bookmark_count":0,"created_at":1763498242000,"favorite_count":0,"quote_count":0,"reply_count":1,"retweet_count":0,"user_id_str":"993859188823601152","conversation_id_str":"1990873859692912928","full_text":"@sqs @AmpCode Do you use Browser Use or your own custom browser agent?","in_reply_to_user_id_str":"784008","in_reply_to_status_id_str":"1990873859692912928","is_quote_status":0,"is_ai":null,"ai_score":null}]},{"label":"2025-11-20","value":0,"startTime":1763510400000,"endTime":1763596800000,"tweets":[]},{"label":"2025-11-21","value":0,"startTime":1763596800000,"endTime":1763683200000,"tweets":[]}],"nlikes":[{"label":"2025-10-22","value":0,"startTime":1761004800000,"endTime":1761091200000,"tweets":[]},{"label":"2025-10-23","value":0,"startTime":1761091200000,"endTime":1761177600000,"tweets":[]},{"label":"2025-10-24","value":0,"startTime":1761177600000,"endTime":1761264000000,"tweets":[]},{"label":"2025-10-25","value":0,"startTime":1761264000000,"endTime":1761350400000,"tweets":[]},{"label":"2025-10-26","value":0,"startTime":1761350400000,"endTime":1761436800000,"tweets":[]},{"label":"2025-10-27","value":0,"startTime":1761436800000,"endTime":1761523200000,"tweets":[]},{"label":"2025-10-28","value":4,"startTime":1761523200000,"endTime":1761609600000,"tweets":[{"bookmarked":false,"display_text_range":[0,13],"entities":{"hashtags":[],"media":[{"display_url":"pic.x.com/bCL3vTLZLB","expanded_url":"https://x.com/skull8888888888/status/1982790775256526876/photo/1","id_str":"1982790771485847552","indices":[14,37],"media_key":"3_1982790771485847552","media_url_https":"https://pbs.twimg.com/media/G4RJs45WMAAfwaf.jpg","type":"photo","url":"https://t.co/bCL3vTLZLB","ext_media_availability":{"status":"Available"},"features":{"large":{"faces":[]},"medium":{"faces":[]},"small":{"faces":[]},"orig":{"faces":[]}},"sizes":{"large":{"h":259,"w":1307,"resize":"fit"},"medium":{"h":238,"w":1200,"resize":"fit"},"small":{"h":135,"w":680,"resize":"fit"},"thumb":{"h":150,"w":150,"resize":"crop"}},"original_info":{"height":259,"width":1307,"focus_rects":[{"x":0,"y":0,"w":463,"h":259},{"x":34,"y":0,"w":259,"h":259},{"x":50,"y":0,"w":227,"h":259},{"x":98,"y":0,"w":130,"h":259},{"x":0,"y":0,"w":1307,"h":259}]},"media_results":{"result":{"media_key":"3_1982790771485847552"}}}],"symbols":[],"timestamps":[],"urls":[],"user_mentions":[]},"extended_entities":{"media":[{"display_url":"pic.x.com/bCL3vTLZLB","expanded_url":"https://x.com/skull8888888888/status/1982790775256526876/photo/1","id_str":"1982790771485847552","indices":[14,37],"media_key":"3_1982790771485847552","media_url_https":"https://pbs.twimg.com/media/G4RJs45WMAAfwaf.jpg","type":"photo","url":"https://t.co/bCL3vTLZLB","ext_media_availability":{"status":"Available"},"features":{"large":{"faces":[]},"medium":{"faces":[]},"small":{"faces":[]},"orig":{"faces":[]}},"sizes":{"large":{"h":259,"w":1307,"resize":"fit"},"medium":{"h":238,"w":1200,"resize":"fit"},"small":{"h":135,"w":680,"resize":"fit"},"thumb":{"h":150,"w":150,"resize":"crop"}},"original_info":{"height":259,"width":1307,"focus_rects":[{"x":0,"y":0,"w":463,"h":259},{"x":34,"y":0,"w":259,"h":259},{"x":50,"y":0,"w":227,"h":259},{"x":98,"y":0,"w":130,"h":259},{"x":0,"y":0,"w":1307,"h":259}]},"media_results":{"result":{"media_key":"3_1982790771485847552"}}}]},"favorited":false,"lang":"en","possibly_sensitive":false,"possibly_sensitive_editable":true,"retweeted":false,"fact_check":null,"id":"1982790775256526876","view_count":672,"bookmark_count":0,"created_at":1761569133000,"favorite_count":4,"quote_count":1,"reply_count":1,"retweet_count":1,"user_id_str":"993859188823601152","conversation_id_str":"1982790775256526876","full_text":"we're cooking https://t.co/bCL3vTLZLB","in_reply_to_user_id_str":null,"in_reply_to_status_id_str":null,"is_quote_status":0,"is_ai":null,"ai_score":null}]},{"label":"2025-10-29","value":0,"startTime":1761609600000,"endTime":1761696000000,"tweets":[{"bookmarked":false,"display_text_range":[28,70],"entities":{"hashtags":[],"symbols":[],"timestamps":[],"urls":[{"display_url":"laminar.sh","expanded_url":"http://laminar.sh","url":"https://t.co/M1ag2qMYZU","indices":[47,70]}],"user_mentions":[{"id_str":"2562915524","name":"Sebastian Kehle","screen_name":"sebastiankehle_","indices":[0,16]},{"id_str":"1861308613563949057","name":"Mastra","screen_name":"mastra_ai","indices":[17,27]}]},"favorited":false,"in_reply_to_screen_name":"sebastiankehle_","lang":"en","possibly_sensitive":false,"possibly_sensitive_editable":true,"retweeted":false,"fact_check":null,"id":"1983165323479265654","view_count":77,"bookmark_count":0,"created_at":1761658433000,"favorite_count":0,"quote_count":0,"reply_count":0,"retweet_count":0,"user_id_str":"993859188823601152","conversation_id_str":"1983116111681114168","full_text":"@sebastiankehle_ @mastra_ai Check out Laminar, https://t.co/M1ag2qMYZU","in_reply_to_user_id_str":"2562915524","in_reply_to_status_id_str":"1983116111681114168","is_quote_status":0,"is_ai":null,"ai_score":null}]},{"label":"2025-10-30","value":0,"startTime":1761696000000,"endTime":1761782400000,"tweets":[]},{"label":"2025-10-31","value":0,"startTime":1761782400000,"endTime":1761868800000,"tweets":[]},{"label":"2025-11-01","value":1,"startTime":1761868800000,"endTime":1761955200000,"tweets":[{"bookmarked":false,"display_text_range":[10,18],"entities":{"hashtags":[],"symbols":[],"timestamps":[],"urls":[],"user_mentions":[{"id_str":"376529573","name":"anam hira","screen_name":"anamhira","indices":[0,9]}]},"favorited":false,"in_reply_to_screen_name":"anamhira","lang":"en","retweeted":false,"fact_check":null,"id":"1984182238473306327","view_count":902,"bookmark_count":0,"created_at":1761900884000,"favorite_count":1,"quote_count":0,"reply_count":2,"retweet_count":0,"user_id_str":"993859188823601152","conversation_id_str":"1984122435172770219","full_text":"@anamhira Why tho?","in_reply_to_user_id_str":"376529573","in_reply_to_status_id_str":"1984122435172770219","is_quote_status":0,"is_ai":null,"ai_score":null}]},{"label":"2025-11-02","value":0,"startTime":1761955200000,"endTime":1762041600000,"tweets":[]},{"label":"2025-11-03","value":0,"startTime":1762041600000,"endTime":1762128000000,"tweets":[]},{"label":"2025-11-04","value":0,"startTime":1762128000000,"endTime":1762214400000,"tweets":[]},{"label":"2025-11-05","value":1,"startTime":1762214400000,"endTime":1762300800000,"tweets":[{"bookmarked":false,"display_text_range":[14,109],"entities":{"hashtags":[],"symbols":[],"timestamps":[],"urls":[{"display_url":"laminar.sh","expanded_url":"https://laminar.sh","url":"https://t.co/Rh5x04dJI7","indices":[86,109]}],"user_mentions":[{"id_str":"1028446247445618690","name":"Alex","screen_name":"alexinbinary","indices":[0,13]}]},"favorited":false,"in_reply_to_screen_name":"alexinbinary","lang":"en","possibly_sensitive":false,"possibly_sensitive_editable":true,"retweeted":false,"fact_check":null,"id":"1985838227811656023","view_count":76,"bookmark_count":0,"created_at":1762295703000,"favorite_count":1,"quote_count":0,"reply_count":0,"retweet_count":0,"user_id_str":"993859188823601152","conversation_id_str":"1985794690902605831","full_text":"@alexinbinary Let’s help with observability and catching when qa fails in production! https://t.co/Rh5x04dJI7","in_reply_to_user_id_str":"1028446247445618690","in_reply_to_status_id_str":"1985794690902605831","is_quote_status":0,"is_ai":null,"ai_score":null}]},{"label":"2025-11-06","value":0,"startTime":1762300800000,"endTime":1762387200000,"tweets":[]},{"label":"2025-11-07","value":0,"startTime":1762387200000,"endTime":1762473600000,"tweets":[]},{"label":"2025-11-08","value":4,"startTime":1762473600000,"endTime":1762560000000,"tweets":[{"bookmarked":false,"display_text_range":[0,71],"entities":{"hashtags":[],"media":[{"display_url":"pic.x.com/gcg86D0YcZ","expanded_url":"https://x.com/skull8888888888/status/1986788221628420225/photo/1","id_str":"1986788217639653376","indices":[72,95],"media_key":"3_1986788217639653376","media_url_https":"https://pbs.twimg.com/media/G5J9W4RX0AA0Yos.png","type":"photo","url":"https://t.co/gcg86D0YcZ","ext_media_availability":{"status":"Available"},"features":{"large":{"faces":[]},"medium":{"faces":[]},"small":{"faces":[]},"orig":{"faces":[]}},"sizes":{"large":{"h":181,"w":369,"resize":"fit"},"medium":{"h":181,"w":369,"resize":"fit"},"small":{"h":181,"w":369,"resize":"fit"},"thumb":{"h":150,"w":150,"resize":"crop"}},"original_info":{"height":181,"width":369,"focus_rects":[{"x":0,"y":0,"w":323,"h":181},{"x":0,"y":0,"w":181,"h":181},{"x":4,"y":0,"w":159,"h":181},{"x":38,"y":0,"w":91,"h":181},{"x":0,"y":0,"w":369,"h":181}]},"media_results":{"result":{"media_key":"3_1986788217639653376"}}}],"symbols":[],"timestamps":[],"urls":[],"user_mentions":[]},"extended_entities":{"media":[{"display_url":"pic.x.com/gcg86D0YcZ","expanded_url":"https://x.com/skull8888888888/status/1986788221628420225/photo/1","id_str":"1986788217639653376","indices":[72,95],"media_key":"3_1986788217639653376","media_url_https":"https://pbs.twimg.com/media/G5J9W4RX0AA0Yos.png","type":"photo","url":"https://t.co/gcg86D0YcZ","ext_media_availability":{"status":"Available"},"features":{"large":{"faces":[]},"medium":{"faces":[]},"small":{"faces":[]},"orig":{"faces":[]}},"sizes":{"large":{"h":181,"w":369,"resize":"fit"},"medium":{"h":181,"w":369,"resize":"fit"},"small":{"h":181,"w":369,"resize":"fit"},"thumb":{"h":150,"w":150,"resize":"crop"}},"original_info":{"height":181,"width":369,"focus_rects":[{"x":0,"y":0,"w":323,"h":181},{"x":0,"y":0,"w":181,"h":181},{"x":4,"y":0,"w":159,"h":181},{"x":38,"y":0,"w":91,"h":181},{"x":0,"y":0,"w":369,"h":181}]},"media_results":{"result":{"media_key":"3_1986788217639653376"}}}]},"favorited":false,"lang":"en","possibly_sensitive":false,"possibly_sensitive_editable":true,"retweeted":false,"fact_check":null,"id":"1986788221628420225","view_count":36,"bookmark_count":0,"created_at":1762522199000,"favorite_count":0,"quote_count":0,"reply_count":0,"retweet_count":0,"user_id_str":"993859188823601152","conversation_id_str":"1986788221628420225","full_text":"almost perfect composition of languages used in the early stage startup https://t.co/gcg86D0YcZ","in_reply_to_user_id_str":null,"in_reply_to_status_id_str":null,"is_quote_status":0,"is_ai":null,"ai_score":null},{"bookmarked":false,"display_text_range":[11,133],"entities":{"hashtags":[],"symbols":[],"timestamps":[],"urls":[{"display_url":"laminar.sh","expanded_url":"https://laminar.sh","url":"https://t.co/Rh5x04dbSz","indices":[19,42]},{"display_url":"github.com/OpenHands/soft…","expanded_url":"https://github.com/OpenHands/software-agent-sdk/pull/681","url":"https://t.co/2GVW8DoMjQ","indices":[110,133]}],"user_mentions":[{"id_str":"1448787032486989825","name":"Alex Shaw","screen_name":"alexgshaw","indices":[0,10]}]},"favorited":false,"in_reply_to_screen_name":"alexgshaw","lang":"en","possibly_sensitive":false,"possibly_sensitive_editable":true,"retweeted":false,"fact_check":null,"id":"1986927150415430137","view_count":351,"bookmark_count":0,"created_at":1762555322000,"favorite_count":4,"quote_count":0,"reply_count":1,"retweet_count":0,"user_id_str":"993859188823601152","conversation_id_str":"1986911106108211461","full_text":"@alexgshaw let us (https://t.co/Rh5x04dbSz) help you with instrumentation, the same way we did with OpenHands https://t.co/2GVW8DoMjQ","in_reply_to_user_id_str":"1448787032486989825","in_reply_to_status_id_str":"1986911106108211461","is_quote_status":0,"is_ai":null,"ai_score":null}]},{"label":"2025-11-09","value":0,"startTime":1762560000000,"endTime":1762646400000,"tweets":[]},{"label":"2025-11-10","value":0,"startTime":1762646400000,"endTime":1762732800000,"tweets":[]},{"label":"2025-11-11","value":0,"startTime":1762732800000,"endTime":1762819200000,"tweets":[]},{"label":"2025-11-12","value":28,"startTime":1762819200000,"endTime":1762905600000,"tweets":[{"bookmarked":false,"display_text_range":[0,187],"entities":{"hashtags":[],"symbols":[],"timestamps":[],"urls":[{"display_url":"github.com/OpenHands/soft…","expanded_url":"https://github.com/OpenHands/software-agent-sdk/pull/681","url":"https://t.co/2GVW8DoMjQ","indices":[164,187]}],"user_mentions":[]},"favorited":false,"lang":"en","possibly_sensitive":false,"possibly_sensitive_editable":true,"quoted_status_id_str":"1988034446440767994","quoted_status_permalink":{"url":"https://t.co/mCDo7mBxZB","expanded":"https://twitter.com/thdxr/status/1988034446440767994","display":"x.com/thdxr/status/1…"},"retweeted":false,"fact_check":null,"id":"1988224248112873556","view_count":9018,"bookmark_count":25,"created_at":1762864574000,"favorite_count":28,"quote_count":0,"reply_count":3,"retweet_count":2,"user_id_str":"993859188823601152","conversation_id_str":"1988224248112873556","full_text":"Check out Laminar, very powerful TS instrumentation SDK, fully OSS, incredible support for AI SDK. Happy to do PR to opencode, similar to what we did for openhands https://t.co/2GVW8DoMjQ","in_reply_to_user_id_str":null,"in_reply_to_status_id_str":null,"is_quote_status":1,"is_ai":null,"ai_score":null},{"bookmarked":false,"display_text_range":[12,62],"entities":{"hashtags":[],"symbols":[],"timestamps":[],"urls":[],"user_mentions":[{"id_str":"14763","name":"Ryan Carson","screen_name":"ryancarson","indices":[0,11]}]},"favorited":false,"in_reply_to_screen_name":"ryancarson","lang":"en","retweeted":false,"fact_check":null,"id":"1988207664355308013","view_count":64,"bookmark_count":0,"created_at":1762860620000,"favorite_count":0,"quote_count":0,"reply_count":0,"retweet_count":0,"user_id_str":"993859188823601152","conversation_id_str":"1988022725806371041","full_text":"@ryancarson Why do you need workflows? Why do you need memory?","in_reply_to_user_id_str":"14763","in_reply_to_status_id_str":"1988022725806371041","is_quote_status":0,"is_ai":null,"ai_score":null}]},{"label":"2025-11-13","value":0,"startTime":1762905600000,"endTime":1762992000000,"tweets":[]},{"label":"2025-11-14","value":3,"startTime":1762992000000,"endTime":1763078400000,"tweets":[{"bookmarked":false,"display_text_range":[15,55],"entities":{"hashtags":[],"symbols":[],"timestamps":[],"urls":[],"user_mentions":[{"id_str":"850347653875499010","name":"shai 🌻","screen_name":"shaiunterslak","indices":[0,14]}]},"favorited":false,"in_reply_to_screen_name":"shaiunterslak","lang":"en","retweeted":false,"fact_check":null,"id":"1988951835567386866","view_count":290,"bookmark_count":1,"created_at":1763038045000,"favorite_count":3,"quote_count":0,"reply_count":0,"retweet_count":0,"user_id_str":"993859188823601152","conversation_id_str":"1988682775550120007","full_text":"@shaiunterslak We just lack proper marketing at Laminar","in_reply_to_user_id_str":"850347653875499010","in_reply_to_status_id_str":"1988682775550120007","is_quote_status":0,"is_ai":null,"ai_score":null}]},{"label":"2025-11-15","value":0,"startTime":1763078400000,"endTime":1763164800000,"tweets":[]},{"label":"2025-11-16","value":11,"startTime":1763164800000,"endTime":1763251200000,"tweets":[{"bookmarked":false,"display_text_range":[0,174],"entities":{"hashtags":[],"symbols":[],"timestamps":[],"urls":[],"user_mentions":[]},"favorited":false,"lang":"en","quoted_status_id_str":"1989392631957524758","quoted_status_permalink":{"url":"https://t.co/YwlBmZzvnV","expanded":"https://twitter.com/abhshkdz/status/1989392631957524758","display":"x.com/abhshkdz/statu…"},"retweeted":false,"fact_check":null,"id":"1989715576306970688","view_count":1159,"bookmark_count":7,"created_at":1763220135000,"favorite_count":7,"quote_count":0,"reply_count":0,"retweet_count":0,"user_id_str":"993859188823601152","conversation_id_str":"1989715576306970688","full_text":"Great write up. Vision is def the future. To properly debug and iterate on vision browser agents you need image and video observability. Exactly what we pioneered at Laminar.","in_reply_to_user_id_str":null,"in_reply_to_status_id_str":null,"is_quote_status":1,"is_ai":null,"ai_score":null},{"bookmarked":false,"display_text_range":[0,26],"entities":{"hashtags":[],"symbols":[],"timestamps":[],"urls":[],"user_mentions":[]},"favorited":false,"lang":"et","quoted_status_id_str":"1989393706990915674","quoted_status_permalink":{"url":"https://t.co/SPvnn8mRbG","expanded":"https://twitter.com/mischa_vdburg/status/1989393706990915674","display":"x.com/mischa_vdburg/…"},"retweeted":false,"fact_check":null,"id":"1989718909830807705","view_count":322,"bookmark_count":0,"created_at":1763220929000,"favorite_count":4,"quote_count":0,"reply_count":0,"retweet_count":0,"user_id_str":"993859188823601152","conversation_id_str":"1989718909830807705","full_text":"Laminar runs on Kubernetes","in_reply_to_user_id_str":null,"in_reply_to_status_id_str":null,"is_quote_status":1,"is_ai":null,"ai_score":null}]},{"label":"2025-11-17","value":0,"startTime":1763251200000,"endTime":1763337600000,"tweets":[{"bookmarked":false,"display_text_range":[0,24],"entities":{"hashtags":[],"symbols":[],"timestamps":[],"urls":[],"user_mentions":[]},"favorited":false,"lang":"en","quoted_status_id_str":"1990106108535726192","quoted_status_permalink":{"url":"https://t.co/oeyGLNRE1a","expanded":"https://twitter.com/pk_iv/status/1990106108535726192","display":"x.com/pk_iv/status/1…"},"retweeted":false,"fact_check":null,"id":"1990106673831121140","view_count":78,"bookmark_count":0,"created_at":1763313380000,"favorite_count":0,"quote_count":0,"reply_count":0,"retweet_count":0,"user_id_str":"993859188823601152","conversation_id_str":"1990106673831121140","full_text":"You were born in 1999???","in_reply_to_user_id_str":null,"in_reply_to_status_id_str":null,"is_quote_status":1,"is_ai":null,"ai_score":null}]},{"label":"2025-11-18","value":0,"startTime":1763337600000,"endTime":1763424000000,"tweets":[{"bookmarked":false,"display_text_range":[0,42],"entities":{"hashtags":[],"symbols":[],"timestamps":[],"urls":[],"user_mentions":[]},"favorited":false,"lang":"en","quoted_status_id_str":"1990149975750463538","quoted_status_permalink":{"url":"https://t.co/63pAlZgZAM","expanded":"https://twitter.com/jarredsumner/status/1990149975750463538","display":"x.com/jarredsumner/s…"},"retweeted":false,"fact_check":null,"id":"1990506479820914860","view_count":102,"bookmark_count":0,"created_at":1763408701000,"favorite_count":0,"quote_count":0,"reply_count":0,"retweet_count":0,"user_id_str":"993859188823601152","conversation_id_str":"1990506479820914860","full_text":"Sync coding agents or general sync agents?","in_reply_to_user_id_str":null,"in_reply_to_status_id_str":null,"is_quote_status":1,"is_ai":null,"ai_score":null},{"bookmarked":false,"display_text_range":[0,21],"entities":{"hashtags":[],"symbols":[],"timestamps":[],"urls":[],"user_mentions":[]},"favorited":false,"lang":"en","quoted_status_id_str":"1990483435409060117","quoted_status_permalink":{"url":"https://t.co/ZSiqHTyvVW","expanded":"https://twitter.com/justinstorre/status/1990483435409060117","display":"x.com/justinstorre/s…"},"retweeted":false,"fact_check":null,"id":"1990529840542593330","view_count":360,"bookmark_count":0,"created_at":1763414270000,"favorite_count":0,"quote_count":0,"reply_count":1,"retweet_count":0,"user_id_str":"993859188823601152","conversation_id_str":"1990529840542593330","full_text":"do you charge markup?","in_reply_to_user_id_str":null,"in_reply_to_status_id_str":null,"is_quote_status":1,"is_ai":null,"ai_score":null}]},{"label":"2025-11-19","value":6,"startTime":1763424000000,"endTime":1763510400000,"tweets":[{"bookmarked":false,"display_text_range":[0,60],"entities":{"hashtags":[],"symbols":[],"timestamps":[],"urls":[],"user_mentions":[]},"favorited":false,"lang":"en","quoted_status_id_str":"1990608073971442166","quoted_status_permalink":{"url":"https://t.co/poNQFsiFvB","expanded":"https://twitter.com/DanielPrevoznik/status/1990608073971442166","display":"x.com/DanielPrevozni…"},"retweeted":false,"fact_check":null,"id":"1990740987656712538","view_count":407,"bookmark_count":0,"created_at":1763464612000,"favorite_count":6,"quote_count":0,"reply_count":1,"retweet_count":1,"user_id_str":"993859188823601152","conversation_id_str":"1990740987656712538","full_text":"Kernel is insanely fast! (also, Laminar spotted in the wild)","in_reply_to_user_id_str":null,"in_reply_to_status_id_str":null,"is_quote_status":1,"is_ai":null,"ai_score":null},{"bookmarked":false,"display_text_range":[0,14],"entities":{"hashtags":[],"symbols":[],"timestamps":[],"urls":[],"user_mentions":[]},"favorited":false,"lang":"en","quoted_status_id_str":"1990875857997439269","quoted_status_permalink":{"url":"https://t.co/0msFYFRrsC","expanded":"https://twitter.com/lordspline/status/1990875857997439269","display":"x.com/lordspline/sta…"},"retweeted":false,"fact_check":null,"id":"1990879014743949764","view_count":236,"bookmark_count":0,"created_at":1763497520000,"favorite_count":0,"quote_count":0,"reply_count":0,"retweet_count":0,"user_id_str":"993859188823601152","conversation_id_str":"1990879014743949764","full_text":"Custom go sdk?","in_reply_to_user_id_str":null,"in_reply_to_status_id_str":null,"is_quote_status":1,"is_ai":null,"ai_score":null},{"bookmarked":false,"display_text_range":[14,70],"entities":{"hashtags":[],"symbols":[],"timestamps":[],"urls":[],"user_mentions":[{"id_str":"784008","name":"Quinn Slack","screen_name":"sqs","indices":[0,4]},{"id_str":"1901022787164401666","name":"Amp","screen_name":"AmpCode","indices":[5,13]}]},"favorited":false,"in_reply_to_screen_name":"sqs","lang":"en","retweeted":false,"fact_check":null,"id":"1990882042385457528","view_count":221,"bookmark_count":0,"created_at":1763498242000,"favorite_count":0,"quote_count":0,"reply_count":1,"retweet_count":0,"user_id_str":"993859188823601152","conversation_id_str":"1990873859692912928","full_text":"@sqs @AmpCode Do you use Browser Use or your own custom browser agent?","in_reply_to_user_id_str":"784008","in_reply_to_status_id_str":"1990873859692912928","is_quote_status":0,"is_ai":null,"ai_score":null}]},{"label":"2025-11-20","value":0,"startTime":1763510400000,"endTime":1763596800000,"tweets":[]},{"label":"2025-11-21","value":0,"startTime":1763596800000,"endTime":1763683200000,"tweets":[]}],"nviews":[{"label":"2025-10-22","value":0,"startTime":1761004800000,"endTime":1761091200000,"tweets":[]},{"label":"2025-10-23","value":0,"startTime":1761091200000,"endTime":1761177600000,"tweets":[]},{"label":"2025-10-24","value":0,"startTime":1761177600000,"endTime":1761264000000,"tweets":[]},{"label":"2025-10-25","value":0,"startTime":1761264000000,"endTime":1761350400000,"tweets":[]},{"label":"2025-10-26","value":0,"startTime":1761350400000,"endTime":1761436800000,"tweets":[]},{"label":"2025-10-27","value":0,"startTime":1761436800000,"endTime":1761523200000,"tweets":[]},{"label":"2025-10-28","value":672,"startTime":1761523200000,"endTime":1761609600000,"tweets":[{"bookmarked":false,"display_text_range":[0,13],"entities":{"hashtags":[],"media":[{"display_url":"pic.x.com/bCL3vTLZLB","expanded_url":"https://x.com/skull8888888888/status/1982790775256526876/photo/1","id_str":"1982790771485847552","indices":[14,37],"media_key":"3_1982790771485847552","media_url_https":"https://pbs.twimg.com/media/G4RJs45WMAAfwaf.jpg","type":"photo","url":"https://t.co/bCL3vTLZLB","ext_media_availability":{"status":"Available"},"features":{"large":{"faces":[]},"medium":{"faces":[]},"small":{"faces":[]},"orig":{"faces":[]}},"sizes":{"large":{"h":259,"w":1307,"resize":"fit"},"medium":{"h":238,"w":1200,"resize":"fit"},"small":{"h":135,"w":680,"resize":"fit"},"thumb":{"h":150,"w":150,"resize":"crop"}},"original_info":{"height":259,"width":1307,"focus_rects":[{"x":0,"y":0,"w":463,"h":259},{"x":34,"y":0,"w":259,"h":259},{"x":50,"y":0,"w":227,"h":259},{"x":98,"y":0,"w":130,"h":259},{"x":0,"y":0,"w":1307,"h":259}]},"media_results":{"result":{"media_key":"3_1982790771485847552"}}}],"symbols":[],"timestamps":[],"urls":[],"user_mentions":[]},"extended_entities":{"media":[{"display_url":"pic.x.com/bCL3vTLZLB","expanded_url":"https://x.com/skull8888888888/status/1982790775256526876/photo/1","id_str":"1982790771485847552","indices":[14,37],"media_key":"3_1982790771485847552","media_url_https":"https://pbs.twimg.com/media/G4RJs45WMAAfwaf.jpg","type":"photo","url":"https://t.co/bCL3vTLZLB","ext_media_availability":{"status":"Available"},"features":{"large":{"faces":[]},"medium":{"faces":[]},"small":{"faces":[]},"orig":{"faces":[]}},"sizes":{"large":{"h":259,"w":1307,"resize":"fit"},"medium":{"h":238,"w":1200,"resize":"fit"},"small":{"h":135,"w":680,"resize":"fit"},"thumb":{"h":150,"w":150,"resize":"crop"}},"original_info":{"height":259,"width":1307,"focus_rects":[{"x":0,"y":0,"w":463,"h":259},{"x":34,"y":0,"w":259,"h":259},{"x":50,"y":0,"w":227,"h":259},{"x":98,"y":0,"w":130,"h":259},{"x":0,"y":0,"w":1307,"h":259}]},"media_results":{"result":{"media_key":"3_1982790771485847552"}}}]},"favorited":false,"lang":"en","possibly_sensitive":false,"possibly_sensitive_editable":true,"retweeted":false,"fact_check":null,"id":"1982790775256526876","view_count":672,"bookmark_count":0,"created_at":1761569133000,"favorite_count":4,"quote_count":1,"reply_count":1,"retweet_count":1,"user_id_str":"993859188823601152","conversation_id_str":"1982790775256526876","full_text":"we're cooking https://t.co/bCL3vTLZLB","in_reply_to_user_id_str":null,"in_reply_to_status_id_str":null,"is_quote_status":0,"is_ai":null,"ai_score":null}]},{"label":"2025-10-29","value":77,"startTime":1761609600000,"endTime":1761696000000,"tweets":[{"bookmarked":false,"display_text_range":[28,70],"entities":{"hashtags":[],"symbols":[],"timestamps":[],"urls":[{"display_url":"laminar.sh","expanded_url":"http://laminar.sh","url":"https://t.co/M1ag2qMYZU","indices":[47,70]}],"user_mentions":[{"id_str":"2562915524","name":"Sebastian Kehle","screen_name":"sebastiankehle_","indices":[0,16]},{"id_str":"1861308613563949057","name":"Mastra","screen_name":"mastra_ai","indices":[17,27]}]},"favorited":false,"in_reply_to_screen_name":"sebastiankehle_","lang":"en","possibly_sensitive":false,"possibly_sensitive_editable":true,"retweeted":false,"fact_check":null,"id":"1983165323479265654","view_count":77,"bookmark_count":0,"created_at":1761658433000,"favorite_count":0,"quote_count":0,"reply_count":0,"retweet_count":0,"user_id_str":"993859188823601152","conversation_id_str":"1983116111681114168","full_text":"@sebastiankehle_ @mastra_ai Check out Laminar, https://t.co/M1ag2qMYZU","in_reply_to_user_id_str":"2562915524","in_reply_to_status_id_str":"1983116111681114168","is_quote_status":0,"is_ai":null,"ai_score":null}]},{"label":"2025-10-30","value":0,"startTime":1761696000000,"endTime":1761782400000,"tweets":[]},{"label":"2025-10-31","value":0,"startTime":1761782400000,"endTime":1761868800000,"tweets":[]},{"label":"2025-11-01","value":902,"startTime":1761868800000,"endTime":1761955200000,"tweets":[{"bookmarked":false,"display_text_range":[10,18],"entities":{"hashtags":[],"symbols":[],"timestamps":[],"urls":[],"user_mentions":[{"id_str":"376529573","name":"anam hira","screen_name":"anamhira","indices":[0,9]}]},"favorited":false,"in_reply_to_screen_name":"anamhira","lang":"en","retweeted":false,"fact_check":null,"id":"1984182238473306327","view_count":902,"bookmark_count":0,"created_at":1761900884000,"favorite_count":1,"quote_count":0,"reply_count":2,"retweet_count":0,"user_id_str":"993859188823601152","conversation_id_str":"1984122435172770219","full_text":"@anamhira Why tho?","in_reply_to_user_id_str":"376529573","in_reply_to_status_id_str":"1984122435172770219","is_quote_status":0,"is_ai":null,"ai_score":null}]},{"label":"2025-11-02","value":0,"startTime":1761955200000,"endTime":1762041600000,"tweets":[]},{"label":"2025-11-03","value":0,"startTime":1762041600000,"endTime":1762128000000,"tweets":[]},{"label":"2025-11-04","value":0,"startTime":1762128000000,"endTime":1762214400000,"tweets":[]},{"label":"2025-11-05","value":76,"startTime":1762214400000,"endTime":1762300800000,"tweets":[{"bookmarked":false,"display_text_range":[14,109],"entities":{"hashtags":[],"symbols":[],"timestamps":[],"urls":[{"display_url":"laminar.sh","expanded_url":"https://laminar.sh","url":"https://t.co/Rh5x04dJI7","indices":[86,109]}],"user_mentions":[{"id_str":"1028446247445618690","name":"Alex","screen_name":"alexinbinary","indices":[0,13]}]},"favorited":false,"in_reply_to_screen_name":"alexinbinary","lang":"en","possibly_sensitive":false,"possibly_sensitive_editable":true,"retweeted":false,"fact_check":null,"id":"1985838227811656023","view_count":76,"bookmark_count":0,"created_at":1762295703000,"favorite_count":1,"quote_count":0,"reply_count":0,"retweet_count":0,"user_id_str":"993859188823601152","conversation_id_str":"1985794690902605831","full_text":"@alexinbinary Let’s help with observability and catching when qa fails in production! https://t.co/Rh5x04dJI7","in_reply_to_user_id_str":"1028446247445618690","in_reply_to_status_id_str":"1985794690902605831","is_quote_status":0,"is_ai":null,"ai_score":null}]},{"label":"2025-11-06","value":0,"startTime":1762300800000,"endTime":1762387200000,"tweets":[]},{"label":"2025-11-07","value":0,"startTime":1762387200000,"endTime":1762473600000,"tweets":[]},{"label":"2025-11-08","value":387,"startTime":1762473600000,"endTime":1762560000000,"tweets":[{"bookmarked":false,"display_text_range":[0,71],"entities":{"hashtags":[],"media":[{"display_url":"pic.x.com/gcg86D0YcZ","expanded_url":"https://x.com/skull8888888888/status/1986788221628420225/photo/1","id_str":"1986788217639653376","indices":[72,95],"media_key":"3_1986788217639653376","media_url_https":"https://pbs.twimg.com/media/G5J9W4RX0AA0Yos.png","type":"photo","url":"https://t.co/gcg86D0YcZ","ext_media_availability":{"status":"Available"},"features":{"large":{"faces":[]},"medium":{"faces":[]},"small":{"faces":[]},"orig":{"faces":[]}},"sizes":{"large":{"h":181,"w":369,"resize":"fit"},"medium":{"h":181,"w":369,"resize":"fit"},"small":{"h":181,"w":369,"resize":"fit"},"thumb":{"h":150,"w":150,"resize":"crop"}},"original_info":{"height":181,"width":369,"focus_rects":[{"x":0,"y":0,"w":323,"h":181},{"x":0,"y":0,"w":181,"h":181},{"x":4,"y":0,"w":159,"h":181},{"x":38,"y":0,"w":91,"h":181},{"x":0,"y":0,"w":369,"h":181}]},"media_results":{"result":{"media_key":"3_1986788217639653376"}}}],"symbols":[],"timestamps":[],"urls":[],"user_mentions":[]},"extended_entities":{"media":[{"display_url":"pic.x.com/gcg86D0YcZ","expanded_url":"https://x.com/skull8888888888/status/1986788221628420225/photo/1","id_str":"1986788217639653376","indices":[72,95],"media_key":"3_1986788217639653376","media_url_https":"https://pbs.twimg.com/media/G5J9W4RX0AA0Yos.png","type":"photo","url":"https://t.co/gcg86D0YcZ","ext_media_availability":{"status":"Available"},"features":{"large":{"faces":[]},"medium":{"faces":[]},"small":{"faces":[]},"orig":{"faces":[]}},"sizes":{"large":{"h":181,"w":369,"resize":"fit"},"medium":{"h":181,"w":369,"resize":"fit"},"small":{"h":181,"w":369,"resize":"fit"},"thumb":{"h":150,"w":150,"resize":"crop"}},"original_info":{"height":181,"width":369,"focus_rects":[{"x":0,"y":0,"w":323,"h":181},{"x":0,"y":0,"w":181,"h":181},{"x":4,"y":0,"w":159,"h":181},{"x":38,"y":0,"w":91,"h":181},{"x":0,"y":0,"w":369,"h":181}]},"media_results":{"result":{"media_key":"3_1986788217639653376"}}}]},"favorited":false,"lang":"en","possibly_sensitive":false,"possibly_sensitive_editable":true,"retweeted":false,"fact_check":null,"id":"1986788221628420225","view_count":36,"bookmark_count":0,"created_at":1762522199000,"favorite_count":0,"quote_count":0,"reply_count":0,"retweet_count":0,"user_id_str":"993859188823601152","conversation_id_str":"1986788221628420225","full_text":"almost perfect composition of languages used in the early stage startup https://t.co/gcg86D0YcZ","in_reply_to_user_id_str":null,"in_reply_to_status_id_str":null,"is_quote_status":0,"is_ai":null,"ai_score":null},{"bookmarked":false,"display_text_range":[11,133],"entities":{"hashtags":[],"symbols":[],"timestamps":[],"urls":[{"display_url":"laminar.sh","expanded_url":"https://laminar.sh","url":"https://t.co/Rh5x04dbSz","indices":[19,42]},{"display_url":"github.com/OpenHands/soft…","expanded_url":"https://github.com/OpenHands/software-agent-sdk/pull/681","url":"https://t.co/2GVW8DoMjQ","indices":[110,133]}],"user_mentions":[{"id_str":"1448787032486989825","name":"Alex Shaw","screen_name":"alexgshaw","indices":[0,10]}]},"favorited":false,"in_reply_to_screen_name":"alexgshaw","lang":"en","possibly_sensitive":false,"possibly_sensitive_editable":true,"retweeted":false,"fact_check":null,"id":"1986927150415430137","view_count":351,"bookmark_count":0,"created_at":1762555322000,"favorite_count":4,"quote_count":0,"reply_count":1,"retweet_count":0,"user_id_str":"993859188823601152","conversation_id_str":"1986911106108211461","full_text":"@alexgshaw let us (https://t.co/Rh5x04dbSz) help you with instrumentation, the same way we did with OpenHands https://t.co/2GVW8DoMjQ","in_reply_to_user_id_str":"1448787032486989825","in_reply_to_status_id_str":"1986911106108211461","is_quote_status":0,"is_ai":null,"ai_score":null}]},{"label":"2025-11-09","value":0,"startTime":1762560000000,"endTime":1762646400000,"tweets":[]},{"label":"2025-11-10","value":0,"startTime":1762646400000,"endTime":1762732800000,"tweets":[]},{"label":"2025-11-11","value":0,"startTime":1762732800000,"endTime":1762819200000,"tweets":[]},{"label":"2025-11-12","value":9082,"startTime":1762819200000,"endTime":1762905600000,"tweets":[{"bookmarked":false,"display_text_range":[0,187],"entities":{"hashtags":[],"symbols":[],"timestamps":[],"urls":[{"display_url":"github.com/OpenHands/soft…","expanded_url":"https://github.com/OpenHands/software-agent-sdk/pull/681","url":"https://t.co/2GVW8DoMjQ","indices":[164,187]}],"user_mentions":[]},"favorited":false,"lang":"en","possibly_sensitive":false,"possibly_sensitive_editable":true,"quoted_status_id_str":"1988034446440767994","quoted_status_permalink":{"url":"https://t.co/mCDo7mBxZB","expanded":"https://twitter.com/thdxr/status/1988034446440767994","display":"x.com/thdxr/status/1…"},"retweeted":false,"fact_check":null,"id":"1988224248112873556","view_count":9018,"bookmark_count":25,"created_at":1762864574000,"favorite_count":28,"quote_count":0,"reply_count":3,"retweet_count":2,"user_id_str":"993859188823601152","conversation_id_str":"1988224248112873556","full_text":"Check out Laminar, very powerful TS instrumentation SDK, fully OSS, incredible support for AI SDK. Happy to do PR to opencode, similar to what we did for openhands https://t.co/2GVW8DoMjQ","in_reply_to_user_id_str":null,"in_reply_to_status_id_str":null,"is_quote_status":1,"is_ai":null,"ai_score":null},{"bookmarked":false,"display_text_range":[12,62],"entities":{"hashtags":[],"symbols":[],"timestamps":[],"urls":[],"user_mentions":[{"id_str":"14763","name":"Ryan Carson","screen_name":"ryancarson","indices":[0,11]}]},"favorited":false,"in_reply_to_screen_name":"ryancarson","lang":"en","retweeted":false,"fact_check":null,"id":"1988207664355308013","view_count":64,"bookmark_count":0,"created_at":1762860620000,"favorite_count":0,"quote_count":0,"reply_count":0,"retweet_count":0,"user_id_str":"993859188823601152","conversation_id_str":"1988022725806371041","full_text":"@ryancarson Why do you need workflows? Why do you need memory?","in_reply_to_user_id_str":"14763","in_reply_to_status_id_str":"1988022725806371041","is_quote_status":0,"is_ai":null,"ai_score":null}]},{"label":"2025-11-13","value":0,"startTime":1762905600000,"endTime":1762992000000,"tweets":[]},{"label":"2025-11-14","value":290,"startTime":1762992000000,"endTime":1763078400000,"tweets":[{"bookmarked":false,"display_text_range":[15,55],"entities":{"hashtags":[],"symbols":[],"timestamps":[],"urls":[],"user_mentions":[{"id_str":"850347653875499010","name":"shai 🌻","screen_name":"shaiunterslak","indices":[0,14]}]},"favorited":false,"in_reply_to_screen_name":"shaiunterslak","lang":"en","retweeted":false,"fact_check":null,"id":"1988951835567386866","view_count":290,"bookmark_count":1,"created_at":1763038045000,"favorite_count":3,"quote_count":0,"reply_count":0,"retweet_count":0,"user_id_str":"993859188823601152","conversation_id_str":"1988682775550120007","full_text":"@shaiunterslak We just lack proper marketing at Laminar","in_reply_to_user_id_str":"850347653875499010","in_reply_to_status_id_str":"1988682775550120007","is_quote_status":0,"is_ai":null,"ai_score":null}]},{"label":"2025-11-15","value":0,"startTime":1763078400000,"endTime":1763164800000,"tweets":[]},{"label":"2025-11-16","value":1481,"startTime":1763164800000,"endTime":1763251200000,"tweets":[{"bookmarked":false,"display_text_range":[0,174],"entities":{"hashtags":[],"symbols":[],"timestamps":[],"urls":[],"user_mentions":[]},"favorited":false,"lang":"en","quoted_status_id_str":"1989392631957524758","quoted_status_permalink":{"url":"https://t.co/YwlBmZzvnV","expanded":"https://twitter.com/abhshkdz/status/1989392631957524758","display":"x.com/abhshkdz/statu…"},"retweeted":false,"fact_check":null,"id":"1989715576306970688","view_count":1159,"bookmark_count":7,"created_at":1763220135000,"favorite_count":7,"quote_count":0,"reply_count":0,"retweet_count":0,"user_id_str":"993859188823601152","conversation_id_str":"1989715576306970688","full_text":"Great write up. Vision is def the future. To properly debug and iterate on vision browser agents you need image and video observability. Exactly what we pioneered at Laminar.","in_reply_to_user_id_str":null,"in_reply_to_status_id_str":null,"is_quote_status":1,"is_ai":null,"ai_score":null},{"bookmarked":false,"display_text_range":[0,26],"entities":{"hashtags":[],"symbols":[],"timestamps":[],"urls":[],"user_mentions":[]},"favorited":false,"lang":"et","quoted_status_id_str":"1989393706990915674","quoted_status_permalink":{"url":"https://t.co/SPvnn8mRbG","expanded":"https://twitter.com/mischa_vdburg/status/1989393706990915674","display":"x.com/mischa_vdburg/…"},"retweeted":false,"fact_check":null,"id":"1989718909830807705","view_count":322,"bookmark_count":0,"created_at":1763220929000,"favorite_count":4,"quote_count":0,"reply_count":0,"retweet_count":0,"user_id_str":"993859188823601152","conversation_id_str":"1989718909830807705","full_text":"Laminar runs on Kubernetes","in_reply_to_user_id_str":null,"in_reply_to_status_id_str":null,"is_quote_status":1,"is_ai":null,"ai_score":null}]},{"label":"2025-11-17","value":78,"startTime":1763251200000,"endTime":1763337600000,"tweets":[{"bookmarked":false,"display_text_range":[0,24],"entities":{"hashtags":[],"symbols":[],"timestamps":[],"urls":[],"user_mentions":[]},"favorited":false,"lang":"en","quoted_status_id_str":"1990106108535726192","quoted_status_permalink":{"url":"https://t.co/oeyGLNRE1a","expanded":"https://twitter.com/pk_iv/status/1990106108535726192","display":"x.com/pk_iv/status/1…"},"retweeted":false,"fact_check":null,"id":"1990106673831121140","view_count":78,"bookmark_count":0,"created_at":1763313380000,"favorite_count":0,"quote_count":0,"reply_count":0,"retweet_count":0,"user_id_str":"993859188823601152","conversation_id_str":"1990106673831121140","full_text":"You were born in 1999???","in_reply_to_user_id_str":null,"in_reply_to_status_id_str":null,"is_quote_status":1,"is_ai":null,"ai_score":null}]},{"label":"2025-11-18","value":462,"startTime":1763337600000,"endTime":1763424000000,"tweets":[{"bookmarked":false,"display_text_range":[0,42],"entities":{"hashtags":[],"symbols":[],"timestamps":[],"urls":[],"user_mentions":[]},"favorited":false,"lang":"en","quoted_status_id_str":"1990149975750463538","quoted_status_permalink":{"url":"https://t.co/63pAlZgZAM","expanded":"https://twitter.com/jarredsumner/status/1990149975750463538","display":"x.com/jarredsumner/s…"},"retweeted":false,"fact_check":null,"id":"1990506479820914860","view_count":102,"bookmark_count":0,"created_at":1763408701000,"favorite_count":0,"quote_count":0,"reply_count":0,"retweet_count":0,"user_id_str":"993859188823601152","conversation_id_str":"1990506479820914860","full_text":"Sync coding agents or general sync agents?","in_reply_to_user_id_str":null,"in_reply_to_status_id_str":null,"is_quote_status":1,"is_ai":null,"ai_score":null},{"bookmarked":false,"display_text_range":[0,21],"entities":{"hashtags":[],"symbols":[],"timestamps":[],"urls":[],"user_mentions":[]},"favorited":false,"lang":"en","quoted_status_id_str":"1990483435409060117","quoted_status_permalink":{"url":"https://t.co/ZSiqHTyvVW","expanded":"https://twitter.com/justinstorre/status/1990483435409060117","display":"x.com/justinstorre/s…"},"retweeted":false,"fact_check":null,"id":"1990529840542593330","view_count":360,"bookmark_count":0,"created_at":1763414270000,"favorite_count":0,"quote_count":0,"reply_count":1,"retweet_count":0,"user_id_str":"993859188823601152","conversation_id_str":"1990529840542593330","full_text":"do you charge markup?","in_reply_to_user_id_str":null,"in_reply_to_status_id_str":null,"is_quote_status":1,"is_ai":null,"ai_score":null}]},{"label":"2025-11-19","value":864,"startTime":1763424000000,"endTime":1763510400000,"tweets":[{"bookmarked":false,"display_text_range":[0,60],"entities":{"hashtags":[],"symbols":[],"timestamps":[],"urls":[],"user_mentions":[]},"favorited":false,"lang":"en","quoted_status_id_str":"1990608073971442166","quoted_status_permalink":{"url":"https://t.co/poNQFsiFvB","expanded":"https://twitter.com/DanielPrevoznik/status/1990608073971442166","display":"x.com/DanielPrevozni…"},"retweeted":false,"fact_check":null,"id":"1990740987656712538","view_count":407,"bookmark_count":0,"created_at":1763464612000,"favorite_count":6,"quote_count":0,"reply_count":1,"retweet_count":1,"user_id_str":"993859188823601152","conversation_id_str":"1990740987656712538","full_text":"Kernel is insanely fast! (also, Laminar spotted in the wild)","in_reply_to_user_id_str":null,"in_reply_to_status_id_str":null,"is_quote_status":1,"is_ai":null,"ai_score":null},{"bookmarked":false,"display_text_range":[0,14],"entities":{"hashtags":[],"symbols":[],"timestamps":[],"urls":[],"user_mentions":[]},"favorited":false,"lang":"en","quoted_status_id_str":"1990875857997439269","quoted_status_permalink":{"url":"https://t.co/0msFYFRrsC","expanded":"https://twitter.com/lordspline/status/1990875857997439269","display":"x.com/lordspline/sta…"},"retweeted":false,"fact_check":null,"id":"1990879014743949764","view_count":236,"bookmark_count":0,"created_at":1763497520000,"favorite_count":0,"quote_count":0,"reply_count":0,"retweet_count":0,"user_id_str":"993859188823601152","conversation_id_str":"1990879014743949764","full_text":"Custom go sdk?","in_reply_to_user_id_str":null,"in_reply_to_status_id_str":null,"is_quote_status":1,"is_ai":null,"ai_score":null},{"bookmarked":false,"display_text_range":[14,70],"entities":{"hashtags":[],"symbols":[],"timestamps":[],"urls":[],"user_mentions":[{"id_str":"784008","name":"Quinn Slack","screen_name":"sqs","indices":[0,4]},{"id_str":"1901022787164401666","name":"Amp","screen_name":"AmpCode","indices":[5,13]}]},"favorited":false,"in_reply_to_screen_name":"sqs","lang":"en","retweeted":false,"fact_check":null,"id":"1990882042385457528","view_count":221,"bookmark_count":0,"created_at":1763498242000,"favorite_count":0,"quote_count":0,"reply_count":1,"retweet_count":0,"user_id_str":"993859188823601152","conversation_id_str":"1990873859692912928","full_text":"@sqs @AmpCode Do you use Browser Use or your own custom browser agent?","in_reply_to_user_id_str":"784008","in_reply_to_status_id_str":"1990873859692912928","is_quote_status":0,"is_ai":null,"ai_score":null}]},{"label":"2025-11-20","value":0,"startTime":1763510400000,"endTime":1763596800000,"tweets":[]},{"label":"2025-11-21","value":0,"startTime":1763596800000,"endTime":1763683200000,"tweets":[]}]},"interactions":{"users":[{"created_at":1634252743000,"uid":"1448787032486989825","id":"1448787032486989825","screen_name":"alexgshaw","name":"Alex Shaw","friends_count":504,"followers_count":681,"profile_image_url_https":"https://pbs.twimg.com/profile_images/1930281479491452928/rKi6sgPf_normal.jpg","description":"Shipping @LaudeInstitute & investing @LaudeVentures Co-creator of Terminal-Bench. Formerly Google. BYU alum.","entities":{"description":{"urls":[]},"url":{"urls":[{"display_url":"tbench.ai","expanded_url":"http://tbench.ai","url":"https://t.co/31mWyXrHsC","indices":[0,23]}]}},"interactions":1}],"period":14,"start":1762438503534,"end":1763648103534}}},"settings":{},"session":null,"routeProps":{"/creators/:username":{}}}